Приказ ФНС России от 04.09.2020 N ЕД-7-14/632@ "Об утверждении форм и форматов документов, предусмотренных статьями 23, 83 Налогового кодекса Российской Федерации, а также порядка заполнения этих форм, признании утратившими силу отдельных положений и приложений к приказам Федеральной налоговой службы" (вместе с "Порядком заполнения формы "Сообщение о создании на территории Российской Федерации обособленных подразделений (за исключением филиалов и представительств) Российской организации и об изменениях в ранее сообщенные сведения о таких обособленных подразделениях", "Порядком заполнения формы "Сообщение об обособленных подразделениях Российской организации на территории Российской Федерации, через которые прекращается деятельность организации (которые закрываются организацией)", "Порядком заполнения формы "Сообщение Российской организации - плательщика страховых взносов о наделении обособленного подразделения (включая филиал, представительство), созданного на территории Российской Федерации, которому открыт счет в банке, полномочиями (о лишении полномочий) начислять и производить выплаты и вознаграждения в пользу физических лиц", "Порядком заполнения формы "Уведомление о выборе налогового органа для постановки на учет Российской организации по месту нахождения одного из ее обособленных подразделений, находящихся в одном муниципальном образовании, городах федерального значения Москве, Санкт-Петербурге и Севастополе на территориях, подведомственных разным налоговым органам") (Зарегистрировано в Минюсте России 14.12.2020 N 61436)
МИНИСТЕРСТВО ФИНАНСОВ РОССИЙСКОЙ ФЕДЕРАЦИИ
ФЕДЕРАЛЬНАЯ НАЛОГОВАЯ СЛУЖБА
ПРИКАЗ
от 4 сентября 2020 г. N ЕД-7-14/632@
ОБ УТВЕРЖДЕНИИ ФОРМ И ФОРМАТОВ
ДОКУМЕНТОВ, ПРЕДУСМОТРЕННЫХ СТАТЬЯМИ 23, 83 НАЛОГОВОГО
КОДЕКСА РОССИЙСКОЙ ФЕДЕРАЦИИ, А ТАКЖЕ ПОРЯДКА ЗАПОЛНЕНИЯ
ЭТИХ ФОРМ, ПРИЗНАНИИ УТРАТИВШИМИ СИЛУ ОТДЕЛЬНЫХ ПОЛОЖЕНИЙ
И ПРИЛОЖЕНИЙ К ПРИКАЗАМ ФЕДЕРАЛЬНОЙ НАЛОГОВОЙ СЛУЖБЫ
В соответствии с подпунктами 3, 3.1 пункта 2, подпунктом 7 пункта 3.4, пунктом 7 статьи 23, пунктом 4 статьи 83, пунктом 5.1 статьи 84 Налогового кодекса Российской Федерации (Собрание законодательства Российской Федерации, 1998, N 31, ст. 3824; 2020, N 30, ст. 4745), подпунктом 5.9.37 пункта 5 Положения о Федеральной налоговой службе, утвержденного постановлением Правительства Российской Федерации от 30.09.2004 N 506 (Собрание законодательства Российской Федерации, 2004, N 40, ст. 3961; 2015, N 15, ст. 2286), в связи с приведением в соответствие с действующими нормативными правовыми актами Российской Федерации, а также в целях осуществления учетных действий в отношении российских организаций в налоговых органах приказываю:
1. Утвердить:
форму "Сообщение о создании на территории Российской Федерации обособленных подразделений (за исключением филиалов и представительств) российской организации и об изменениях в ранее сообщенные сведения о таких обособленных подразделениях" согласно приложению N 1 к настоящему приказу;
форму "Сообщение об обособленных подразделениях российской организации на территории Российской Федерации, через которые прекращается деятельность организации (которые закрываются этой организацией)" согласно приложению N 2 к настоящему приказу;
форму "Сообщение российской организации - плательщика страховых взносов о наделении обособленного подразделения (включая филиал, представительство), созданного на территории Российской Федерации, которому открыт счет в банке, полномочиями (о лишении полномочий) начислять и производить выплаты и вознаграждения в пользу физических лиц" согласно приложению N 3 к настоящему приказу;
форму "Уведомление о выборе налогового органа для постановки на учет российской организации по месту нахождения одного из ее обособленных подразделений, находящихся в одном муниципальном образовании, городах федерального значения Москве, Санкт-Петербурге и Севастополе на территориях, подведомственных разным налоговым органам" согласно приложению N 4 к настоящему приказу;
формат представления сообщения о создании на территории Российской Федерации обособленных подразделений (за исключением филиалов и представительств) российской организации и об изменениях в ранее сообщенные сведения о таких обособленных подразделениях в электронной форме согласно приложению N 5 к настоящему приказу;
формат представления сообщения об обособленных подразделениях российской организации на территории Российской Федерации, через которые прекращается деятельность организации (которые закрываются организацией), в электронной форме согласно приложению N 6 к настоящему приказу;
формат представления сообщения российской организации - плательщика страховых взносов о наделении обособленного подразделения (включая филиал, представительство), созданного на территории Российской Федерации, которому открыт счет в банке, полномочиями (о лишении полномочий) начислять и производить выплаты и вознаграждения в пользу физических лиц в электронной форме согласно приложению N 7 к настоящему приказу;
формат представления уведомления о выборе налогового органа для постановки на учет российской организации по месту нахождения одного из ее обособленных подразделений, находящихся в одном муниципальном образовании, городах федерального значения Москве, Санкт-Петербурге и Севастополе на территориях, подведомственных разным налоговым органам, в электронной форме согласно приложению N 8 к настоящему приказу;
порядок заполнения формы "Сообщение о создании на территории Российской Федерации обособленных подразделений (за исключением филиалов и представительств) российской организации и об изменениях в ранее сообщенные сведения о таких обособленных подразделениях" согласно приложению N 9 к настоящему приказу;
порядок заполнения формы "Сообщение об обособленных подразделениях российской организации на территории Российской Федерации, через которые прекращается деятельность организации (которые закрываются организацией)" согласно приложению N 10 к настоящему приказу;
порядок заполнения формы "Сообщение российской организации - плательщика страховых взносов о наделении обособленного подразделения (включая филиал, представительство), созданного на территории Российской Федерации, которому открыт счет в банке, полномочиями (о лишении полномочий) начислять и производить выплаты и вознаграждения в пользу физических лиц" согласно приложению N 11 к настоящему приказу;
порядок заполнения формы "Уведомление о выборе налогового органа для постановки на учет российской организации по месту нахождения одного из ее обособленных подразделений, находящихся в одном муниципальном образовании, городах федерального значения Москве, Санкт-Петербурге и Севастополе на территориях, подведомственных разным налоговым органам" согласно приложению N 12 к настоящему приказу.
2. Признать утратившими силу:
абзацы четвертый - пятый, девятый - десятый, тринадцатый - четырнадцатый пункта 1 приказа Федеральной налоговой службы от 09.06.2011 N ММВ-7-6/362@ "Об утверждении форм и форматов сообщений, предусмотренных пунктами 2 и 3 статьи 23 Налогового кодекса Российской Федерации, а также порядка заполнения форм сообщений и порядка представления сообщений в электронном виде по телекоммуникационным каналам связи" (зарегистрирован Министерством юстиции Российской Федерации 11.07.2011, регистрационный номер 21307), с изменениями, внесенными приказами Федеральной налоговой службы от 21.11.2011 N ММВ-7-6/790@ "О внесении изменений в приказы Федеральной налоговой службы от 28.09.2009 N ММ-7-6/475@, от 09.06.2011 N ММВ-7-6/362@" (зарегистрирован Министерством юстиции Российской Федерации 21.12.2011, регистрационный номер 22728), от 28.10.2014 N ММВ-7-14/556@ "О внесении изменений в приказ ФНС России от 09.06.2011 N ММВ-7-6/362@" (зарегистрирован Министерством юстиции Российской Федерации 18.11.2014, регистрационный номер 34752), от 11.08.2015 N СА-7-14/345@ "О внесении изменений в приказ Федеральной налоговой службы от 09.06.2011 N ММВ-7-6/362@" (зарегистрирован Министерством юстиции Российской Федерации 27.08.2015, регистрационный номер 38704), и приложения N N 3, 4, 8, 9, 13, 14 к нему;
абзацы пятый, одиннадцатый - двенадцатый, пятнадцатый - шестнадцатый, девятнадцатый пункта 1 приказа Федеральной налоговой службы от 11.08.2011 N ЯК-7-6/488@ "Об утверждении форм и форматов документов, используемых при постановке на учет и снятии с учета российских организаций и физических лиц, в том числе индивидуальных предпринимателей, в налоговых органах, а также порядка заполнения форм документов и порядка направления налоговым органом организации или физическому лицу, в том числе индивидуальному предпринимателю, свидетельства о постановке на учет в налоговом органе и (или) уведомления о постановке на учет в налоговом органе (уведомления о снятии с учета в налоговом органе) в электронном виде по телекоммуникационным каналам связи" (зарегистрирован Министерством юстиции Российской Федерации 14.09.2011, регистрационный номер 21794), с изменениями, внесенными приказами Федеральной налоговой службы от 31.01.2013 N ММВ-7-6/48@ "О признании утратившими силу приложений N 9, N 13, N 17, утвержденных приказом Федеральной налоговой службы от 11 августа 2011 года N ЯК-7-6/488@" (зарегистрирован Министерством юстиции Российской Федерации 25.02.2013, регистрационный номер 27284), от 12.09.2016 N ММВ-7-14/481@ "Об утверждении формы и содержания документа, подтверждающего факт внесения записи в Единый государственный реестр юридических лиц или Единый государственный реестр индивидуальных предпринимателей, признании утратившими силу отдельных приказов и отдельных положений приказов Федеральной налоговой службы" (зарегистрирован Министерством юстиции Российской Федерации 28.09.2016, регистрационный номер 43854), от 08.05.2020 N ЕД-7-14/323@ "Об утверждении формы заявления физического лица о постановке на учет в налоговом органе, порядка ее заполнения, формата представления заявления физического лица о постановке на учет в налоговом органе в электронной форме, а также форм уведомления о постановке на учет физического лица в налоговом органе и уведомления о снятии с учета физического лица в налоговом органе" (зарегистрирован Министерством юстиции Российской Федерации 08.07.2020, регистрационный номер 58864), и приложения N N 4, 10, 11, 14 15, 18 к нему;
абзацы второй, пятый, восьмой приказа Федеральной налоговой службы от 10.01.2017 N ММВ-7-14/4@ "Об утверждении форм и форматов документов, используемых при учете организаций и физических лиц в качестве плательщиков страховых взносов, а также порядка заполнения этих форм" (зарегистрирован Министерством юстиции Российской Федерации 06.02.2017, регистрационный номер 45538) и приложения N N 1, 4, 7 к нему.
3. Руководителям (исполняющим обязанности руководителя) управлений Федеральной налоговой службы по субъектам Российской Федерации довести настоящий приказ до нижестоящих налоговых органов и обеспечить его применение.
4. Контроль за исполнением настоящего приказа возложить на заместителя руководителя Федеральной налоговой службы, координирующего вопросы учета организаций и физических лиц.
Руководитель
Федеральной налоговой службы
Д.В.ЕГОРОВ
Приложение N 1
к приказу ФНС России
от 04.09.2020 N ЕД-7-14/632@
┌─┐ ┌─┐ ┌─┬─┬─┬─┬─┬─┬─┬─┬─┬─┐
└─┘│││││││││││└─┘ ИНН │ │ │ │ │ │ │ │ │ │ │
│││││││││││ └─┴─┴─┴─┴─┴─┴─┴─┴─┴─┘
│5150│2010│ ┌─┬─┬─┬─┬─┬─┬─┬─┬─┐ ┌─┬─┬─┐
КПП │ │ │ │ │ │ │ │ │ │ Стр. │0│0│1│
<1> └─┴─┴─┴─┴─┴─┴─┴─┴─┘ └─┴─┴─┘
Форма по КНД 1111053
Форма N С-09-3-1
Сообщение
о создании на территории Российской Федерации обособленных
подразделений (за исключением филиалов и представительств)
российской организации и об изменениях в ранее сообщенные сведения
о таких обособленных подразделениях
┌─┬─┬─┬─┐
Код налогового органа │ │ │ │ │
└─┴─┴─┴─┘
Российская организация
┌─┬─┬─┬─┬─┬─┬─┬─┬─┬─┬─┬─┬─┬─┬─┬─┬─┬─┬─┬─┬─┬─┬─┬─┬─┬─┬─┬─┬─┬─┬─┬─┬─┬─┬─┬─┬─┬─┬─┬─┐
│ │ │ │ │ │ │ │ │ │ │ │ │ │ │ │ │ │ │ │ │ │ │ │ │ │ │ │ │ │ │ │ │ │ │ │ │ │ │ │ │
└─┴─┴─┴─┴─┴─┴─┴─┴─┴─┴─┴─┴─┴─┴─┴─┴─┴─┴─┴─┴─┴─┴─┴─┴─┴─┴─┴─┴─┴─┴─┴─┴─┴─┴─┴─┴─┴─┴─┴─┘
┌─┬─┬─┬─┬─┬─┬─┬─┬─┬─┬─┬─┬─┬─┬─┬─┬─┬─┬─┬─┬─┬─┬─┬─┬─┬─┬─┬─┬─┬─┬─┬─┬─┬─┬─┬─┬─┬─┬─┬─┐
│ │ │ │ │ │ │ │ │ │ │ │ │ │ │ │ │ │ │ │ │ │ │ │ │ │ │ │ │ │ │ │ │ │ │ │ │ │ │ │ │
└─┴─┴─┴─┴─┴─┴─┴─┴─┴─┴─┴─┴─┴─┴─┴─┴─┴─┴─┴─┴─┴─┴─┴─┴─┴─┴─┴─┴─┴─┴─┴─┴─┴─┴─┴─┴─┴─┴─┴─┘
┌─┬─┬─┬─┬─┬─┬─┬─┬─┬─┬─┬─┬─┬─┬─┬─┬─┬─┬─┬─┬─┬─┬─┬─┬─┬─┬─┬─┬─┬─┬─┬─┬─┬─┬─┬─┬─┬─┬─┬─┐
│ │ │ │ │ │ │ │ │ │ │ │ │ │ │ │ │ │ │ │ │ │ │ │ │ │ │ │ │ │ │ │ │ │ │ │ │ │ │ │ │
└─┴─┴─┴─┴─┴─┴─┴─┴─┴─┴─┴─┴─┴─┴─┴─┴─┴─┴─┴─┴─┴─┴─┴─┴─┴─┴─┴─┴─┴─┴─┴─┴─┴─┴─┴─┴─┴─┴─┴─┘
┌─┬─┬─┬─┬─┬─┬─┬─┬─┬─┬─┬─┬─┬─┬─┬─┬─┬─┬─┬─┬─┬─┬─┬─┬─┬─┬─┬─┬─┬─┬─┬─┬─┬─┬─┬─┬─┬─┬─┬─┐
│ │ │ │ │ │ │ │ │ │ │ │ │ │ │ │ │ │ │ │ │ │ │ │ │ │ │ │ │ │ │ │ │ │ │ │ │ │ │ │ │
└─┴─┴─┴─┴─┴─┴─┴─┴─┴─┴─┴─┴─┴─┴─┴─┴─┴─┴─┴─┴─┴─┴─┴─┴─┴─┴─┴─┴─┴─┴─┴─┴─┴─┴─┴─┴─┴─┴─┴─┘
(полное наименование организации)
┌─┬─┬─┬─┬─┬─┬─┬─┬─┬─┬─┬─┬─┐ ┌─┬─┬─┬─┐
ОГРН │ │ │ │ │ │ │ │ │ │ │ │ │ │ Количество обособленных подразделений │ │ │ │ │
└─┴─┴─┴─┴─┴─┴─┴─┴─┴─┴─┴─┴─┘ └─┴─┴─┴─┘
┌─┐ 1 - о создании обособленного подразделения
Сообщает │ │ 2 - о внесении изменений в ранее сообщенные сведения об
└─┘ обособленном подразделении
┌─┬─┬─┐
Настоящее сообщение составлено на │ │ │ │ страницах
└─┴─┴─┘
┌─┬─┬─┐
с приложением копии документа на │ │ │ │ листах
└─┴─┴─┘
─────────────────────────────────────────┬───────────────────────────────────────
Достоверность и полноту сведений, │ Заполняется работником налогового
указанных в настоящем сообщении, │ органа
подтверждаю: │ Сведения о представлении сообщения
│
┌─┐ 1 - руководитель организации │Настоящее сообщение ┌─┬─┐
│ │ 2 - представитель организации │представлено (код) │ │ │
└─┘ │ └─┴─┘
┌─┬─┬─┬─┬─┬─┬─┬─┬─┬─┬─┬─┬─┬─┬─┬─┬─┬─┬─┬─┐│ ┌─┬─┬─┐
│ │ │ │ │ │ │ │ │ │ │ │ │ │ │ │ │ │ │ │ ││на │ │ │ │ страницах
└─┴─┴─┴─┴─┴─┴─┴─┴─┴─┴─┴─┴─┴─┴─┴─┴─┴─┴─┴─┘│ └─┴─┴─┘
┌─┬─┬─┬─┬─┬─┬─┬─┬─┬─┬─┬─┬─┬─┬─┬─┬─┬─┬─┬─┐│
│ │ │ │ │ │ │ │ │ │ │ │ │ │ │ │ │ │ │ │ ││с приложением копии ┌─┬─┬─┐
└─┴─┴─┴─┴─┴─┴─┴─┴─┴─┴─┴─┴─┴─┴─┴─┴─┴─┴─┴─┘│документа на │ │ │ │ листах
┌─┬─┬─┬─┬─┬─┬─┬─┬─┬─┬─┬─┬─┬─┬─┬─┬─┬─┬─┬─┐│ └─┴─┴─┘
│ │ │ │ │ │ │ │ │ │ │ │ │ │ │ │ │ │ │ │ ││
└─┴─┴─┴─┴─┴─┴─┴─┴─┴─┴─┴─┴─┴─┴─┴─┴─┴─┴─┴─┘│Дата ┌─┬─┐ ┌─┬─┐ ┌─┬─┬─┬─┐
(фамилия, имя, отчество <2> руководителя │представления │ │ │ │ │ │ │ │ │ │ │
организации либо представителя │сообщения └─┴─┘.└─┴─┘.└─┴─┴─┴─┘
организации полностью) │
┌─┬─┬─┬─┬─┬─┬─┬─┬─┬─┬─┬─┐ │
ИНН <3> │ │ │ │ │ │ │ │ │ │ │ │ │ │
└─┴─┴─┴─┴─┴─┴─┴─┴─┴─┴─┴─┘ │
Номер контактного телефона │
┌─┬─┬─┬─┬─┬─┬─┬─┬─┬─┬─┬─┬─┬─┬─┬─┬─┬─┬─┬─┐│
│ │ │ │ │ │ │ │ │ │ │ │ │ │ │ │ │ │ │ │ ││
└─┴─┴─┴─┴─┴─┴─┴─┴─┴─┴─┴─┴─┴─┴─┴─┴─┴─┴─┴─┘│
┌─┬─┐ ┌─┬─┐ ┌─┬─┬─┬─┐│
Подпись ______ Дата │ │ │ │ │ │ │ │ │ │ ││
└─┴─┘.└─┴─┘.└─┴─┴─┴─┘│
Наименование и реквизиты документа, │
подтверждающего полномочия представителя│
организации │
┌─┬─┬─┬─┬─┬─┬─┬─┬─┬─┬─┬─┬─┬─┬─┬─┬─┬─┬─┬─┐│ ___________________ _________________
│ │ │ │ │ │ │ │ │ │ │ │ │ │ │ │ │ │ │ │ ││ Фамилия, И.О. <2> Подпись
└─┴─┴─┴─┴─┴─┴─┴─┴─┴─┴─┴─┴─┴─┴─┴─┴─┴─┴─┴─┘│
┌─┬─┬─┬─┬─┬─┬─┬─┬─┬─┬─┬─┬─┬─┬─┬─┬─┬─┬─┬─┐│
│ │ │ │ │ │ │ │ │ │ │ │ │ │ │ │ │ │ │ │ ││
└─┴─┴─┴─┴─┴─┴─┴─┴─┴─┴─┴─┴─┴─┴─┴─┴─┴─┴─┴─┘│
--------------------------------
<1> Указывается КПП, присвоенный налоговым органом по месту нахождения
организации.
<2> Отчество указывается при наличии.
<3> Указывается в отношении физических лиц, имеющих документ, подтверждающий
присвоение ИНН (свидетельство о постановке на учет в налоговом органе), и
использующих ИНН наряду с персональными данными.
┌─┐ ┌─┐
└─┘ └─┘
┌─┐ ┌─┐ ┌─┬─┬─┬─┬─┬─┬─┬─┬─┬─┐
└─┘│││││││││││└─┘ ИНН │ │ │ │ │ │ │ │ │ │ │
│││││││││││ └─┴─┴─┴─┴─┴─┴─┴─┴─┴─┘
│5150│2027│ ┌─┬─┬─┬─┬─┬─┬─┬─┬─┐ ┌─┬─┬─┐
КПП │ │ │ │ │ │ │ │ │ │ Стр. │ │ │ │
<1> └─┴─┴─┴─┴─┴─┴─┴─┴─┘ └─┴─┴─┘
Сведения об обособленном подразделении <2>
Сообщает
┌─┐ 1 - об изменении места нахождения ┌─┬─┬─┬─┬─┬─┬─┬─┬─┐
│ │ 2 - об изменении наименования КПП <3> │ │ │ │ │ │ │ │ │ │
└─┘ 3 - об изменении места нахождения и наименования └─┴─┴─┴─┴─┴─┴─┴─┴─┘
Наименование обособленного подразделения (при наличии)
┌─┬─┬─┬─┬─┬─┬─┬─┬─┬─┬─┬─┬─┬─┬─┬─┬─┬─┬─┬─┬─┬─┬─┬─┬─┬─┬─┬─┬─┬─┬─┬─┬─┬─┬─┬─┬─┬─┬─┬─┐
│ │ │ │ │ │ │ │ │ │ │ │ │ │ │ │ │ │ │ │ │ │ │ │ │ │ │ │ │ │ │ │ │ │ │ │ │ │ │ │ │
└─┴─┴─┴─┴─┴─┴─┴─┴─┴─┴─┴─┴─┴─┴─┴─┴─┴─┴─┴─┴─┴─┴─┴─┴─┴─┴─┴─┴─┴─┴─┴─┴─┴─┴─┴─┴─┴─┴─┴─┘
┌─┬─┬─┬─┬─┬─┬─┬─┬─┬─┬─┬─┬─┬─┬─┬─┬─┬─┬─┬─┬─┬─┬─┬─┬─┬─┬─┬─┬─┬─┬─┬─┬─┬─┬─┬─┬─┬─┬─┬─┐
│ │ │ │ │ │ │ │ │ │ │ │ │ │ │ │ │ │ │ │ │ │ │ │ │ │ │ │ │ │ │ │ │ │ │ │ │ │ │ │ │
└─┴─┴─┴─┴─┴─┴─┴─┴─┴─┴─┴─┴─┴─┴─┴─┴─┴─┴─┴─┴─┴─┴─┴─┴─┴─┴─┴─┴─┴─┴─┴─┴─┴─┴─┴─┴─┴─┴─┴─┘
┌─┬─┬─┬─┬─┬─┬─┬─┬─┬─┬─┬─┬─┬─┬─┬─┬─┬─┬─┬─┬─┬─┬─┬─┬─┬─┬─┬─┬─┬─┬─┬─┬─┬─┬─┬─┬─┬─┬─┬─┐
│ │ │ │ │ │ │ │ │ │ │ │ │ │ │ │ │ │ │ │ │ │ │ │ │ │ │ │ │ │ │ │ │ │ │ │ │ │ │ │ │
└─┴─┴─┴─┴─┴─┴─┴─┴─┴─┴─┴─┴─┴─┴─┴─┴─┴─┴─┴─┴─┴─┴─┴─┴─┴─┴─┴─┴─┴─┴─┴─┴─┴─┴─┴─┴─┴─┴─┴─┘
┌─┬─┬─┬─┬─┬─┬─┬─┬─┬─┬─┬─┬─┬─┬─┬─┬─┬─┬─┬─┬─┬─┬─┬─┬─┬─┬─┬─┬─┬─┬─┬─┬─┬─┬─┬─┬─┬─┬─┬─┐
│ │ │ │ │ │ │ │ │ │ │ │ │ │ │ │ │ │ │ │ │ │ │ │ │ │ │ │ │ │ │ │ │ │ │ │ │ │ │ │ │
└─┴─┴─┴─┴─┴─┴─┴─┴─┴─┴─┴─┴─┴─┴─┴─┴─┴─┴─┴─┴─┴─┴─┴─┴─┴─┴─┴─┴─┴─┴─┴─┴─┴─┴─┴─┴─┴─┴─┴─┘
┌─┬─┐ ┌─┬─┐ ┌─┬─┬─┬─┐
Дата создания (внесения изменений в ранее сообщенные │ │ │ │ │ │ │ │ │ │ │
сведения) └─┴─┘.└─┴─┘.└─┴─┴─┴─┘
Адрес
Субъект Российской Федерации
┌─┬─┐
код │ │ │
└─┴─┘
Муниципальный район - 1/городской округ - 2/внутригородская территория города
федерального значения - 3/муниципальный округ - 4
┌─┐ ┌─┬─┬─┬─┬─┬─┬─┬─┬─┬─┬─┬─┬─┬─┬─┬─┬─┐
вид │ │ наименование │ │ │ │ │ │ │ │ │ │ │ │ │ │ │ │ │ │
└─┘ └─┴─┴─┴─┴─┴─┴─┴─┴─┴─┴─┴─┴─┴─┴─┴─┴─┘
┌─┬─┬─┬─┬─┬─┬─┬─┬─┬─┬─┬─┬─┬─┬─┬─┬─┬─┬─┬─┬─┬─┬─┬─┬─┬─┬─┬─┬─┬─┬─┬─┬─┬─┬─┬─┬─┬─┬─┬─┐
│ │ │ │ │ │ │ │ │ │ │ │ │ │ │ │ │ │ │ │ │ │ │ │ │ │ │ │ │ │ │ │ │ │ │ │ │ │ │ │ │
└─┴─┴─┴─┴─┴─┴─┴─┴─┴─┴─┴─┴─┴─┴─┴─┴─┴─┴─┴─┴─┴─┴─┴─┴─┴─┴─┴─┴─┴─┴─┴─┴─┴─┴─┴─┴─┴─┴─┴─┘
Городское поселение - 1/сельское поселение - 2/межселенная территория в составе
муниципального района - 3/внутригородской район городского округа - 4
┌─┐ ┌─┬─┬─┬─┬─┬─┬─┬─┬─┬─┬─┬─┬─┬─┬─┬─┬─┐
вид │ │ наименование │ │ │ │ │ │ │ │ │ │ │ │ │ │ │ │ │ │
└─┘ └─┴─┴─┴─┴─┴─┴─┴─┴─┴─┴─┴─┴─┴─┴─┴─┴─┘
┌─┬─┬─┬─┬─┬─┬─┬─┬─┬─┬─┬─┬─┬─┬─┬─┬─┬─┬─┬─┬─┬─┬─┬─┬─┬─┬─┬─┬─┬─┬─┬─┬─┬─┬─┬─┬─┬─┬─┬─┐
│ │ │ │ │ │ │ │ │ │ │ │ │ │ │ │ │ │ │ │ │ │ │ │ │ │ │ │ │ │ │ │ │ │ │ │ │ │ │ │ │
└─┴─┴─┴─┴─┴─┴─┴─┴─┴─┴─┴─┴─┴─┴─┴─┴─┴─┴─┴─┴─┴─┴─┴─┴─┴─┴─┴─┴─┴─┴─┴─┴─┴─┴─┴─┴─┴─┴─┴─┘
Населенный ┌─┬─┬─┬─┬─┬─┬─┬─┬─┬─┐ наиме- ┌─┬─┬─┬─┬─┬─┬─┬─┬─┬─┬─┬─┬─┬─┬─┬─┬─┐
пункт (го- тип │ │ │ │ │ │ │ │ │ │ │ нование │ │ │ │ │ │ │ │ │ │ │ │ │ │ │ │ │ │
род, └─┴─┴─┴─┴─┴─┴─┴─┴─┴─┘ └─┴─┴─┴─┴─┴─┴─┴─┴─┴─┴─┴─┴─┴─┴─┴─┴─┘
деревня, ┌─┬─┬─┬─┬─┬─┬─┬─┬─┬─┬─┬─┬─┬─┬─┬─┬─┬─┬─┬─┬─┬─┬─┬─┬─┬─┬─┬─┬─┬─┬─┬─┐
село и │ │ │ │ │ │ │ │ │ │ │ │ │ │ │ │ │ │ │ │ │ │ │ │ │ │ │ │ │ │ │ │ │
прочее) └─┴─┴─┴─┴─┴─┴─┴─┴─┴─┴─┴─┴─┴─┴─┴─┴─┴─┴─┴─┴─┴─┴─┴─┴─┴─┴─┴─┴─┴─┴─┴─┘
Элемент ┌─┬─┬─┬─┬─┬─┬─┬─┬─┬─┐ наиме- ┌─┬─┬─┬─┬─┬─┬─┬─┬─┬─┬─┬─┬─┬─┬─┬─┬─┐
планиро- тип │ │ │ │ │ │ │ │ │ │ │ нование │ │ │ │ │ │ │ │ │ │ │ │ │ │ │ │ │ │
вочной └─┴─┴─┴─┴─┴─┴─┴─┴─┴─┘ └─┴─┴─┴─┴─┴─┴─┴─┴─┴─┴─┴─┴─┴─┴─┴─┴─┘
структуры
┌─┬─┬─┬─┬─┬─┬─┬─┬─┬─┬─┬─┬─┬─┬─┬─┬─┬─┬─┬─┬─┬─┬─┬─┬─┬─┬─┬─┬─┬─┬─┬─┬─┬─┬─┬─┬─┬─┬─┬─┐
│ │ │ │ │ │ │ │ │ │ │ │ │ │ │ │ │ │ │ │ │ │ │ │ │ │ │ │ │ │ │ │ │ │ │ │ │ │ │ │ │
└─┴─┴─┴─┴─┴─┴─┴─┴─┴─┴─┴─┴─┴─┴─┴─┴─┴─┴─┴─┴─┴─┴─┴─┴─┴─┴─┴─┴─┴─┴─┴─┴─┴─┴─┴─┴─┴─┴─┴─┘
┌─┬─┬─┬─┬─┬─┬─┬─┬─┬─┬─┬─┬─┬─┬─┬─┬─┬─┬─┬─┬─┬─┬─┬─┬─┬─┬─┬─┬─┬─┬─┬─┬─┬─┬─┬─┬─┬─┬─┬─┐
│ │ │ │ │ │ │ │ │ │ │ │ │ │ │ │ │ │ │ │ │ │ │ │ │ │ │ │ │ │ │ │ │ │ │ │ │ │ │ │ │
└─┴─┴─┴─┴─┴─┴─┴─┴─┴─┴─┴─┴─┴─┴─┴─┴─┴─┴─┴─┴─┴─┴─┴─┴─┴─┴─┴─┴─┴─┴─┴─┴─┴─┴─┴─┴─┴─┴─┴─┘
Элемент ┌─┬─┬─┬─┬─┬─┬─┬─┬─┬─┐ наиме- ┌─┬─┬─┬─┬─┬─┬─┬─┬─┬─┬─┬─┬─┬─┬─┬─┬─┐
улично-до- тип │ │ │ │ │ │ │ │ │ │ │ нование │ │ │ │ │ │ │ │ │ │ │ │ │ │ │ │ │ │
рожной └─┴─┴─┴─┴─┴─┴─┴─┴─┴─┘ └─┴─┴─┴─┴─┴─┴─┴─┴─┴─┴─┴─┴─┴─┴─┴─┴─┘
сети
┌─┬─┬─┬─┬─┬─┬─┬─┬─┬─┬─┬─┬─┬─┬─┬─┬─┬─┬─┬─┬─┬─┬─┬─┬─┬─┬─┬─┬─┬─┬─┬─┬─┬─┬─┬─┬─┬─┬─┬─┐
│ │ │ │ │ │ │ │ │ │ │ │ │ │ │ │ │ │ │ │ │ │ │ │ │ │ │ │ │ │ │ │ │ │ │ │ │ │ │ │ │
└─┴─┴─┴─┴─┴─┴─┴─┴─┴─┴─┴─┴─┴─┴─┴─┴─┴─┴─┴─┴─┴─┴─┴─┴─┴─┴─┴─┴─┴─┴─┴─┴─┴─┴─┴─┴─┴─┴─┴─┘
┌─┬─┬─┬─┬─┬─┬─┬─┬─┬─┬─┬─┬─┬─┬─┬─┬─┬─┬─┬─┬─┬─┬─┬─┬─┬─┬─┬─┬─┬─┬─┬─┬─┬─┬─┬─┬─┬─┬─┬─┐
│ │ │ │ │ │ │ │ │ │ │ │ │ │ │ │ │ │ │ │ │ │ │ │ │ │ │ │ │ │ │ │ │ │ │ │ │ │ │ │ │
└─┴─┴─┴─┴─┴─┴─┴─┴─┴─┴─┴─┴─┴─┴─┴─┴─┴─┴─┴─┴─┴─┴─┴─┴─┴─┴─┴─┴─┴─┴─┴─┴─┴─┴─┴─┴─┴─┴─┴─┘
Здание/ │ ┌─┬─┬─┬─┬─┬─┬─┬─┬─┬─┐ ┌─┬─┬─┬─┬─┬─┬─┬─┬─┬─┬─┬─┬─┬─┬─┬─┬─┐
сооружение │ тип │ │ │ │ │ │ │ │ │ │ │ номер │ │ │ │ │ │ │ │ │ │ │ │ │ │ │ │ │ │
│ └─┴─┴─┴─┴─┴─┴─┴─┴─┴─┘ └─┴─┴─┴─┴─┴─┴─┴─┴─┴─┴─┴─┴─┴─┴─┴─┴─┘
│ ┌─┬─┬─┬─┬─┬─┬─┬─┬─┬─┐ ┌─┬─┬─┬─┬─┬─┬─┬─┬─┬─┬─┬─┬─┬─┬─┬─┬─┐
│ тип │ │ │ │ │ │ │ │ │ │ │ номер │ │ │ │ │ │ │ │ │ │ │ │ │ │ │ │ │ │
│ └─┴─┴─┴─┴─┴─┴─┴─┴─┴─┘ └─┴─┴─┴─┴─┴─┴─┴─┴─┴─┴─┴─┴─┴─┴─┴─┴─┘
│ ┌─┬─┬─┬─┬─┬─┬─┬─┬─┬─┐ ┌─┬─┬─┬─┬─┬─┬─┬─┬─┬─┬─┬─┬─┬─┬─┬─┬─┐
│ тип │ │ │ │ │ │ │ │ │ │ │ номер │ │ │ │ │ │ │ │ │ │ │ │ │ │ │ │ │ │
│ └─┴─┴─┴─┴─┴─┴─┴─┴─┴─┘ └─┴─┴─┴─┴─┴─┴─┴─┴─┴─┴─┴─┴─┴─┴─┴─┴─┘
Помещение в ┌─┬─┬─┬─┬─┬─┬─┬─┬─┬─┐ ┌─┬─┬─┬─┬─┬─┬─┬─┬─┬─┬─┬─┬─┬─┬─┬─┬─┐
пределах тип │ │ │ │ │ │ │ │ │ │ │ номер │ │ │ │ │ │ │ │ │ │ │ │ │ │ │ │ │ │
здания, └─┴─┴─┴─┴─┴─┴─┴─┴─┴─┘ └─┴─┴─┴─┴─┴─┴─┴─┴─┴─┴─┴─┴─┴─┴─┴─┴─┘
сооружения (квартира, офис и
прочее)
Помещение в ┌─┬─┬─┬─┬─┬─┬─┬─┬─┬─┐ ┌─┬─┬─┬─┬─┬─┬─┬─┬─┬─┬─┬─┬─┬─┬─┬─┬─┐
пределах тип │ │ │ │ │ │ │ │ │ │ │ номер │ │ │ │ │ │ │ │ │ │ │ │ │ │ │ │ │ │
квартиры └─┴─┴─┴─┴─┴─┴─┴─┴─┴─┘ └─┴─┴─┴─┴─┴─┴─┴─┴─┴─┴─┴─┴─┴─┴─┴─┴─┘
--------------------------------
<1> Указывается КПП, присвоенный налоговым органом по месту нахождения
организации.
<2> Заполняется в отношении каждого обособленного подразделения.
<3> Указывается КПП, присвоенный организации при постановке на учет по месту
нахождения обособленного подразделения (филиала, представительства).
Достоверность и полноту сведений, указанных на настоящей
странице, подтверждаю:
_________________ (подпись) ___________ (дата)
┌─┐ ┌─┐
└─┘ └─┘
Приложение N 2
к приказу ФНС России
от 04.09.2020 N ЕД-7-14/632@
┌─┐ ┌─┐ ┌─┬─┬─┬─┬─┬─┬─┬─┬─┬─┐
└─┘│││││││││││└─┘ ИНН │ │ │ │ │ │ │ │ │ │ │
│││││││││││ └─┴─┴─┴─┴─┴─┴─┴─┴─┴─┘
│5140│2013│ ┌─┬─┬─┬─┬─┬─┬─┬─┬─┐ ┌─┬─┬─┐
КПП │ │ │ │ │ │ │ │ │ │ Стр. │0│0│1│
<1> └─┴─┴─┴─┴─┴─┴─┴─┴─┘ └─┴─┴─┘
Форма по КНД 1111052
Форма N С-09-3-2
Сообщение
об обособленных подразделениях российской организации
на территории Российской Федерации, через которые прекращается
деятельность организации (которые закрываются этой организацией)
┌─┬─┬─┬─┐
Код налогового органа │ │ │ │ │
└─┴─┴─┴─┘
Российская организация
┌─┬─┬─┬─┬─┬─┬─┬─┬─┬─┬─┬─┬─┬─┬─┬─┬─┬─┬─┬─┬─┬─┬─┬─┬─┬─┬─┬─┬─┬─┬─┬─┬─┬─┬─┬─┬─┬─┬─┬─┐
│ │ │ │ │ │ │ │ │ │ │ │ │ │ │ │ │ │ │ │ │ │ │ │ │ │ │ │ │ │ │ │ │ │ │ │ │ │ │ │ │
└─┴─┴─┴─┴─┴─┴─┴─┴─┴─┴─┴─┴─┴─┴─┴─┴─┴─┴─┴─┴─┴─┴─┴─┴─┴─┴─┴─┴─┴─┴─┴─┴─┴─┴─┴─┴─┴─┴─┴─┘
┌─┬─┬─┬─┬─┬─┬─┬─┬─┬─┬─┬─┬─┬─┬─┬─┬─┬─┬─┬─┬─┬─┬─┬─┬─┬─┬─┬─┬─┬─┬─┬─┬─┬─┬─┬─┬─┬─┬─┬─┐
│ │ │ │ │ │ │ │ │ │ │ │ │ │ │ │ │ │ │ │ │ │ │ │ │ │ │ │ │ │ │ │ │ │ │ │ │ │ │ │ │
└─┴─┴─┴─┴─┴─┴─┴─┴─┴─┴─┴─┴─┴─┴─┴─┴─┴─┴─┴─┴─┴─┴─┴─┴─┴─┴─┴─┴─┴─┴─┴─┴─┴─┴─┴─┴─┴─┴─┴─┘
┌─┬─┬─┬─┬─┬─┬─┬─┬─┬─┬─┬─┬─┬─┬─┬─┬─┬─┬─┬─┬─┬─┬─┬─┬─┬─┬─┬─┬─┬─┬─┬─┬─┬─┬─┬─┬─┬─┬─┬─┐
│ │ │ │ │ │ │ │ │ │ │ │ │ │ │ │ │ │ │ │ │ │ │ │ │ │ │ │ │ │ │ │ │ │ │ │ │ │ │ │ │
└─┴─┴─┴─┴─┴─┴─┴─┴─┴─┴─┴─┴─┴─┴─┴─┴─┴─┴─┴─┴─┴─┴─┴─┴─┴─┴─┴─┴─┴─┴─┴─┴─┴─┴─┴─┴─┴─┴─┴─┘
┌─┬─┬─┬─┬─┬─┬─┬─┬─┬─┬─┬─┬─┬─┬─┬─┬─┬─┬─┬─┬─┬─┬─┬─┬─┬─┬─┬─┬─┬─┬─┬─┬─┬─┬─┬─┬─┬─┬─┬─┐
│ │ │ │ │ │ │ │ │ │ │ │ │ │ │ │ │ │ │ │ │ │ │ │ │ │ │ │ │ │ │ │ │ │ │ │ │ │ │ │ │
└─┴─┴─┴─┴─┴─┴─┴─┴─┴─┴─┴─┴─┴─┴─┴─┴─┴─┴─┴─┴─┴─┴─┴─┴─┴─┴─┴─┴─┴─┴─┴─┴─┴─┴─┴─┴─┴─┴─┴─┘
(полное наименование организации)
┌─┬─┬─┬─┬─┬─┬─┬─┬─┬─┬─┬─┬─┐ ┌─┬─┬─┬─┐
ОГРН │ │ │ │ │ │ │ │ │ │ │ │ │ │ Количество обособленных подразделений │ │ │ │ │
└─┴─┴─┴─┴─┴─┴─┴─┴─┴─┴─┴─┴─┘ └─┴─┴─┴─┘
┌─┬─┬─┐
Настоящее сообщение составлено на │ │ │ │ страницах
└─┴─┴─┘
┌─┬─┬─┐
с приложением копии документа на │ │ │ │ листах
└─┴─┴─┘
─────────────────────────────────────────┬───────────────────────────────────────
Достоверность и полноту сведений, │ Заполняется работником налогового
указанных в настоящем сообщении, │ органа
подтверждаю: │ Сведения о представлении сообщения
│
┌─┐ 1 - руководитель организации │Настоящее сообщение ┌─┬─┐
│ │ 2 - представитель организации │представлено (код) │ │ │
└─┘ │ └─┴─┘
┌─┬─┬─┬─┬─┬─┬─┬─┬─┬─┬─┬─┬─┬─┬─┬─┬─┬─┬─┬─┐│ ┌─┬─┬─┐
│ │ │ │ │ │ │ │ │ │ │ │ │ │ │ │ │ │ │ │ ││на │ │ │ │ страницах
└─┴─┴─┴─┴─┴─┴─┴─┴─┴─┴─┴─┴─┴─┴─┴─┴─┴─┴─┴─┘│ └─┴─┴─┘
┌─┬─┬─┬─┬─┬─┬─┬─┬─┬─┬─┬─┬─┬─┬─┬─┬─┬─┬─┬─┐│
│ │ │ │ │ │ │ │ │ │ │ │ │ │ │ │ │ │ │ │ ││с приложением копии ┌─┬─┬─┐
└─┴─┴─┴─┴─┴─┴─┴─┴─┴─┴─┴─┴─┴─┴─┴─┴─┴─┴─┴─┘│документа на │ │ │ │ листах
┌─┬─┬─┬─┬─┬─┬─┬─┬─┬─┬─┬─┬─┬─┬─┬─┬─┬─┬─┬─┐│ └─┴─┴─┘
│ │ │ │ │ │ │ │ │ │ │ │ │ │ │ │ │ │ │ │ ││
└─┴─┴─┴─┴─┴─┴─┴─┴─┴─┴─┴─┴─┴─┴─┴─┴─┴─┴─┴─┘│Дата ┌─┬─┐ ┌─┬─┐ ┌─┬─┬─┬─┐
(фамилия, имя, отчество <2> руководителя │представления │ │ │ │ │ │ │ │ │ │ │
организации либо представителя │сообщения └─┴─┘.└─┴─┘.└─┴─┴─┴─┘
организации полностью) │
┌─┬─┬─┬─┬─┬─┬─┬─┬─┬─┬─┬─┐ │
ИНН <3> │ │ │ │ │ │ │ │ │ │ │ │ │ │
└─┴─┴─┴─┴─┴─┴─┴─┴─┴─┴─┴─┘ │
Номер контактного телефона │
┌─┬─┬─┬─┬─┬─┬─┬─┬─┬─┬─┬─┬─┬─┬─┬─┬─┬─┬─┬─┐│
│ │ │ │ │ │ │ │ │ │ │ │ │ │ │ │ │ │ │ │ ││
└─┴─┴─┴─┴─┴─┴─┴─┴─┴─┴─┴─┴─┴─┴─┴─┴─┴─┴─┴─┘│
┌─┬─┐ ┌─┬─┐ ┌─┬─┬─┬─┐│
Подпись ______ Дата │ │ │ │ │ │ │ │ │ │ ││
└─┴─┘.└─┴─┘.└─┴─┴─┴─┘│
Наименование и реквизиты документа, │
подтверждающего полномочия представителя│
организации │
┌─┬─┬─┬─┬─┬─┬─┬─┬─┬─┬─┬─┬─┬─┬─┬─┬─┬─┬─┬─┐│ ___________________ _________________
│ │ │ │ │ │ │ │ │ │ │ │ │ │ │ │ │ │ │ │ ││ Фамилия, И.О. <2> Подпись
└─┴─┴─┴─┴─┴─┴─┴─┴─┴─┴─┴─┴─┴─┴─┴─┴─┴─┴─┴─┘│
┌─┬─┬─┬─┬─┬─┬─┬─┬─┬─┬─┬─┬─┬─┬─┬─┬─┬─┬─┬─┐│
│ │ │ │ │ │ │ │ │ │ │ │ │ │ │ │ │ │ │ │ ││
└─┴─┴─┴─┴─┴─┴─┴─┴─┴─┴─┴─┴─┴─┴─┴─┴─┴─┴─┴─┘│
--------------------------------
<1> Указывается КПП, присвоенный налоговым органом по месту нахождения
организации.
<2> Отчество указывается при наличии.
<3> Указывается в отношении физических лиц, имеющих документ, подтверждающий
присвоение ИНН (свидетельство о постановке на учет в налоговом органе), и
использующих ИНН наряду с персональными данными.
┌─┐ ┌─┐
└─┘ └─┘
┌─┐ ┌─┐ ┌─┬─┬─┬─┬─┬─┬─┬─┬─┬─┐
└─┘│││││││││││└─┘ ИНН │ │ │ │ │ │ │ │ │ │ │
│││││││││││ └─┴─┴─┴─┴─┴─┴─┴─┴─┴─┘
│5140│2020│ ┌─┬─┬─┬─┬─┬─┬─┬─┬─┐ ┌─┬─┬─┐
КПП │ │ │ │ │ │ │ │ │ │ Стр. │ │ │ │
<1> └─┴─┴─┴─┴─┴─┴─┴─┴─┘ └─┴─┴─┘
Сведения о филиале, представительстве, об ином обособленном
подразделении <2>
┌─┐ 1 - филиала
Сообщает о прекращении деятельности (закрытии) │ │ 2 - представительства
└─┘ 3 - иного обособленного
подразделения
┌─┬─┬─┬─┬─┬─┬─┬─┬─┐
КПП <3> │ │ │ │ │ │ │ │ │ │
└─┴─┴─┴─┴─┴─┴─┴─┴─┘
Наименование (при наличии)
┌─┬─┬─┬─┬─┬─┬─┬─┬─┬─┬─┬─┬─┬─┬─┬─┬─┬─┬─┬─┬─┬─┬─┬─┬─┬─┬─┬─┬─┬─┬─┬─┬─┬─┬─┬─┬─┬─┬─┬─┐
│ │ │ │ │ │ │ │ │ │ │ │ │ │ │ │ │ │ │ │ │ │ │ │ │ │ │ │ │ │ │ │ │ │ │ │ │ │ │ │ │
└─┴─┴─┴─┴─┴─┴─┴─┴─┴─┴─┴─┴─┴─┴─┴─┴─┴─┴─┴─┴─┴─┴─┴─┴─┴─┴─┴─┴─┴─┴─┴─┴─┴─┴─┴─┴─┴─┴─┴─┘
┌─┬─┬─┬─┬─┬─┬─┬─┬─┬─┬─┬─┬─┬─┬─┬─┬─┬─┬─┬─┬─┬─┬─┬─┬─┬─┬─┬─┬─┬─┬─┬─┬─┬─┬─┬─┬─┬─┬─┬─┐
│ │ │ │ │ │ │ │ │ │ │ │ │ │ │ │ │ │ │ │ │ │ │ │ │ │ │ │ │ │ │ │ │ │ │ │ │ │ │ │ │
└─┴─┴─┴─┴─┴─┴─┴─┴─┴─┴─┴─┴─┴─┴─┴─┴─┴─┴─┴─┴─┴─┴─┴─┴─┴─┴─┴─┴─┴─┴─┴─┴─┴─┴─┴─┴─┴─┴─┴─┘
┌─┬─┬─┬─┬─┬─┬─┬─┬─┬─┬─┬─┬─┬─┬─┬─┬─┬─┬─┬─┬─┬─┬─┬─┬─┬─┬─┬─┬─┬─┬─┬─┬─┬─┬─┬─┬─┬─┬─┬─┐
│ │ │ │ │ │ │ │ │ │ │ │ │ │ │ │ │ │ │ │ │ │ │ │ │ │ │ │ │ │ │ │ │ │ │ │ │ │ │ │ │
└─┴─┴─┴─┴─┴─┴─┴─┴─┴─┴─┴─┴─┴─┴─┴─┴─┴─┴─┴─┴─┴─┴─┴─┴─┴─┴─┴─┴─┴─┴─┴─┴─┴─┴─┴─┴─┴─┴─┴─┘
┌─┬─┬─┬─┬─┬─┬─┬─┬─┬─┬─┬─┬─┬─┬─┬─┬─┬─┬─┬─┬─┬─┬─┬─┬─┬─┬─┬─┬─┬─┬─┬─┬─┬─┬─┬─┬─┬─┬─┬─┐
│ │ │ │ │ │ │ │ │ │ │ │ │ │ │ │ │ │ │ │ │ │ │ │ │ │ │ │ │ │ │ │ │ │ │ │ │ │ │ │ │
└─┴─┴─┴─┴─┴─┴─┴─┴─┴─┴─┴─┴─┴─┴─┴─┴─┴─┴─┴─┴─┴─┴─┴─┴─┴─┴─┴─┴─┴─┴─┴─┴─┴─┴─┴─┴─┴─┴─┴─┘
┌─┬─┐ ┌─┬─┐ ┌─┬─┬─┬─┐
Дата принятия решения о прекращении деятельности (закрытии) │ │ │ │ │ │ │ │ │ │ │
└─┴─┘.└─┴─┘.└─┴─┴─┴─┘
--------------------------------
<1> Указывается КПП, присвоенный налоговым органом по месту нахождения
организации.
<2> Заполняется в отношении каждого обособленного подразделения (филиала,
представительства).
<3> Указывается КПП, присвоенный организации при постановке на учет по месту
нахождения обособленного подразделения (филиала, представительства).
Достоверность и полноту сведений, указанных на настоящей
странице, подтверждаю:
_________________ (подпись) ___________ (дата)
┌─┐ ┌─┐
└─┘ └─┘
Приложение N 3
к приказу ФНС России
от 04.09.2020 N ЕД-7-14/632@
┌─┐ ┌─┐ ┌─┬─┬─┬─┬─┬─┬─┬─┬─┬─┐
└─┘│││││││││││└─┘ ИНН │ │ │ │ │ │ │ │ │ │ │
│││││││││││ └─┴─┴─┴─┴─┴─┴─┴─┴─┴─┘
│5500│2011│ ┌─┬─┬─┬─┬─┬─┬─┬─┬─┐ ┌─┬─┬─┐
КПП │ │ │ │ │ │ │ │ │ │ Стр. │0│0│1│
<1> └─┴─┴─┴─┴─┴─┴─┴─┴─┘ └─┴─┴─┘
Форма по КНД 1112536
Сообщение
российской организации - плательщика страховых взносов о наделении
обособленного подразделения (включая филиал, представительство),
созданного на территории Российской Федерации, которому открыт счет
в банке, полномочиями (о лишении полномочий) начислять и производить
выплаты и вознаграждения в пользу физических лиц
┌─┬─┬─┬─┐
Код налогового органа │ │ │ │ │
└─┴─┴─┴─┘
Российская организация
┌─┬─┬─┬─┬─┬─┬─┬─┬─┬─┬─┬─┬─┬─┬─┬─┬─┬─┬─┬─┬─┬─┬─┬─┬─┬─┬─┬─┬─┬─┬─┬─┬─┬─┬─┬─┬─┬─┬─┬─┐
│ │ │ │ │ │ │ │ │ │ │ │ │ │ │ │ │ │ │ │ │ │ │ │ │ │ │ │ │ │ │ │ │ │ │ │ │ │ │ │ │
└─┴─┴─┴─┴─┴─┴─┴─┴─┴─┴─┴─┴─┴─┴─┴─┴─┴─┴─┴─┴─┴─┴─┴─┴─┴─┴─┴─┴─┴─┴─┴─┴─┴─┴─┴─┴─┴─┴─┴─┘
┌─┬─┬─┬─┬─┬─┬─┬─┬─┬─┬─┬─┬─┬─┬─┬─┬─┬─┬─┬─┬─┬─┬─┬─┬─┬─┬─┬─┬─┬─┬─┬─┬─┬─┬─┬─┬─┬─┬─┬─┐
│ │ │ │ │ │ │ │ │ │ │ │ │ │ │ │ │ │ │ │ │ │ │ │ │ │ │ │ │ │ │ │ │ │ │ │ │ │ │ │ │
└─┴─┴─┴─┴─┴─┴─┴─┴─┴─┴─┴─┴─┴─┴─┴─┴─┴─┴─┴─┴─┴─┴─┴─┴─┴─┴─┴─┴─┴─┴─┴─┴─┴─┴─┴─┴─┴─┴─┴─┘
┌─┬─┬─┬─┬─┬─┬─┬─┬─┬─┬─┬─┬─┬─┬─┬─┬─┬─┬─┬─┬─┬─┬─┬─┬─┬─┬─┬─┬─┬─┬─┬─┬─┬─┬─┬─┬─┬─┬─┬─┐
│ │ │ │ │ │ │ │ │ │ │ │ │ │ │ │ │ │ │ │ │ │ │ │ │ │ │ │ │ │ │ │ │ │ │ │ │ │ │ │ │
└─┴─┴─┴─┴─┴─┴─┴─┴─┴─┴─┴─┴─┴─┴─┴─┴─┴─┴─┴─┴─┴─┴─┴─┴─┴─┴─┴─┴─┴─┴─┴─┴─┴─┴─┴─┴─┴─┴─┴─┘
┌─┬─┬─┬─┬─┬─┬─┬─┬─┬─┬─┬─┬─┬─┬─┬─┬─┬─┬─┬─┬─┬─┬─┬─┬─┬─┬─┬─┬─┬─┬─┬─┬─┬─┬─┬─┬─┬─┬─┬─┐
│ │ │ │ │ │ │ │ │ │ │ │ │ │ │ │ │ │ │ │ │ │ │ │ │ │ │ │ │ │ │ │ │ │ │ │ │ │ │ │ │
└─┴─┴─┴─┴─┴─┴─┴─┴─┴─┴─┴─┴─┴─┴─┴─┴─┴─┴─┴─┴─┴─┴─┴─┴─┴─┴─┴─┴─┴─┴─┴─┴─┴─┴─┴─┴─┴─┴─┴─┘
(полное наименование организации)
┌─┬─┬─┬─┬─┬─┬─┬─┬─┬─┬─┬─┬─┐ Количество обособленных подразделений ┌─┬─┬─┬─┐
ОГРН │ │ │ │ │ │ │ │ │ │ │ │ │ │ (включая филиалы, представительства) │ │ │ │ │
└─┴─┴─┴─┴─┴─┴─┴─┴─┴─┴─┴─┴─┘ └─┴─┴─┴─┘
┌─┐ 1 - о наделении полномочиями по начислению и произведению выплат и
Сообщает │ │ вознаграждений в пользу физических лиц
└─┘ 2 - о лишении полномочий по начислению и произведению выплат и
вознаграждений в пользу физических лиц
┌─┬─┬─┐
Настоящее сообщение составлено на │ │ │ │ страницах
└─┴─┴─┘
┌─┬─┬─┐
с приложением копии документа на │ │ │ │ листах
└─┴─┴─┘
─────────────────────────────────────────┬───────────────────────────────────────
Достоверность и полноту сведений, │ Заполняется работником налогового
указанных в настоящем сообщении, │ органа
подтверждаю: │ Сведения о представлении сообщения
│
┌─┐ 1 - руководитель организации │Настоящее сообщение ┌─┬─┐
│ │ 2 - представитель организации │представлено (код) │ │ │
└─┘ │ └─┴─┘
┌─┬─┬─┬─┬─┬─┬─┬─┬─┬─┬─┬─┬─┬─┬─┬─┬─┬─┬─┬─┐│ ┌─┬─┬─┐
│ │ │ │ │ │ │ │ │ │ │ │ │ │ │ │ │ │ │ │ ││на │ │ │ │ страницах
└─┴─┴─┴─┴─┴─┴─┴─┴─┴─┴─┴─┴─┴─┴─┴─┴─┴─┴─┴─┘│ └─┴─┴─┘
┌─┬─┬─┬─┬─┬─┬─┬─┬─┬─┬─┬─┬─┬─┬─┬─┬─┬─┬─┬─┐│
│ │ │ │ │ │ │ │ │ │ │ │ │ │ │ │ │ │ │ │ ││с приложением копии ┌─┬─┬─┐
└─┴─┴─┴─┴─┴─┴─┴─┴─┴─┴─┴─┴─┴─┴─┴─┴─┴─┴─┴─┘│документа на │ │ │ │ листах
┌─┬─┬─┬─┬─┬─┬─┬─┬─┬─┬─┬─┬─┬─┬─┬─┬─┬─┬─┬─┐│ └─┴─┴─┘
│ │ │ │ │ │ │ │ │ │ │ │ │ │ │ │ │ │ │ │ ││
└─┴─┴─┴─┴─┴─┴─┴─┴─┴─┴─┴─┴─┴─┴─┴─┴─┴─┴─┴─┘│Дата ┌─┬─┐ ┌─┬─┐ ┌─┬─┬─┬─┐
(фамилия, имя, отчество <2> руководителя │представления │ │ │ │ │ │ │ │ │ │ │
организации либо представителя │сообщения └─┴─┘.└─┴─┘.└─┴─┴─┴─┘
организации полностью) │
┌─┬─┬─┬─┬─┬─┬─┬─┬─┬─┬─┬─┐ │
ИНН <3> │ │ │ │ │ │ │ │ │ │ │ │ │ │
└─┴─┴─┴─┴─┴─┴─┴─┴─┴─┴─┴─┘ │
Номер контактного телефона │
┌─┬─┬─┬─┬─┬─┬─┬─┬─┬─┬─┬─┬─┬─┬─┬─┬─┬─┬─┬─┐│
│ │ │ │ │ │ │ │ │ │ │ │ │ │ │ │ │ │ │ │ ││
└─┴─┴─┴─┴─┴─┴─┴─┴─┴─┴─┴─┴─┴─┴─┴─┴─┴─┴─┴─┘│
┌─┬─┐ ┌─┬─┐ ┌─┬─┬─┬─┐│
Подпись ______ Дата │ │ │ │ │ │ │ │ │ │ ││
└─┴─┘.└─┴─┘.└─┴─┴─┴─┘│
Наименование и реквизиты документа, │
подтверждающего полномочия представителя│
организации │
┌─┬─┬─┬─┬─┬─┬─┬─┬─┬─┬─┬─┬─┬─┬─┬─┬─┬─┬─┬─┐│ ___________________ _________________
│ │ │ │ │ │ │ │ │ │ │ │ │ │ │ │ │ │ │ │ ││ Фамилия, И.О. <2> Подпись
└─┴─┴─┴─┴─┴─┴─┴─┴─┴─┴─┴─┴─┴─┴─┴─┴─┴─┴─┴─┘│
┌─┬─┬─┬─┬─┬─┬─┬─┬─┬─┬─┬─┬─┬─┬─┬─┬─┬─┬─┬─┐│
│ │ │ │ │ │ │ │ │ │ │ │ │ │ │ │ │ │ │ │ ││
└─┴─┴─┴─┴─┴─┴─┴─┴─┴─┴─┴─┴─┴─┴─┴─┴─┴─┴─┴─┘│
--------------------------------
<1> Указывается КПП, присвоенный налоговым органом по месту нахождения
организации.
<2> Отчество указывается при наличии.
<3> Указывается в отношении физических лиц, имеющих документ, подтверждающий
присвоение ИНН (свидетельство о постановке на учет в налоговом органе), и
использующих ИНН наряду с персональными данными.
┌─┐ ┌─┐
└─┘ └─┘
┌─┐ ┌─┐ ┌─┬─┬─┬─┬─┬─┬─┬─┬─┬─┐
└─┘│││││││││││└─┘ ИНН │ │ │ │ │ │ │ │ │ │ │
│││││││││││ └─┴─┴─┴─┴─┴─┴─┴─┴─┴─┘
│5500│2028│ ┌─┬─┬─┬─┬─┬─┬─┬─┬─┐ ┌─┬─┬─┐
КПП │ │ │ │ │ │ │ │ │ │ Стр. │ │ │ │
<1> └─┴─┴─┴─┴─┴─┴─┴─┴─┘ └─┴─┴─┘
Сведения об обособленном подразделении (филиале, представительстве) <2>
┌─┐
│ │ 1 - филиал, 2 - представительство, 3 - иное обособленное подразделение
└─┘
┌─┬─┬─┬─┬─┬─┬─┬─┬─┐
КПП <3> │ │ │ │ │ │ │ │ │ │
└─┴─┴─┴─┴─┴─┴─┴─┴─┘
Дата наделения полномочиями (лишения полномочий) ┌─┬─┐ ┌─┬─┐ ┌─┬─┬─┬─┐
по начислению и произведению выплат и вознаграждений │ │ │ │ │ │ │ │ │ │ │
в пользу физических лиц └─┴─┘.└─┴─┘.└─┴─┴─┴─┘
Наименование (при наличии)
┌─┬─┬─┬─┬─┬─┬─┬─┬─┬─┬─┬─┬─┬─┬─┬─┬─┬─┬─┬─┬─┬─┬─┬─┬─┬─┬─┬─┬─┬─┬─┬─┬─┬─┬─┬─┬─┬─┬─┬─┐
│ │ │ │ │ │ │ │ │ │ │ │ │ │ │ │ │ │ │ │ │ │ │ │ │ │ │ │ │ │ │ │ │ │ │ │ │ │ │ │ │
└─┴─┴─┴─┴─┴─┴─┴─┴─┴─┴─┴─┴─┴─┴─┴─┴─┴─┴─┴─┴─┴─┴─┴─┴─┴─┴─┴─┴─┴─┴─┴─┴─┴─┴─┴─┴─┴─┴─┴─┘
┌─┬─┬─┬─┬─┬─┬─┬─┬─┬─┬─┬─┬─┬─┬─┬─┬─┬─┬─┬─┬─┬─┬─┬─┬─┬─┬─┬─┬─┬─┬─┬─┬─┬─┬─┬─┬─┬─┬─┬─┐
│ │ │ │ │ │ │ │ │ │ │ │ │ │ │ │ │ │ │ │ │ │ │ │ │ │ │ │ │ │ │ │ │ │ │ │ │ │ │ │ │
└─┴─┴─┴─┴─┴─┴─┴─┴─┴─┴─┴─┴─┴─┴─┴─┴─┴─┴─┴─┴─┴─┴─┴─┴─┴─┴─┴─┴─┴─┴─┴─┴─┴─┴─┴─┴─┴─┴─┴─┘
┌─┬─┬─┬─┬─┬─┬─┬─┬─┬─┬─┬─┬─┬─┬─┬─┬─┬─┬─┬─┬─┬─┬─┬─┬─┬─┬─┬─┬─┬─┬─┬─┬─┬─┬─┬─┬─┬─┬─┬─┐
│ │ │ │ │ │ │ │ │ │ │ │ │ │ │ │ │ │ │ │ │ │ │ │ │ │ │ │ │ │ │ │ │ │ │ │ │ │ │ │ │
└─┴─┴─┴─┴─┴─┴─┴─┴─┴─┴─┴─┴─┴─┴─┴─┴─┴─┴─┴─┴─┴─┴─┴─┴─┴─┴─┴─┴─┴─┴─┴─┴─┴─┴─┴─┴─┴─┴─┴─┘
┌─┬─┬─┬─┬─┬─┬─┬─┬─┬─┬─┬─┬─┬─┬─┬─┬─┬─┬─┬─┬─┬─┬─┬─┬─┬─┬─┬─┬─┬─┬─┬─┬─┬─┬─┬─┬─┬─┬─┬─┐
│ │ │ │ │ │ │ │ │ │ │ │ │ │ │ │ │ │ │ │ │ │ │ │ │ │ │ │ │ │ │ │ │ │ │ │ │ │ │ │ │
└─┴─┴─┴─┴─┴─┴─┴─┴─┴─┴─┴─┴─┴─┴─┴─┴─┴─┴─┴─┴─┴─┴─┴─┴─┴─┴─┴─┴─┴─┴─┴─┴─┴─┴─┴─┴─┴─┴─┴─┘
--------------------------------
<1> Указывается КПП, присвоенный налоговым органом по месту нахождения
организации.
<2> Заполняется в отношении каждого обособленного подразделения (филиала,
представительства).
<3> Указывается КПП, присвоенный организации при постановке на учет по месту
нахождения обособленного подразделения (филиала, представительства).
Достоверность и полноту сведений, указанных на настоящей
странице, подтверждаю:
_________________ (подпись) ___________ (дата)
┌─┐ ┌─┐
└─┘ └─┘
Приложение N 4
к приказу ФНС России
от 04.09.2020 N ЕД-7-14/632@
┌─┐ ┌─┐ ┌─┬─┬─┬─┬─┬─┬─┬─┬─┬─┐
└─┘│││││││││││└─┘ ИНН │ │ │ │ │ │ │ │ │ │ │
│││││││││││ └─┴─┴─┴─┴─┴─┴─┴─┴─┴─┘
│5170│2014│ ┌─┬─┬─┬─┬─┬─┬─┬─┬─┐ ┌─┬─┬─┐
КПП │ │ │ │ │ │ │ │ │ │ Стр. │0│0│1│
<1> └─┴─┴─┴─┴─┴─┴─┴─┴─┘ └─┴─┴─┘
Форма по КНД 1111054
Форма N 1-6-Учет
Уведомление
о выборе налогового органа для постановки на учет российской
организации по месту нахождения одного из ее обособленных подразделений,
находящихся в одном муниципальном образовании, городах федерального
значения Москве, Санкт-Петербурге и Севастополе на территориях,
подведомственных разным налоговым органам
┌─┬─┬─┬─┐
Код налогового органа │ │ │ │ │
└─┴─┴─┴─┘
Российская организация
┌─┬─┬─┬─┬─┬─┬─┬─┬─┬─┬─┬─┬─┬─┬─┬─┬─┬─┬─┬─┬─┬─┬─┬─┬─┬─┬─┬─┬─┬─┬─┬─┬─┬─┬─┬─┬─┬─┬─┬─┐
│ │ │ │ │ │ │ │ │ │ │ │ │ │ │ │ │ │ │ │ │ │ │ │ │ │ │ │ │ │ │ │ │ │ │ │ │ │ │ │ │
└─┴─┴─┴─┴─┴─┴─┴─┴─┴─┴─┴─┴─┴─┴─┴─┴─┴─┴─┴─┴─┴─┴─┴─┴─┴─┴─┴─┴─┴─┴─┴─┴─┴─┴─┴─┴─┴─┴─┴─┘
┌─┬─┬─┬─┬─┬─┬─┬─┬─┬─┬─┬─┬─┬─┬─┬─┬─┬─┬─┬─┬─┬─┬─┬─┬─┬─┬─┬─┬─┬─┬─┬─┬─┬─┬─┬─┬─┬─┬─┬─┐
│ │ │ │ │ │ │ │ │ │ │ │ │ │ │ │ │ │ │ │ │ │ │ │ │ │ │ │ │ │ │ │ │ │ │ │ │ │ │ │ │
└─┴─┴─┴─┴─┴─┴─┴─┴─┴─┴─┴─┴─┴─┴─┴─┴─┴─┴─┴─┴─┴─┴─┴─┴─┴─┴─┴─┴─┴─┴─┴─┴─┴─┴─┴─┴─┴─┴─┴─┘
┌─┬─┬─┬─┬─┬─┬─┬─┬─┬─┬─┬─┬─┬─┬─┬─┬─┬─┬─┬─┬─┬─┬─┬─┬─┬─┬─┬─┬─┬─┬─┬─┬─┬─┬─┬─┬─┬─┬─┬─┐
│ │ │ │ │ │ │ │ │ │ │ │ │ │ │ │ │ │ │ │ │ │ │ │ │ │ │ │ │ │ │ │ │ │ │ │ │ │ │ │ │
└─┴─┴─┴─┴─┴─┴─┴─┴─┴─┴─┴─┴─┴─┴─┴─┴─┴─┴─┴─┴─┴─┴─┴─┴─┴─┴─┴─┴─┴─┴─┴─┴─┴─┴─┴─┴─┴─┴─┴─┘
┌─┬─┬─┬─┬─┬─┬─┬─┬─┬─┬─┬─┬─┬─┬─┬─┬─┬─┬─┬─┬─┬─┬─┬─┬─┬─┬─┬─┬─┬─┬─┬─┬─┬─┬─┬─┬─┬─┬─┬─┐
│ │ │ │ │ │ │ │ │ │ │ │ │ │ │ │ │ │ │ │ │ │ │ │ │ │ │ │ │ │ │ │ │ │ │ │ │ │ │ │ │
└─┴─┴─┴─┴─┴─┴─┴─┴─┴─┴─┴─┴─┴─┴─┴─┴─┴─┴─┴─┴─┴─┴─┴─┴─┴─┴─┴─┴─┴─┴─┴─┴─┴─┴─┴─┴─┴─┴─┴─┘
(полное наименование российской организации)
┌─┬─┬─┬─┬─┬─┬─┬─┬─┬─┬─┬─┬─┐
ОГРН │ │ │ │ │ │ │ │ │ │ │ │ │ │
└─┴─┴─┴─┴─┴─┴─┴─┴─┴─┴─┴─┴─┘
┌─┬─┬─┬─┐
Сообщает о выборе │ │ │ │ │ для постановки на учет российской
налогового органа └─┴─┴─┴─┘ организации по месту нахождения
(код налогового обособленных подразделений <2>
органа)
┌─┬─┬─┬─┐
Количество обособленных подразделений │ │ │ │ │
└─┴─┴─┴─┘
Постановку на учет российской организации по месту нахождения ┌─┐ 1 - да
вновь создаваемых филиалов, представительств, иных обособленных │ │ 2 - нет
подразделений после подачи настоящего уведомления осуществлять └─┘
в выбранном налоговом органе
┌─┬─┬─┐
Настоящее уведомление составлено на │ │ │ │ страницах
└─┴─┴─┘
┌─┬─┬─┐
с приложением копии документа на │ │ │ │ листах
└─┴─┴─┘
─────────────────────────────────────────┬───────────────────────────────────────
Достоверность и полноту сведений, │ Заполняется работником налогового
указанных в настоящем уведомлении, │ органа
подтверждаю: │ Сведения о представлении уведомления
│
┌─┐ 1 - руководитель организации │Настоящее уведомление ┌─┬─┐
│ │ 2 - представитель организации │представлено (код) │ │ │
└─┘ │ └─┴─┘
┌─┬─┬─┬─┬─┬─┬─┬─┬─┬─┬─┬─┬─┬─┬─┬─┬─┬─┬─┬─┐│ ┌─┬─┬─┐
│ │ │ │ │ │ │ │ │ │ │ │ │ │ │ │ │ │ │ │ ││на │ │ │ │ страницах
└─┴─┴─┴─┴─┴─┴─┴─┴─┴─┴─┴─┴─┴─┴─┴─┴─┴─┴─┴─┘│ └─┴─┴─┘
┌─┬─┬─┬─┬─┬─┬─┬─┬─┬─┬─┬─┬─┬─┬─┬─┬─┬─┬─┬─┐│
│ │ │ │ │ │ │ │ │ │ │ │ │ │ │ │ │ │ │ │ ││с приложением копии ┌─┬─┬─┐
└─┴─┴─┴─┴─┴─┴─┴─┴─┴─┴─┴─┴─┴─┴─┴─┴─┴─┴─┴─┘│документа на │ │ │ │ листах
┌─┬─┬─┬─┬─┬─┬─┬─┬─┬─┬─┬─┬─┬─┬─┬─┬─┬─┬─┬─┐│ └─┴─┴─┘
│ │ │ │ │ │ │ │ │ │ │ │ │ │ │ │ │ │ │ │ ││
└─┴─┴─┴─┴─┴─┴─┴─┴─┴─┴─┴─┴─┴─┴─┴─┴─┴─┴─┴─┘│Дата ┌─┬─┐ ┌─┬─┐ ┌─┬─┬─┬─┐
(фамилия, имя, отчество <3> руководителя │представления │ │ │ │ │ │ │ │ │ │ │
организации либо представителя │уведомления └─┴─┘.└─┴─┘.└─┴─┴─┴─┘
организации полностью) │
┌─┬─┬─┬─┬─┬─┬─┬─┬─┬─┬─┬─┐ │
ИНН <4> │ │ │ │ │ │ │ │ │ │ │ │ │ │
└─┴─┴─┴─┴─┴─┴─┴─┴─┴─┴─┴─┘ │
Номер контактного телефона │
┌─┬─┬─┬─┬─┬─┬─┬─┬─┬─┬─┬─┬─┬─┬─┬─┬─┬─┬─┬─┐│
│ │ │ │ │ │ │ │ │ │ │ │ │ │ │ │ │ │ │ │ ││
└─┴─┴─┴─┴─┴─┴─┴─┴─┴─┴─┴─┴─┴─┴─┴─┴─┴─┴─┴─┘│
┌─┬─┐ ┌─┬─┐ ┌─┬─┬─┬─┐│
Подпись ______ Дата │ │ │ │ │ │ │ │ │ │ ││
└─┴─┘.└─┴─┘.└─┴─┴─┴─┘│
Наименование и реквизиты документа, │
подтверждающего полномочия представителя│
организации │
┌─┬─┬─┬─┬─┬─┬─┬─┬─┬─┬─┬─┬─┬─┬─┬─┬─┬─┬─┬─┐│ ___________________ _________________
│ │ │ │ │ │ │ │ │ │ │ │ │ │ │ │ │ │ │ │ ││ Фамилия, И.О. <3> Подпись
└─┴─┴─┴─┴─┴─┴─┴─┴─┴─┴─┴─┴─┴─┴─┴─┴─┴─┴─┴─┘│
┌─┬─┬─┬─┬─┬─┬─┬─┬─┬─┬─┬─┬─┬─┬─┬─┬─┬─┬─┬─┐│
│ │ │ │ │ │ │ │ │ │ │ │ │ │ │ │ │ │ │ │ ││
└─┴─┴─┴─┴─┴─┴─┴─┴─┴─┴─┴─┴─┴─┴─┴─┴─┴─┴─┴─┘│
--------------------------------
<1> Указывается КПП, присвоенный налоговым органом по месту нахождения
организации.
<2> По каждому обособленному подразделению заполняется отдельная страница
"Сведения об обособленном подразделении".
<3> Отчество указывается при наличии.
<4> Указывается в отношении физических лиц, имеющих документ, подтверждающий
присвоение ИНН (свидетельство о постановке на учет в налоговом органе), и
использующих ИНН наряду с персональными данными.
┌─┐ ┌─┐
└─┘ └─┘
┌─┐ ┌─┐ ┌─┬─┬─┬─┬─┬─┬─┬─┬─┬─┐
└─┘│││││││││││└─┘ ИНН │ │ │ │ │ │ │ │ │ │ │
│││││││││││ └─┴─┴─┴─┴─┴─┴─┴─┴─┴─┘
│5170│2021│ ┌─┬─┬─┬─┬─┬─┬─┬─┬─┐ ┌─┬─┬─┐
КПП │ │ │ │ │ │ │ │ │ │ Стр. │ │ │ │
<1> └─┴─┴─┴─┴─┴─┴─┴─┴─┘ └─┴─┴─┘
Сведения об обособленном подразделении
┌─┐
Вид обособленного подразделения │ │ 1 - филиал
└─┘ 2 - представительство
3 - иное обособленное подразделение
┌─┬─┬─┬─┬─┬─┬─┬─┬─┐
КПП <2> │ │ │ │ │ │ │ │ │ │
└─┴─┴─┴─┴─┴─┴─┴─┴─┘
Наименование (при наличии)
┌─┬─┬─┬─┬─┬─┬─┬─┬─┬─┬─┬─┬─┬─┬─┬─┬─┬─┬─┬─┬─┬─┬─┬─┬─┬─┬─┬─┬─┬─┬─┬─┬─┬─┬─┬─┬─┬─┬─┬─┐
│ │ │ │ │ │ │ │ │ │ │ │ │ │ │ │ │ │ │ │ │ │ │ │ │ │ │ │ │ │ │ │ │ │ │ │ │ │ │ │ │
└─┴─┴─┴─┴─┴─┴─┴─┴─┴─┴─┴─┴─┴─┴─┴─┴─┴─┴─┴─┴─┴─┴─┴─┴─┴─┴─┴─┴─┴─┴─┴─┴─┴─┴─┴─┴─┴─┴─┴─┘
┌─┬─┬─┬─┬─┬─┬─┬─┬─┬─┬─┬─┬─┬─┬─┬─┬─┬─┬─┬─┬─┬─┬─┬─┬─┬─┬─┬─┬─┬─┬─┬─┬─┬─┬─┬─┬─┬─┬─┬─┐
│ │ │ │ │ │ │ │ │ │ │ │ │ │ │ │ │ │ │ │ │ │ │ │ │ │ │ │ │ │ │ │ │ │ │ │ │ │ │ │ │
└─┴─┴─┴─┴─┴─┴─┴─┴─┴─┴─┴─┴─┴─┴─┴─┴─┴─┴─┴─┴─┴─┴─┴─┴─┴─┴─┴─┴─┴─┴─┴─┴─┴─┴─┴─┴─┴─┴─┴─┘
┌─┬─┬─┬─┬─┬─┬─┬─┬─┬─┬─┬─┬─┬─┬─┬─┬─┬─┬─┬─┬─┬─┬─┬─┬─┬─┬─┬─┬─┬─┬─┬─┬─┬─┬─┬─┬─┬─┬─┬─┐
│ │ │ │ │ │ │ │ │ │ │ │ │ │ │ │ │ │ │ │ │ │ │ │ │ │ │ │ │ │ │ │ │ │ │ │ │ │ │ │ │
└─┴─┴─┴─┴─┴─┴─┴─┴─┴─┴─┴─┴─┴─┴─┴─┴─┴─┴─┴─┴─┴─┴─┴─┴─┴─┴─┴─┴─┴─┴─┴─┴─┴─┴─┴─┴─┴─┴─┴─┘
┌─┬─┬─┬─┬─┬─┬─┬─┬─┬─┬─┬─┬─┬─┬─┬─┬─┬─┬─┬─┬─┬─┬─┬─┬─┬─┬─┬─┬─┬─┬─┬─┬─┬─┬─┬─┬─┬─┬─┬─┐
│ │ │ │ │ │ │ │ │ │ │ │ │ │ │ │ │ │ │ │ │ │ │ │ │ │ │ │ │ │ │ │ │ │ │ │ │ │ │ │ │
└─┴─┴─┴─┴─┴─┴─┴─┴─┴─┴─┴─┴─┴─┴─┴─┴─┴─┴─┴─┴─┴─┴─┴─┴─┴─┴─┴─┴─┴─┴─┴─┴─┴─┴─┴─┴─┴─┴─┴─┘
Сведения о внесении записи в ЕГРЮЛ о создании филиала/представительства
┌─┬─┬─┬─┬─┬─┬─┬─┬─┬─┬─┬─┬─┐ ┌─┬─┐ ┌─┬─┐ ┌─┬─┬─┬─┐
ГРН │ │ │ │ │ │ │ │ │ │ │ │ │ │ Дата │ │ │ │ │ │ │ │ │ │ │
└─┴─┴─┴─┴─┴─┴─┴─┴─┴─┴─┴─┴─┘ └─┴─┘.└─┴─┘.└─┴─┴─┴─┘
--------------------------------
<1> Указывается КПП, присвоенный налоговым органом по месту нахождения
организации.
<2> Указывается КПП, присвоенный организации при постановке на учет в
налоговом органе по месту нахождения обособленного подразделения, в соответствии
с Уведомлением о постановке на учет российской организации в налоговом органе.
Достоверность и полноту сведений, указанных на настоящей
странице, подтверждаю:
_________________ (подпись) ___________ (дата)
┌─┐ ┌─┐
└─┘ └─┘
Приложение N 5
к приказу ФНС России
от 04.09.2020 N ЕД-7-14/632@
ФОРМАТ
ПРЕДСТАВЛЕНИЯ СООБЩЕНИЯ О СОЗДАНИИ НА ТЕРРИТОРИИ
РОССИЙСКОЙ ФЕДЕРАЦИИ ОБОСОБЛЕННЫХ ПОДРАЗДЕЛЕНИЙ
(ЗА ИСКЛЮЧЕНИЕМ ФИЛИАЛОВ И ПРЕДСТАВИТЕЛЬСТВ) РОССИЙСКОЙ
ОРГАНИЗАЦИИ И ОБ ИЗМЕНЕНИЯХ В РАНЕЕ СООБЩЕННЫЕ СВЕДЕНИЯ
О ТАКИХ ОБОСОБЛЕННЫХ ПОДРАЗДЕЛЕНИЯХ В ЭЛЕКТРОННОЙ ФОРМЕ
I. ОБЩИЕ ПОЛОЖЕНИЯ
1. Настоящий формат описывает требования к XML файлам (далее - файл обмена) передачи в электронной форме сообщения о создании на территории Российской Федерации обособленных подразделений (за исключением филиалов и представительств) российской организации и об изменениях в ранее сообщенные сведения о таких обособленных подразделениях в налоговые органы.
2. Номер версии настоящего формата 5.03, часть DXV.
II. ОПИСАНИЕ ФАЙЛА ОБМЕНА
3. Имя файла обмена должно иметь следующий вид:
R_T_A_K_O_GGGGMMDD_N, где:
R_T - префикс, принимающий значение UT SBSOZD;
A_K - идентификатор получателя информации, где: A - идентификатор получателя, которому направляется файл обмена, K - идентификатор конечного получателя, для которого предназначена информация из данного файла обмена <1>. Каждый из идентификаторов (A и K) имеет вид для налоговых органов - четырехразрядный код налогового органа;
--------------------------------
<1> Передача файла от отправителя к конечному получателю (K) может осуществляться в несколько этапов через другие налоговые органы, осуществляющие передачу файла на промежуточных этапах, которые обозначаются идентификатором A. В случае передачи файла от отправителя к конечному получателю при отсутствии налоговых органов, осуществляющих передачу на промежуточных этапах, значения идентификаторов A и K совпадают.
O - идентификатор отправителя информации, имеет вид:
для организаций - девятнадцатиразрядный код (идентификационный номер налогоплательщика (далее - ИНН) и код причины постановки на учет (далее - КПП) организации (обособленного подразделения);
для физических лиц - двенадцатиразрядный код (ИНН физического лица, при наличии. При отсутствии ИНН - последовательность из двенадцати нулей);
GGGG - год формирования передаваемого файла, MM - месяц, DD - день;
N - идентификационный номер файла (длина - от 1 до 36 знаков. Идентификационный номер файла должен обеспечивать уникальность файла).
Расширение имени файла - xml. Расширение имени файла может указываться как строчными, так и прописными буквами.
Параметры первой строки файла обмена
Первая строка XML файла должна иметь следующий вид:
<?xml version ="1.0" encoding ="windows-1251"?>
Имя файла, содержащего XML схему файла обмена, должно иметь следующий вид:
UT_SBSOZD_1_515_00_05_03_xx, где xx - номер версии схемы.
Расширение имени файла - xsd.
XML схема файла обмена приводится отдельным файлом и размещается на сайте Федеральной налоговой службы.
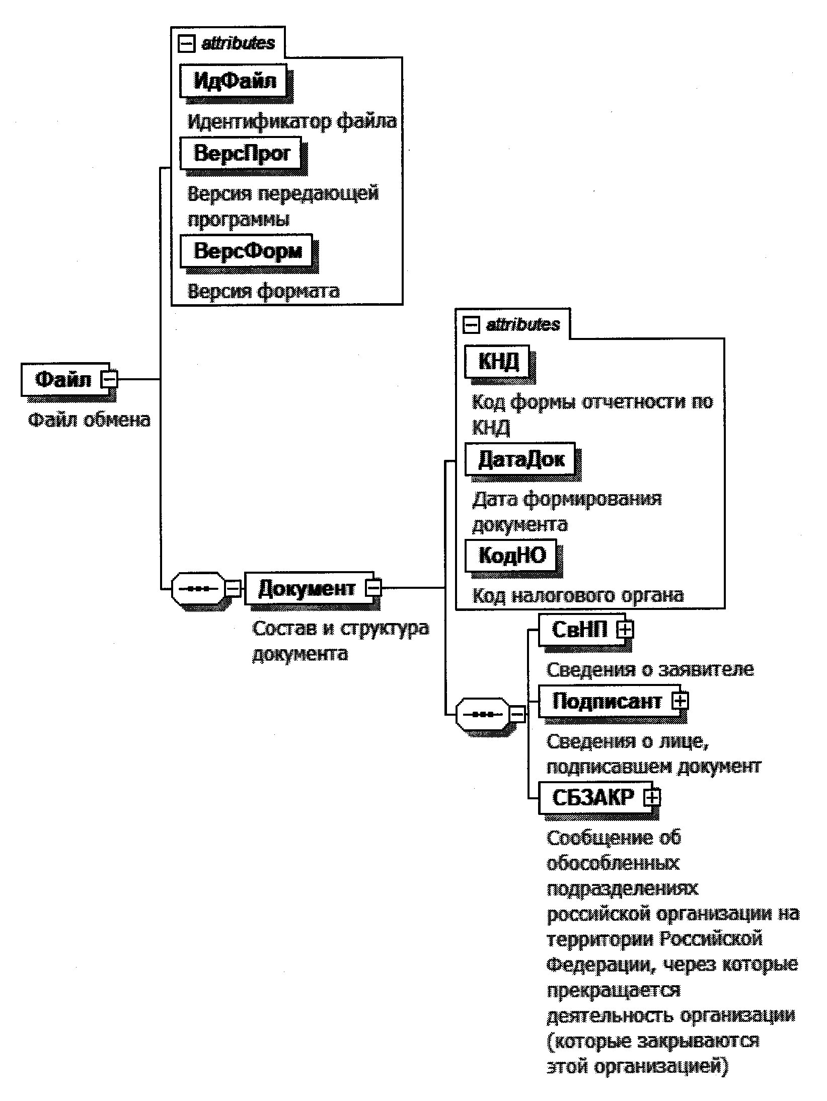
4. Логическая модель файла обмена представлена в виде диаграммы структуры файла обмена на рисунке 1 настоящего формата. Элементами логической модели файла обмена являются элементы и атрибуты XML файла. Перечень структурных элементов логической модели файла обмена и сведения о них приведены в таблицах 4.1 - 4.14 настоящего формата.
Для каждого структурного элемента логической модели файла обмена приводятся следующие сведения:
наименование элемента. Приводится полное наименование элемента <2>;
--------------------------------
<2> В строке таблицы могут быть описаны несколько элементов, наименования которых разделены символом "|". Такая форма записи применяется при наличии в файле обмена только одного элемента из описанных в этой строке.
сокращенное наименование (код) элемента. Приводится сокращенное наименование элемента. Синтаксис сокращенного наименования должен удовлетворять спецификации XML;
признак типа элемента. Может принимать следующие значения: "С" - сложный элемент логической модели (содержит вложенные элементы), "П" - простой элемент логической модели, реализованный в виде элемента XML файла, "А" - простой элемент логической модели, реализованный в виде атрибута элемента XML файла. Простой элемент логической модели не содержит вложенные элементы;
формат элемента. Формат элемента представляется следующими условными обозначениями: T - символьная строка; N - числовое значение (целое или дробное).
Формат символьной строки указывается в виде T(n-k) или T(=k), где: n - минимальное количество знаков, k - максимальное количество знаков, символ "-" - разделитель, символ "=" означает фиксированное количество знаков в строке. В случае, если минимальное количество знаков равно 0, формат имеет вид T(0-k). В случае, если максимальное количество знаков не ограничено, формат имеет вид T(n-).
Формат числового значения указывается в виде N(m.k), где: m - максимальное количество знаков в числе, включая знак (для отрицательного числа), целую и дробную часть числа без разделяющей десятичной точки, k - максимальное число знаков дробной части числа. Если число знаков дробной части числа равно 0 (то есть число целое), то формат числового значения имеет вид N(m).
Для простых элементов, являющихся базовыми в XML, например, элемент с типом "date", поле "Формат элемента" не заполняется. Для таких элементов в поле "Дополнительная информация" указывается тип базового элемента;
признак обязательности элемента определяет обязательность наличия элемента (совокупности наименования элемента и его значения) в файле обмена. Признак обязательности элемента может принимать следующие значения: "О" - наличие элемента в файле обмена обязательно; "Н" - наличие элемента в файле обмена необязательно, то есть элемент может отсутствовать. Если элемент принимает ограниченный перечень значений (по классификатору, кодовому словарю и тому подобному), то признак обязательности элемента дополняется символом "К". Например, "ОК". В случае, если количество реализаций элемента может быть более одной, то признак обязательности элемента дополняется символом "М". Например, "НМ" или "ОКМ".
К вышеперечисленным признакам обязательности элемента может добавляться значение "У" в случае описания в XML схеме условий, предъявляемых к элементу в файле обмена, описанных в графе "Дополнительная информация". Например, "НУ" или "ОКУ";
дополнительная информация содержит, при необходимости, требования к элементу файла обмена, не указанные ранее. Для сложных элементов указывается ссылка на таблицу, в которой описывается состав данного элемента. Для элементов, принимающих ограниченный перечень значений из классификатора (кодового словаря и тому подобного), указывается соответствующее наименование классификатора (кодового словаря и тому подобного) или приводится перечень возможных значений. Для классификатора (кодового словаря и тому подобного) может указываться ссылка на его местонахождение. Для элементов, использующих пользовательский тип данных, указывается наименование типового элемента.

Рисунок 1. Диаграмма структуры файла обмена
Таблица 4.1
Файл обмена (Файл)
|
Наименование элемента
|
Сокращенное наименование (код) элемента
|
Признак типа элемента
|
Формат элемента
|
Признак обязательности элемента
|
Дополнительная информация
|
|
Идентификатор файла
|
ИдФайл
|
А
|
T(1-255)
|
ОУ
|
Содержит (повторяет) имя сформированного файла (без расширения)
|
|
Версия передающей программы
|
ВерсПрог
|
А
|
T(1-40)
|
О
|
|
|
Версия формата
|
ВерсФорм
|
А
|
T(1-5)
|
О
|
Принимает значение: 5.03
|
|
Состав и структура документа
|
Документ
|
С
|
О
|
Состав элемента представлен в таблице 4.2
|
Таблица 4.2
Состав и структура документа (Документ)
|
Наименование элемента
|
Сокращенное наименование (код) элемента
|
Признак типа элемента
|
Формат элемента
|
Признак обязательности элемента
|
Дополнительная информация
|
|
Код формы отчетности по КНД
|
КНД
|
А
|
T(=7)
|
ОК
|
Типовой элемент <КНДТип>.
Принимает значение: 1111053
|
|
Дата формирования документа
|
ДатаДок
|
А
|
T(=10)
|
О
|
Типовой элемент <ДатаТип>.
Дата в формате ДД.ММ.ГГГГ
|
|
Код налогового органа
|
КодНО
|
А
|
T(=4)
|
ОК
|
Типовой элемент <СОНОТип>
|
|
Сведения о заявителе
|
СвНП
|
С
|
О
|
Состав элемента представлен в таблице 4.3
|
|
|
Сведения о лице, подписавшем документ
|
Подписант
|
С
|
О
|
Состав элемента представлен в таблице 4.5
|
|
|
Сообщение о создании на территории Российской Федерации обособленных подразделений (за исключением филиалов и представительств) российской организации и об изменениях в ранее сообщенные сведения о таких обособленных подразделениях
|
СБСОЗД
|
С
|
О
|
Состав элемента представлен в таблице 4.7
|
Таблица 4.3
Сведения о заявителе (СвНП)
|
Наименование элемента
|
Сокращенное наименование (код) элемента
|
Признак типа элемента
|
Формат элемента
|
Признак обязательности элемента
|
Дополнительная информация
|
|
Заявитель - российская организация
|
НПЮЛ
|
С
|
О
|
Состав элемента представлен в таблице 4.4
|
Таблица 4.4
Заявитель - российская организация (НПЮЛ)
|
Наименование элемента
|
Сокращенное наименование (код) элемента
|
Признак типа элемента
|
Формат элемента
|
Признак обязательности элемента
|
Дополнительная информация
|
|
Наименование российской организации
|
НаимОрг
|
А
|
T(1-1000)
|
О
|
|
|
ИНН организации
|
ИННЮЛ
|
А
|
T(=10)
|
О
|
Типовой элемент <ИННЮЛТип>
|
|
КПП
|
КПП
|
А
|
T(=9)
|
О
|
Типовой элемент <КППТип>
|
|
ОГРН
|
ОГРН
|
А
|
T(=13)
|
О
|
Типовой элемент <ОГРНТип>
|
Таблица 4.5
Сведения о лице, подписавшем документ (Подписант)
|
Наименование элемента
|
Сокращенное наименование (код) элемента
|
Признак типа элемента
|
Формат элемента
|
Признак обязательности элемента
|
Дополнительная информация
|
|
Признак лица, подписавшего документ
|
ПрПодп
|
А
|
T(=1)
|
ОК
|
Принимает значение:
1 - руководитель организации |
2 - представитель организации
|
|
ИНН физического лица
|
ИННФЛ
|
А
|
T(=12)
|
Н
|
Типовой элемент <ИННФЛТип>
|
|
Номер контактного телефона
|
Тлф
|
А
|
T(1-20)
|
Н
|
|
|
Фамилия, имя, отчество руководителя организации либо представителя организации
|
ФИО
|
С
|
О
|
Типовой элемент <ФИОТип>.
Состав элемента представлен в таблице 4.14
|
|
|
Сведения о представителе организации
|
СвПред
|
С
|
НУ
|
Состав элемента представлен в таблице 4.6.
Элемент обязателен при <ПрПодп> = 2
|
Таблица 4.6
Сведения о представителе организации (СвПред)
|
Наименование элемента
|
Сокращенное наименование (код) элемента
|
Признак типа элемента
|
Формат элемента
|
Признак обязательности элемента
|
Дополнительная информация
|
|
Наименование и реквизиты документа, подтверждающего полномочия представителя организации
|
НаимДок
|
А
|
T(1-120)
|
О
|
Таблица 4.7
Сообщение о создании на территории Российской
Федерации обособленных подразделений (за исключением
филиалов и представительств) российской организации
и об изменениях в ранее сообщенные сведения о таких
обособленных подразделениях (СБСОЗД)
|
Наименование элемента
|
Сокращенное наименование (код) элемента
|
Признак типа элемента
|
Формат элемента
|
Признак обязательности элемента
|
Дополнительная информация
|
|
Количество обособленных подразделений
|
КолОП
|
А
|
N(4)
|
О
|
|
|
Признак сообщения о создании на территории Российской Федерации обособленных подразделений (за исключением филиалов и представительств) российской организации и об изменениях в ранее сообщенные сведения о таких обособленных подразделениях
|
ПрСообщ
|
А
|
T(=1)
|
ОК
|
Принимает значение:
1 - о создании обособленного подразделения |
2 - о внесении изменений в ранее сообщенные сведения об обособленном подразделении
|
|
Сведения об обособленном подразделении
|
СведОП
|
С
|
ОМ
|
Состав элемента представлен в таблице 4.8
|
Таблица 4.8
Сведения об обособленном подразделении (СведОП)
|
Наименование элемента
|
Сокращенное наименование (код) элемента
|
Признак типа элемента
|
Формат элемента
|
Признак обязательности элемента
|
Дополнительная информация
|
|
Признак вносимых изменений
|
ПрИзмен
|
А
|
T(=1)
|
НКУ
|
Принимает значение:
1 - об изменении места нахождения |
2 - об изменении наименования |
3 - об изменении места нахождения и наименования
Элемент обязателен при <ПрСообщ> = 2
|
|
КПП
|
КПП
|
А
|
T(=9)
|
НУ
|
Типовой элемент <КППТип>.
Элемент обязателен при <ПрСообщ> = 2 и должен отсутствовать при <ПрСообщ> = 1
|
|
Наименование обособленного подразделения (при наличии)
|
НаимОП
|
А
|
T(1-1000)
|
НУ
|
Элемент обязателен при <ПрИзмен> = 2 или <ПрИзмен> = 3
|
|
Дата создания (внесения изменений в ранее сообщенные сведения)
|
ДатаОП
|
А
|
T(=10)
|
О
|
Типовой элемент <ДатаТип>.
Дата в формате ДД.ММ.ГГГГ
|
|
Адрес
|
АдрОП
|
С
|
НУ
|
Типовой элемент <АдрФИАСТип>.
Состав элемента представлен в таблице 4.9.
Элемент обязателен при выполнении одного из условий:
- <ПрСообщ> = 1 |
- <ПрСообщ> = 2 и <ПрИзмен> = 1 | 3
|
Таблица 4.9
Адрес по ФИАС (АдрФИАСТип)
|
Наименование элемента
|
Сокращенное наименование (код) элемента
|
Признак типа элемента
|
Формат элемента
|
Признак обязательности элемента
|
Дополнительная информация
|
|
Уникальный идентификационный номер
|
ИдНом
|
А
|
T(1-36)
|
Н
|
Элемент применяется только при представлении документа в электронной форме
|
|
Субъект Российской Федерации (код)
|
Регион
|
П
|
T(=2)
|
ОК
|
Типовой элемент <ССРФТип>.
Принимает значения в соответствии с Приложением N 2 к Порядку заполнения формы "Сообщение о создании на территории Российской Федерации обособленных подразделений (за исключением филиалов и представительств) российской организации и об изменениях в ранее сообщенные сведения о таких обособленных подразделениях"
|
|
Муниципальный район/городской округ/внутригородская территория города федерального значения/муниципальный округ
|
МуниципРайон
|
С
|
НУ
|
Типовой элемент <ВидНаимКодТип>.
Состав элемента представлен в таблице 4.10.
Элемент обязателен, если значение элемента <Регион> не равно 99
|
|
|
Городское поселение/сельское поселение/межселенная территория в составе муниципального района/внутригородской район городского округа
|
ГородСелПоселен
|
С
|
Н
|
Типовой элемент <ВидНаимКодТип>.
Состав элемента представлен в таблице 4.10
|
|
|
Населенный пункт (город, деревня, село и прочее)
|
НаселенПункт
|
С
|
Н
|
Типовой элемент <ВидНаимТип>.
Состав элемента представлен в таблице 4.11
|
|
|
Элемент планировочной структуры
|
ЭлПланСтруктур
|
С
|
Н
|
Типовой элемент <ТипНаимТип>.
Состав элемента представлен в таблице 4.12
|
|
|
Элемент улично-дорожной сети
|
ЭлУлДорСети
|
С
|
Н
|
Типовой элемент <ТипНаимТип>.
Состав элемента представлен в таблице 4.12
|
|
|
Здание/сооружение
|
Здание
|
С
|
НМ
|
Типовой элемент <НомерТип>.
Состав элемента представлен в таблице 4.13
|
|
|
Помещение в пределах здания, сооружения
|
ПомещЗдания
|
С
|
Н
|
Типовой элемент <НомерТип>.
Состав элемента представлен в таблице 4.13
|
|
|
Помещение в пределах квартиры
|
ПомещКвартиры
|
С
|
Н
|
Типовой элемент <НомерТип>.
Состав элемента представлен в таблице 4.13
|
Таблица 4.10
Сведения о виде (код) и наименовании адресного
элемента (ВидНаимКодТип)
|
Наименование элемента
|
Сокращенное наименование (код) элемента
|
Признак типа элемента
|
Формат элемента
|
Признак обязательности элемента
|
Дополнительная информация
|
|
Вид (код) элемента
|
ВидКод
|
А
|
T(=1)
|
ОК
|
Принимает значения:
для элемента <МуниципРайон>
1 - муниципальный район |
2 - городской округ |
3 - внутригородская территория города федерального значения |
4 - муниципальный округ
для элемента <ГооодСелПоселен>
1 - городское поселение |
2 - сельское поселение |
3 - межселенная территория в составе муниципального района |
4 - внутригородской район городского округа
|
|
Наименование элемента
|
Наим
|
А
|
T(1-255)
|
О
|
Таблица 4.11
Сведения о виде и наименовании адресного
элемента (ВидНаимТип)
|
Наименование элемента
|
Сокращенное наименование (код) элемента
|
Признак типа элемента
|
Формат элемента
|
Признак обязательности элемента
|
Дополнительная информация
|
|
Вид элемента
|
Вид
|
А
|
T(1-50)
|
О
|
|
|
Наименование элемента
|
Наим
|
А
|
T(1-255)
|
О
|
Таблица 4.12
Сведения о типе и наименовании адресного
элемента (ТипНаимТип)
|
Наименование элемента
|
Сокращенное наименование (код) элемента
|
Признак типа элемента
|
Формат элемента
|
Признак обязательности элемента
|
Дополнительная информация
|
|
Тип элемента
|
Тип
|
А
|
T(1-50)
|
О
|
|
|
Наименование элемента
|
Наим
|
А
|
T(1-255)
|
О
|
Таблица 4.13
Сведения о номере адресного элемента (НомерТип)
|
Наименование элемента
|
Сокращенное наименование (код) элемента
|
Признак типа элемента
|
Формат элемента
|
Признак обязательности элемента
|
Дополнительная информация
|
|
Тип элемента
|
Тип
|
А
|
T(1-50)
|
О
|
|
|
Номер элемента
|
Номер
|
А
|
T(1-255)
|
О
|
Таблица 4.14
Фамилия, имя, отчество (ФИОТип)
|
Наименование элемента
|
Сокращенное наименование (код) элемента
|
Признак типа элемента
|
Формат элемента
|
Признак обязательности элемента
|
Дополнительная информация
|
|
Фамилия
|
Фамилия
|
А
|
T(1-60)
|
О
|
|
|
Имя
|
Имя
|
А
|
T(1-60)
|
О
|
|
|
Отчество
|
Отчество
|
А
|
T(1-60)
|
Н
|
Приложение N 6
к приказу ФНС России
от 04.09.2020 N ЕД-7-14/632@
ФОРМАТ
ПРЕДСТАВЛЕНИЯ СООБЩЕНИЯ ОБ ОБОСОБЛЕННЫХ ПОДРАЗДЕЛЕНИЯХ
РОССИЙСКОЙ ОРГАНИЗАЦИИ НА ТЕРРИТОРИИ РОССИЙСКОЙ ФЕДЕРАЦИИ,
ЧЕРЕЗ КОТОРЫЕ ПРЕКРАЩАЕТСЯ ДЕЯТЕЛЬНОСТЬ ОРГАНИЗАЦИИ
(КОТОРЫЕ ЗАКРЫВАЮТСЯ ЭТОЙ ОРГАНИЗАЦИЕЙ) В ЭЛЕКТРОННОЙ ФОРМЕ
I. ОБЩИЕ ПОЛОЖЕНИЯ
1. Настоящий формат описывает требования к XML файлам (далее - файл обмена) передачи в электронной форме сообщения об обособленных подразделениях российской организации на территории Российской Федерации, через которые прекращается деятельность организации (которые закрываются этой организацией) в налоговые органы.
2. Номер версии настоящего формата 5.02, часть DXIV.
II. ОПИСАНИЕ ФАЙЛА ОБМЕНА
3. Имя файла обмена должно иметь следующий вид:
R_T_A_K_O_GGGGMMDD_N, где:
R_T - префикс, принимающий значение UT_SBZAKR;
A_K - идентификатор получателя информации, где: A - идентификатор получателя, которому направляется файл обмена, K - идентификатор конечного получателя, для которого предназначена информация из данного файла обмена <1>. Каждый из идентификаторов (A и K) имеет вид для налоговых органов - четырехразрядный код налогового органа;
--------------------------------
<1> Передача файла от отправителя к конечному получателю (K) может осуществляться в несколько этапов через другие налоговые органы, осуществляющие передачу файла на промежуточных этапах, которые обозначаются идентификатором A. В случае передачи файла от отправителя к конечному получателю при отсутствии налоговых органов, осуществляющих передачу на промежуточных этапах, значения идентификаторов A и K совпадают.
O - идентификатор отправителя информации, имеет вид:
для организаций - девятнадцатиразрядный код (идентификационный номер налогоплательщика (далее - ИНН) и код причины постановки на учет (далее - КПП) организации (обособленного подразделения);
для физических лиц - двенадцатиразрядный код (ИНН физического лица, при наличии. При отсутствии ИНН - последовательность из двенадцати нулей);
GGGG - год формирования передаваемого файла, MM - месяц, DD - день;
N - идентификационный номер файла (длина - от 1 до 36 знаков. Идентификационный номер файла должен обеспечивать уникальность файла).
Расширение имени файла - xml. Расширение имени файла может указываться как строчными, так и прописными буквами.
Параметры первой строки файла обмена
Первая строка XML файла должна иметь следующий вид:
<?xml version ="1.0" encoding ="windows-1251"?>
Имя файла, содержащего XML схему файла обмена, должно иметь следующий вид:
UT_SBZAKR_1_514_00_05_02_xx, где xx - номер версии схемы.
Расширение имени файла - xsd.
XML схема файла обмена приводится отдельным файлом и размещается на сайте Федеральной налоговой службы.
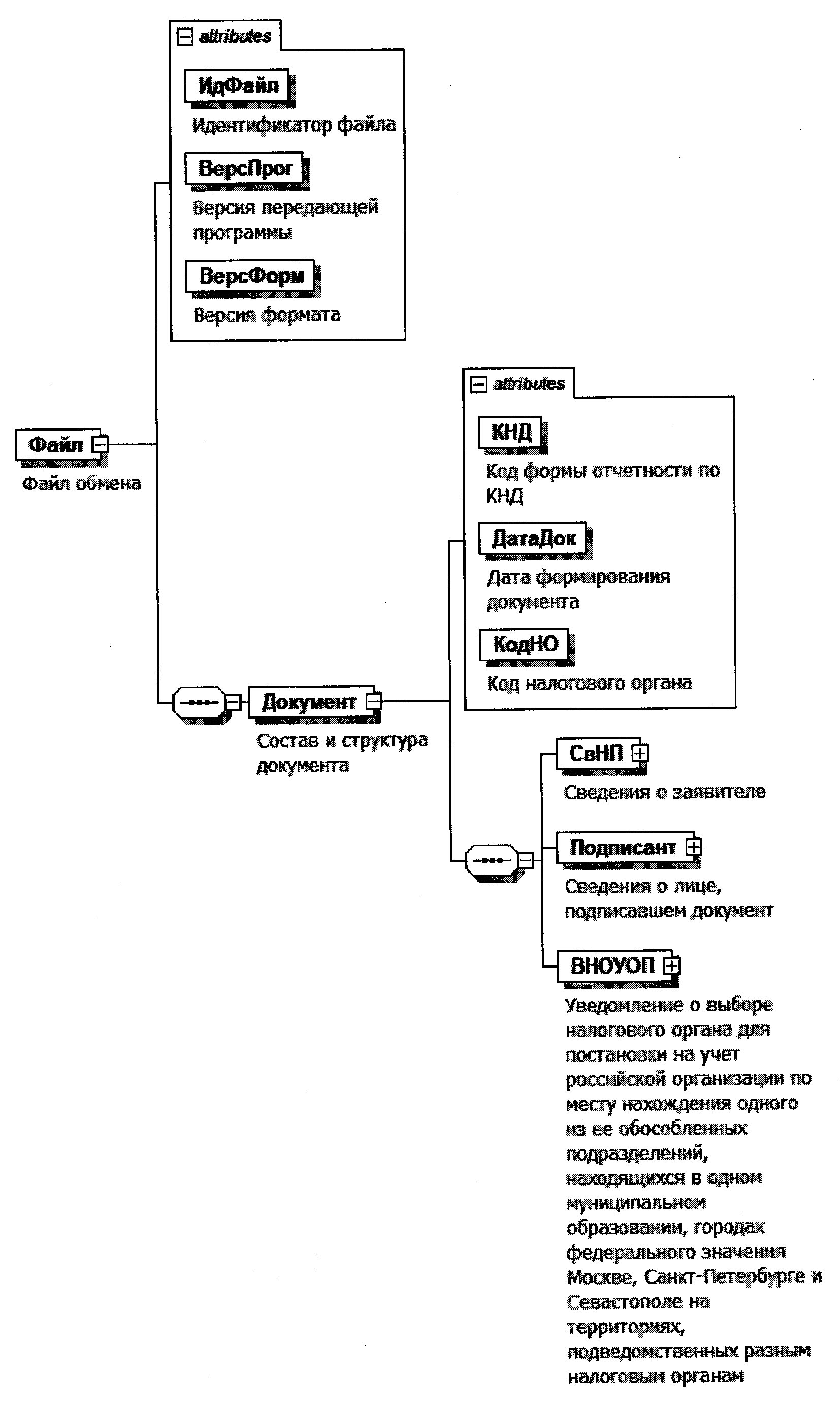
4. Логическая модель файла обмена представлена в виде диаграммы структуры файла обмена на рисунке 1 настоящего формата. Элементами логической модели файла обмена являются элементы и атрибуты XML файла. Перечень структурных элементов логической модели файла обмена и сведения о них приведены в таблицах 4.1 - 4.9 настоящего формата.
Для каждого структурного элемента логической модели файла обмена приводятся следующие сведения:
наименование элемента. Приводится полное наименование элемента <2>;
--------------------------------
<2> В строке таблицы могут быть описаны несколько элементов, наименования которых разделены символом "|". Такая форма записи применяется при наличии в файле обмена только одного элемента из описанных в этой строке.
сокращенное наименование (код) элемента. Приводится сокращенное наименование элемента. Синтаксис сокращенного наименования должен удовлетворять спецификации XML;
признак типа элемента. Может принимать следующие значения: "С" - сложный элемент логической модели (содержит вложенные элементы), "П" - простой элемент логической модели, реализованный в виде элемента XML файла, "А" - простой элемент логической модели, реализованный в виде атрибута элемента XML файла. Простой элемент логической модели не содержит вложенные элементы;
формат элемента. Формат элемента представляется следующими условными обозначениями: T - символьная строка; N - числовое значение (целое или дробное).
Формат символьной строки указывается в виде T(n-k) или T(=k), где: n - минимальное количество знаков, k - максимальное количество знаков, символ "-" - разделитель, символ "=" означает фиксированное количество знаков в строке. В случае, если минимальное количество знаков равно 0, формат имеет вид T(0-k). В случае, если максимальное количество знаков не ограничено, формат имеет вид T(n-).
Формат числового значения указывается в виде N(m.k), где: m - максимальное количество знаков в числе, включая знак (для отрицательного числа), целую и дробную часть числа без разделяющей десятичной точки, k - максимальное число знаков дробной части числа. Если число знаков дробной части числа равно 0 (то есть число целое), то формат числового значения имеет вид N(m).
Для простых элементов, являющихся базовыми в XML, например, элемент с типом "date", поле "Формат элемента" не заполняется. Для таких элементов в поле "Дополнительная информация" указывается тип базового элемента;
признак обязательности элемента определяет обязательность наличия элемента (совокупности наименования элемента и его значения) в файле обмена. Признак обязательности элемента может принимать следующие значения: "О" - наличие элемента в файле обмена обязательно; "Н" - наличие элемента в файле обмена необязательно, то есть элемент может отсутствовать. Если элемент принимает ограниченный перечень значений (по классификатору, кодовому словарю и тому подобному), то признак обязательности элемента дополняется символом "К". Например, "ОК". В случае, если количество реализаций элемента может быть более одной, то признак обязательности элемента дополняется символом "М". Например, "НМ" или "ОКМ".
К вышеперечисленным признакам обязательности элемента может добавляться значение "У" в случае описания в XML схеме условий, предъявляемых к элементу в файле обмена, описанных в графе "Дополнительная информация". Например, "НУ" или "ОКУ";
дополнительная информация содержит, при необходимости, требования к элементу файла обмена, не указанные ранее. Для сложных элементов указывается ссылка на таблицу, в которой описывается состав данного элемента. Для элементов, принимающих ограниченный перечень значений из классификатора (кодового словаря и тому подобного), указывается соответствующее наименование классификатора (кодового словаря и тому подобного) или приводится перечень возможных значений. Для классификатора (кодового словаря и тому подобного) может указываться ссылка на его местонахождение. Для элементов, использующих пользовательский тип данных, указывается наименование типового элемента.

Рисунок 1. Диаграмма структуры файла обмена
Таблица 4.1
Файл обмена (Файл)
|
Наименование элемента
|
Сокращенное наименование (код) элемента
|
Признак типа элемента
|
Формат элемента
|
Признак обязательности элемента
|
Дополнительная информация
|
|
Идентификатор файла
|
ИдФайл
|
А
|
T(1-255)
|
ОУ
|
Содержит (повторяет) имя сформированного файла (без расширения)
|
|
Версия передающей программы
|
ВерсПрог
|
А
|
T(1-40)
|
О
|
|
|
Версия формата
|
ВерсФорм
|
А
|
T(1-5)
|
О
|
Принимает значение: 5.02
|
|
Состав и структура документа
|
Документ
|
С
|
О
|
Состав элемента представлен в таблице 4.2
|
Таблица 4.2
Состав и структура документа (Документ)
|
Наименование элемента
|
Сокращенное наименование (код) элемента
|
Признак типа элемента
|
Формат элемента
|
Признак обязательности элемента
|
Дополнительная информация
|
|
Код формы отчетности по КНД
|
КНД
|
А
|
T(=7)
|
ОК
|
Типовой элемент <КНДТип>.
Принимает значение: 1111052
|
|
Дата формирования документа
|
ДатаДок
|
А
|
T(=10)
|
О
|
Типовой элемент <ДатаТип>.
Дата в формате ДД.ММ.ГГГГ
|
|
Код налогового органа
|
КодНО
|
А
|
T(=4)
|
ОК
|
Типовой элемент <СОНОТип>
|
|
Сведения о заявителе
|
СвНП
|
С
|
О
|
Состав элемента представлен в таблице 4.3
|
|
|
Сведения о лице, подписавшем документ
|
Подписант
|
С
|
О
|
Состав элемента представлен в таблице 4.5
|
|
|
Сообщение об обособленных подразделениях российской организации на территории Российской Федерации, через которые прекращается деятельность организации (которые закрываются этой организацией)
|
СБЗАКР
|
С
|
О
|
Состав элемента представлен в таблице 4.7
|
Таблица 4.3
Сведения о заявителе (СвНП)
|
Наименование элемента
|
Сокращенное наименование (код) элемента
|
Признак типа элемента
|
Формат элемента
|
Признак обязательности элемента
|
Дополнительная информация
|
|
Заявитель - российская организация
|
НПЮЛ
|
С
|
О
|
Состав элемента представлен в таблице 4.4
|
Таблица 4.4
Заявитель - российская организация (НПЮЛ)
|
Наименование элемента
|
Сокращенное наименование (код) элемента
|
Признак типа элемента
|
Формат элемента
|
Признак обязательности элемента
|
Дополнительная информация
|
|
Наименование российской организации
|
НаимОрг
|
А
|
T(1-1000)
|
О
|
|
|
ИНН организации
|
ИННЮЛ
|
А
|
T(=10)
|
О
|
Типовой элемент <ИННЮЛТип>
|
|
КПП
|
КПП
|
А
|
T(=9)
|
О
|
Типовой элемент <КППТип>
|
|
ОГРН
|
ОГРН
|
А
|
T(=13)
|
О
|
Типовой элемент <ОГРНТип>
|
Таблица 4.5
Сведения о лице, подписавшем документ (Подписант)
|
Наименование элемента
|
Сокращенное наименование (код) элемента
|
Признак типа элемента
|
Формат элемента
|
Признак обязательности элемента
|
Дополнительная информация
|
|
Признак лица, подписавшего документ
|
ПрПодп
|
А
|
T(=1)
|
ОК
|
Принимает значение:
1 - руководитель организации |
2 - представитель организации
|
|
ИНН физического лица
|
ИННФЛ
|
А
|
T(=12)
|
Н
|
Типовой элемент <ИННФЛТип>
|
|
Номер контактного телефона
|
Тлф
|
А
|
T(1-20)
|
Н
|
|
|
Фамилия, имя, отчество руководителя организации либо представителя организации
|
ФИО
|
С
|
О
|
Типовой элемент <ФИОТип>.
Состав элемента представлен в таблице 4.9
|
|
|
Сведения о представителе организации
|
СвПред
|
С
|
НУ
|
Состав элемента представлен в таблице 4.6.
Элемент обязателен при <ПрПодп> = 2
|
Таблица 4.6
Сведения о представителе организации (СвПред)
|
Наименование элемента
|
Сокращенное наименование (код) элемента
|
Признак типа элемента
|
Формат элемента
|
Признак обязательности элемента
|
Дополнительная информация
|
|
Наименование и реквизиты документа, подтверждающего полномочия представителя организации
|
НаимДок
|
А
|
T(1-120)
|
О
|
Таблица 4.7
Сообщение об обособленных подразделениях
российской организации на территории Российской Федерации,
через которые прекращается деятельность организации
(которые закрываются этой организацией) (СБЗАКР)
|
Наименование элемента
|
Сокращенное наименование (код) элемента
|
Признак типа элемента
|
Формат элемента
|
Признак обязательности элемента
|
Дополнительная информация
|
|
Количество обособленных подразделений
|
КолОП
|
А
|
N(4)
|
О
|
|
|
Сведения о филиале, представительстве, об ином обособленном подразделении
|
СведОП
|
С
|
ОМ
|
Состав элемента представлен в таблице 4.8
|
Таблица 4.8
Сведения о филиале, представительстве, об ином обособленном
подразделении (СведОП)
|
Наименование элемента
|
Сокращенное наименование (код) элемента
|
Признак типа элемента
|
Формат элемента
|
Признак обязательности элемента
|
Дополнительная информация
|
|
Признак сообщения о прекращении деятельности (закрытии)
|
ПрСообщ
|
А
|
T(=1)
|
ОК
|
Принимает значение:
1 - филиал |
2 - представительство |
3 - иное обособленное подразделение
|
|
КПП
|
КПП
|
А
|
T(=9)
|
О
|
Типовой элемент <КППТип>
|
|
Наименование
|
НаимОП
|
А
|
T(1-1000)
|
Н
|
Указывается наименование филиала, представительства, иного обособленного подразделения
|
|
Дата принятия решения о прекращении деятельности (закрытии)
|
ДатаЗакр
|
А
|
T(=10)
|
О
|
Типовой элемент <ДатаТип>.
Дата в формате ДД.ММ.ГГГГ
|
Таблица 4.9
Фамилия, имя, отчество (ФИОТип)
|
Наименование элемента
|
Сокращенное наименование (код) элемента
|
Признак типа элемента
|
Формат элемента
|
Признак обязательности элемента
|
Дополнительная информация
|
|
Фамилия
|
Фамилия
|
А
|
T(1-60)
|
О
|
|
|
Имя
|
Имя
|
А
|
T(1-60)
|
О
|
|
|
Отчество
|
Отчество
|
А
|
T(1-60)
|
Н
|
Приложение N 7
к приказу ФНС России
от 04.09.2020 N ЕД-7-14/632@
ФОРМАТ
ПРЕДСТАВЛЕНИЯ СООБЩЕНИЯ РОССИЙСКОЙ ОРГАНИЗАЦИИ -
ПЛАТЕЛЬЩИКА СТРАХОВЫХ ВЗНОСОВ О НАДЕЛЕНИИ ОБОСОБЛЕННОГО
ПОДРАЗДЕЛЕНИЯ (ВКЛЮЧАЯ ФИЛИАЛ, ПРЕДСТАВИТЕЛЬСТВО),
СОЗДАННОГО НА ТЕРРИТОРИИ РОССИЙСКОЙ ФЕДЕРАЦИИ, КОТОРОМУ
ОТКРЫТ СЧЕТ В БАНКЕ, ПОЛНОМОЧИЯМИ (О ЛИШЕНИИ ПОЛНОМОЧИЙ)
НАЧИСЛЯТЬ И ПРОИЗВОДИТЬ ВЫПЛАТЫ И ВОЗНАГРАЖДЕНИЯ
В ПОЛЬЗУ ФИЗИЧЕСКИХ ЛИЦ В ЭЛЕКТРОННОЙ ФОРМЕ
I. ОБЩИЕ СВЕДЕНИЯ
1. Настоящий формат описывает требования к XML файлам (далее - файл обмена) передачи в налоговые органы в электронной форме сообщения российской организации - плательщика страховых взносов о наделении обособленного подразделения (включая филиал, представительство), созданного на территории Российской Федерации, которому открыт счет в банке, полномочиями (о лишении полномочий) начислять и производить выплаты и вознаграждения в пользу физических лиц.
2. Номер версии настоящего формата 5.02, часть DL.
II. ОПИСАНИЕ ФАЙЛА ОБМЕНА
3. Имя файла обмена должно иметь следующий вид:
R_T_A_K_O_GGGGMMDD_N, где:
R_T - префикс, принимающий значение UT_ SBNADPOL;
A_K - идентификатор получателя информации, где: A - идентификатор получателя, которому направляется файл обмена, K - идентификатор конечного получателя, для которого предназначена информация из данного файла обмена <1>. Каждый из идентификаторов (A и K) имеет вид для налоговых органов - четырехразрядный код налогового органа;
--------------------------------
<1> Передача файла от отправителя к конечному получателю (K) может осуществляться в несколько этапов через другие налоговые органы, осуществляющие передачу файла на промежуточных этапах, которые обозначаются идентификатором A. В случае передачи файла от отправителя к конечному получателю при отсутствии налоговых органов, осуществляющих передачу на промежуточных этапах, значения идентификаторов A и K совпадают.
O - идентификатор отправителя информации, имеет вид:
для организаций - девятнадцатиразрядный код (идентификационный номер налогоплательщика (далее - ИНН) и код причины постановки на учет (далее - КПП) организации (обособленного подразделения);
для физических лиц - двенадцатиразрядный код (ИНН физического лица, при наличии. При отсутствии ИНН - последовательность из двенадцати нулей);
GGGG - год формирования передаваемого файла, MM - месяц, DD - день;
N - идентификационный номер файла (длина - от 1 до 36 знаков. Идентификационный номер файла должен обеспечивать уникальность файла).
Расширение имени файла - xml. Расширение имени файла может указываться как строчными, так и прописными буквами.
Параметры первой строки файла обмена
Первая строка XML файла должна иметь следующий вид:
<?xml version ="1.0" encoding ="windows-1251"?>
Имя файла, содержащего XML схему файла обмена, должно иметь следующий вид:
UT_SBNADPOL_1_550_00_05_02_xx, где xx - номер версии схемы.
Расширение имени файла - xsd.
XML схема файла обмена приводится отдельным файлом и размещается на сайте Федеральной налоговой службы.
4. Логическая модель файла обмена представлена в виде диаграммы структуры файла обмена на рисунке 1 настоящего формата. Элементами логической модели файла обмена являются элементы и атрибуты XML файла. Перечень структурных элементов логической модели файла обмена и сведения о них приведены в таблицах 4.1 - 4.9 настоящего формата.
Для каждого структурного элемента логической модели файла обмена приводятся следующие сведения:
наименование элемента. Приводится полное наименование элемента <2>;
--------------------------------
<2> В строке таблицы могут быть описаны несколько элементов, наименования которых разделены символом "|". Такая форма записи применяется при наличии в файле обмена только одного элемента из описанных в этой строке.
сокращенное наименование (код) элемента. Приводится сокращенное наименование элемента. Синтаксис сокращенного наименования должен удовлетворять спецификации XML;
признак типа элемента. Может принимать следующие значения: "С" - сложный элемент логической модели (содержит вложенные элементы), "П" - простой элемент логической модели, реализованный в виде элемента XML файла, "А" - простой элемент логической модели, реализованный в виде атрибута элемента XML файла. Простой элемент логической модели не содержит вложенные элементы;
формат элемента. Формат элемента представляется следующими условными обозначениями: T - символьная строка; N - числовое значение (целое или дробное).
Формат символьной строки указывается в виде T(n-k) или T(=k), где: n - минимальное количество знаков, k - максимальное количество знаков, символ "-" - разделитель, символ "=" означает фиксированное количество знаков в строке. В случае, если минимальное количество знаков равно 0, формат имеет вид T(0-k). В случае, если максимальное количество знаков не ограничено, формат имеет вид T(n-).
Формат числового значения указывается в виде N(m.k), где: m - максимальное количество знаков в числе, включая знак (для отрицательного числа), целую и дробную часть числа без разделяющей десятичной точки, k - максимальное число знаков дробной части числа. Если число знаков дробной части числа равно 0 (то есть число целое), то формат числового значения имеет вид N(m).
Для простых элементов, являющихся базовыми в XML, например, элемент с типом "date", поле "Формат элемента" не заполняется. Для таких элементов в поле "Дополнительная информация" указывается тип базового элемента;
признак обязательности элемента определяет обязательность наличия элемента (совокупности наименования элемента и его значения) в файле обмена. Признак обязательности элемента может принимать следующие значения: "О" - наличие элемента в файле обмена обязательно; "Н" - наличие элемента в файле обмена необязательно, то есть элемент может отсутствовать. Если элемент принимает ограниченный перечень значений (по классификатору, кодовому словарю и тому подобному), то признак обязательности элемента дополняется символом "К". Например, "ОК". В случае, если количество реализаций элемента может быть более одной, то признак обязательности элемента дополняется символом "М". Например, "НМ" или "ОКМ".
К вышеперечисленным признакам обязательности элемента может добавляться значение "У" в случае описания в XML схеме условий, предъявляемых к элементу в файле обмена, описанных в графе "Дополнительная информация". Например, "НУ" или "ОКУ";
дополнительная информация содержит, при необходимости, требования к элементу файла обмена, не указанные ранее. Для сложных элементов указывается ссылка на таблицу, в которой описывается состав данного элемента. Для элементов, принимающих ограниченный перечень значений из классификатора (кодового словаря и тому подобного), указывается соответствующее наименование классификатора (кодового словаря и тому подобного) или приводится перечень возможных значений. Для классификатора (кодового словаря и тому подобного) может указываться ссылка на его местонахождение. Для элементов, использующих пользовательский тип данных, указывается наименование типового элемента.

Рисунок 1. Диаграмма структуры файла обмена
Таблица 4.1
Файл обмена (Файл)
|
Наименование элемента
|
Сокращенное наименование (код) элемента
|
Признак типа элемента
|
Формат элемента
|
Признак обязательности элемента
|
Дополнительная информация
|
|
Идентификатор файла
|
ИдФайл
|
А
|
T(1-255)
|
ОУ
|
Содержит (повторяет) имя сформированного файла (без расширения)
|
|
Версия программы, с помощью которой сформирован файл
|
ВерсПрог
|
А
|
T(1-40)
|
О
|
|
|
Версия формата
|
ВерсФорм
|
А
|
T(1-5)
|
О
|
Принимает значение: 5.02
|
|
Состав и структура документа
|
Документ
|
С
|
О
|
Состав элемента представлен в таблице 4.2
|
Таблица 4.2
Состав и структура документа (Документ)
|
Наименование элемента
|
Сокращенное наименование (код) элемента
|
Признак типа элемента
|
Формат элемента
|
Признак обязательности элемента
|
Дополнительная информация
|
|
Код формы отчетности по КНД
|
КНД
|
А
|
T(=7)
|
ОК
|
Типовой элемент <КНДТип>.
Принимает значение: 1112536
|
|
Дата формирования документа
|
ДатаДок
|
А
|
T(=10)
|
О
|
Типовой элемент <ДатаТип>.
Дата в формате ДД.ММ.ГГГГ
|
|
Код налогового органа
|
КодНО
|
А
|
T(=4)
|
ОК
|
Типовой элемент <СОНОТип>
|
|
Признак учета сведений о наделении полномочиями (о лишении полномочий) по начислению и произведению выплат и вознаграждений в пользу физических лиц
|
ПрСообщ
|
А
|
T(=1)
|
ОК
|
Принимает значение:
1 - о наделении полномочиями по начислению и произведению выплат и вознаграждений в пользу физических лиц |
2 - о лишении полномочий по начислению и произведению выплат и вознаграждений в пользу физических лиц
|
|
Сведения о заявителе
|
СвНП
|
С
|
О
|
Состав элемента представлен в таблице 4.3
|
|
|
Сведения о лице, подписавшем документ
|
Подписант
|
С
|
О
|
Состав элемента представлен в таблице 4.5
|
|
|
Сообщение российской организации - плательщика страховых взносов о наделении обособленного подразделения (включая филиал, представительство), созданного на территории Российской Федерации, которому открыт счет в банке, полномочиями (о лишении полномочий) начислять и производить выплаты и вознаграждения в пользу физических лиц
|
СБНАД
|
С
|
О
|
Состав элемента представлен в таблице 4.7
|
Таблица 4.3
Сведения о заявителе (СвНП)
|
Наименование элемента
|
Сокращенное наименование (код) элемента
|
Признак типа элемента
|
Формат элемента
|
Признак обязательности элемента
|
Дополнительная информация
|
|
Заявитель - российская организация
|
НПЮЛ
|
С
|
О
|
Состав элемента представлен в таблице 4.4
|
Таблица 4.4
Заявитель - российская организация (НПЮЛ)
|
Наименование элемента
|
Сокращенное наименование (код) элемента
|
Признак типа элемента
|
Формат элемента
|
Признак обязательности элемента
|
Дополнительная информация
|
|
Наименование российской организации
|
НаимОрг
|
А
|
T(1-1000)
|
О
|
|
|
ИНН организации
|
ИННЮЛ
|
А
|
T(=10)
|
О
|
Типовой элемент <ИННЮЛТип>
|
|
КПП
|
КПП
|
А
|
T(=9)
|
О
|
Типовой элемент <КППТип>
|
|
ОГРН
|
ОГРН
|
А
|
T(=13)
|
О
|
Типовой элемент <ОГРНТип>
|
Таблица 4.5
Сведения о лице, подписавшем документ (Подписант)
|
Наименование элемента
|
Сокращенное наименование (код) элемента
|
Признак типа элемента
|
Формат элемента
|
Признак обязательности элемента
|
Дополнительная информация
|
|
Признак лица, подписавшего документ
|
ПрПодп
|
А
|
T(=1)
|
ОК
|
Принимает значение:
1 - руководитель организации |
2 - представитель организации
|
|
ИНН физического лица
|
ИННФЛ
|
А
|
T(=12)
|
Н
|
Типовой элемент <ИННФЛТип>
|
|
Номер контактного телефона
|
Тлф
|
А
|
T(1-20)
|
Н
|
|
|
Фамилия, имя, отчество руководителя организации либо представителя организации
|
ФИО
|
С
|
О
|
Типовой элемент <ФИОТип>.
Состав элемента представлен в таблице 4.9
|
|
|
Сведения о представителе организации
|
СвПред
|
С
|
НУ
|
Состав элемента представлен в таблице 4.6.
Элемент обязателен при <ПрПодп> = 2
|
Таблица 4.6
Сведения о представителе организации (СвПред)
|
Наименование элемента
|
Сокращенное наименование (код) элемента
|
Признак типа элемента
|
Формат элемента
|
Признак обязательности элемента
|
Дополнительная информация
|
|
Наименование и реквизиты документа, подтверждающего полномочия представителя организации
|
НаимДок
|
А
|
T(1-120)
|
О
|
Таблица 4.7
Сообщение российской организации - плательщика страховых
взносов о наделении обособленного подразделения (включая
филиал, представительство), созданного на территории
Российской Федерации, которому открыт счет в банке,
полномочиями (о лишении полномочий) начислять и производить
выплаты и вознаграждения в пользу физических лиц (СБНАД)
|
Наименование элемента
|
Сокращенное наименование (код) элемента
|
Признак типа элемента
|
Формат элемента
|
Признак обязательности элемента
|
Дополнительная информация
|
|
Количество обособленных подразделений (включая филиалы, представительства)
|
КолОП
|
А
|
N(4)
|
О
|
|
|
Сведения об обособленном подразделении (филиале, представительстве)
|
СведОП
|
С
|
ОМ
|
Состав элемента представлен в таблице 4.8
|
Таблица 4.8
Сведения об обособленном подразделении (филиале,
представительстве) (СведОП)
|
Наименование элемента
|
Сокращенное наименование (код) элемента
|
Признак типа элемента
|
Формат элемента
|
Признак обязательности элемента
|
Дополнительная информация
|
|
Признак обособленного подразделения
|
ПрОП
|
А
|
T(=1)
|
ОК
|
Принимает значение:
1 - филиал |
2 - представительство |
3 - иное обособленное подразделение
|
|
КПП
|
КПП
|
А
|
T(=9)
|
О
|
Типовой элемент <КППТип>
|
|
Дата наделения полномочиями (лишения полномочий) по начислению и произведению выплат и вознаграждений в пользу физических лиц
|
ДатаПолн
|
А
|
T(=10)
|
О
|
Типовой элемент <ДатаТип>.
Дата в формате ДД.ММ.ГГГГ
|
|
Наименование
|
НаимФП
|
А
|
T(1-1000)
|
Н
|
Указывается наименование филиала, представительства, иного обособленного подразделения
|
Таблица 4.9
Фамилия, имя, отчество (ФИОТип)
|
Наименование элемента
|
Сокращенное наименование (код) элемента
|
Признак типа элемента
|
Формат элемента
|
Признак обязательности элемента
|
Дополнительная информация
|
|
Фамилия
|
Фамилия
|
А
|
T(1-60)
|
О
|
|
|
Имя
|
Имя
|
А
|
T(1-60)
|
О
|
|
|
Отчество
|
Отчество
|
А
|
T(1-60)
|
Н
|
Приложение N 8
к приказу ФНС России
от 04.09.2020 N ЕД-7-14/632@
ФОРМАТ
ПРЕДСТАВЛЕНИЯ УВЕДОМЛЕНИЯ О ВЫБОРЕ НАЛОГОВОГО ОРГАНА
ДЛЯ ПОСТАНОВКИ НА УЧЕТ РОССИЙСКОЙ ОРГАНИЗАЦИИ ПО МЕСТУ
НАХОЖДЕНИЯ ОДНОГО ИЗ ЕЕ ОБОСОБЛЕННЫХ ПОДРАЗДЕЛЕНИЙ,
НАХОДЯЩИХСЯ В ОДНОМ МУНИЦИПАЛЬНОМ ОБРАЗОВАНИИ, ГОРОДАХ
ФЕДЕРАЛЬНОГО ЗНАЧЕНИЯ МОСКВЕ, САНКТ-ПЕТЕРБУРГЕ
И СЕВАСТОПОЛЕ НА ТЕРРИТОРИЯХ, ПОДВЕДОМСТВЕННЫХ РАЗНЫМ
НАЛОГОВЫМ ОРГАНАМ В ЭЛЕКТРОННОЙ ФОРМЕ
I. ОБЩИЕ ПОЛОЖЕНИЯ
1. Настоящий формат описывает требования к XML файлам (далее - файл обмена) для передачи в электронной форме сведений об уведомлении о выборе налогового органа для постановки на учет российской организации по месту нахождения одного из ее обособленных подразделений, находящихся в одном муниципальном образовании, городах федерального значения Москве, Санкт-Петербурге и Севастополе на территориях, подведомственных разным налоговым органам, в налоговый орган, а также для формирования двумерного штрих-кода, содержащего информацию по данному уведомлению.
2. Номер версии настоящего формата 5.02, часть DXVII.
II. ОПИСАНИЕ ФАЙЛА ОБМЕНА
3. Имя файла обмена должно иметь следующий вид:
R_T_A_K_O_GGGGMMDD_N, где:
R_T - префикс, принимающий значение UT_UVNOUOP;
A_K - идентификатор получателя информации, где: A - идентификатор получателя, которому направляется файл обмена, K - идентификатор конечного получателя, для которого предназначена информация из данного файла обмена <1>. Каждый из идентификаторов (A и K) имеет вид для налоговых органов - четырехразрядный код налогового органа;
--------------------------------
<1> Передача файла от отправителя к конечному получателю (K) может осуществляться в несколько этапов через другие налоговые органы, осуществляющие передачу файла на промежуточных этапах, которые обозначаются идентификатором A. В случае передачи файла от отправителя к конечному получателю при отсутствии налоговых органов, осуществляющих передачу на промежуточных этапах, значения идентификаторов A и K совпадают.
O - идентификатор отправителя информации, имеет вид:
для организаций - девятнадцатиразрядный код (идентификационный номер налогоплательщика (далее - ИНН) и код причины постановки на учет (далее - КПП) организации (обособленного подразделения);
для физических лиц - двенадцатиразрядный код (ИНН физического лица, при наличии. При отсутствии ИНН - последовательность из двенадцати нулей);
GGGG - год формирования передаваемого файла, MM - месяц, DD - день;
N - идентификационный номер файла (длина - от 1 до 36 знаков. Идентификационный номер файла должен обеспечивать уникальность файла).
Расширение имени файла - xml. Расширение имени файла может указываться как строчными, так и прописными буквами.
Параметры первой строки файла обмена
Первая строка XML файла должна иметь следующий вид:
<?xml version ="1.0" encoding ="windows-1251"?>
Имя файла, содержащего XML схему файла обмена, должно иметь следующий вид:
UT_UVNOUOP_1_517_00_05_02_xx, где xx - номер версии схемы.
Расширение имени файла - xsd.
XML схема файла обмена приводится отдельным файлом и размещается на сайте Федеральной налоговой службы.
4. Логическая модель файла обмена представлена в виде диаграммы структуры файла обмена на рисунке 1 настоящего формата. Элементами логической модели файла обмена являются элементы и атрибуты XML файла. Перечень структурных элементов логической модели файла обмена и сведения о них приведены в таблицах 4.1 - 4.10 настоящего формата.
Для каждого структурного элемента логической модели файла обмена приводятся следующие сведения:
наименование элемента. Приводится полное наименование элемента <2>;
--------------------------------
<2> В строке таблицы могут быть описаны несколько элементов, наименования которых разделены символом "|". Такая форма записи применяется при наличии в файле обмена только одного элемента из описанных в этой строке.
сокращенное наименование (код) элемента. Приводится сокращенное наименование элемента. Синтаксис сокращенного наименования должен удовлетворять спецификации XML;
признак типа элемента. Может принимать следующие значения: "С" - сложный элемент логической модели (содержит вложенные элементы), "П" - простой элемент логической модели, реализованный в виде элемента XML файла, "А" - простой элемент логической модели, реализованный в виде атрибута элемента XML файла. Простой элемент логической модели не содержит вложенные элементы;
формат элемента. Формат элемента представляется следующими условными обозначениями: T - символьная строка; N - числовое значение (целое или дробное).
Формат символьной строки указывается в виде T(n-k) или T(=k), где: n - минимальное количество знаков, k - максимальное количество знаков, символ "-" - разделитель, символ "=" означает фиксированное количество знаков в строке. В случае, если минимальное количество знаков равно 0, формат имеет вид T(0-k). В случае, если максимальное количество знаков не ограничено, формат имеет вид T(n-).
Формат числового значения указывается в виде N(m.k), где: m - максимальное количество знаков в числе, включая знак (для отрицательного числа), целую и дробную часть числа без разделяющей десятичной точки, k - максимальное число знаков дробной части числа. Если число знаков дробной части числа равно 0 (то есть число целое), то формат числового значения имеет вид N(m).
Для простых элементов, являющихся базовыми в XML, например, элемент с типом "date", поле "Формат элемента" не заполняется. Для таких элементов в поле "Дополнительная информация" указывается тип базового элемента;
признак обязательности элемента определяет обязательность наличия элемента (совокупности наименования элемента и его значения) в файле обмена. Признак обязательности элемента может принимать следующие значения: "О" - наличие элемента в файле обмена обязательно; "Н" - наличие элемента в файле обмена необязательно, то есть элемент может отсутствовать. Если элемент принимает ограниченный перечень значений (по классификатору, кодовому словарю и тому подобному), то признак обязательности элемента дополняется символом "К". Например, "ОК". В случае, если количество реализаций элемента может быть более одной, то признак обязательности элемента дополняется символом "М". Например, "НМ" или "ОКМ".
К вышеперечисленным признакам обязательности элемента может добавляться значение "У" в случае описания в XML схеме условий, предъявляемых к элементу в файле обмена, описанных в графе "Дополнительная информация". Например, "НУ" или "ОКУ";
дополнительная информация содержит, при необходимости, требования к элементу файла обмена, не указанные ранее. Для сложных элементов указывается ссылка на таблицу, в которой описывается состав данного элемента. Для элементов, принимающих ограниченный перечень значений из классификатора (кодового словаря и тому подобного), указывается соответствующее наименование классификатора (кодового словаря и тому подобного) или приводится перечень возможных значений. Для классификатора (кодового словаря и тому подобного) может указываться ссылка на его местонахождение. Для элементов, использующих пользовательский тип данных, указывается наименование типового элемента.

Рисунок 1. Диаграмма структуры файла обмена
Таблица 4.1
Файл обмена (Файл)
|
Наименование элемента
|
Сокращенное наименование (код) элемента
|
Признак типа элемента
|
Формат элемента
|
Признак обязательности элемента
|
Дополнительная информация
|
|
Идентификатор файла
|
ИдФайл
|
А
|
T(1-255)
|
ОУ
|
Содержит (повторяет) имя сформированного файла (без расширения)
|
|
Версия передающей программы
|
ВерсПрог
|
А
|
T(1-40)
|
О
|
|
|
Версия формата
|
ВерсФорм
|
А
|
T(1-5)
|
О
|
Принимает значение: 5.02
|
|
Состав и структура документа
|
Документ
|
С
|
О
|
Состав элемента представлен в таблице 4.2
|
Таблица 4.2
Состав и структура документа (Документ)
|
Наименование элемента
|
Сокращенное наименование (код) элемента
|
Признак типа элемента
|
Формат элемента
|
Признак обязательности элемента
|
Дополнительная информация
|
|
Код формы отчетности по КНД
|
КНД
|
А
|
T(=7)
|
ОК
|
Типовой элемент <КНДТип>.
Принимает значение: 1111054
|
|
Дата формирования документа
|
ДатаДок
|
А
|
T(=10)
|
О
|
Типовой элемент <ДатаТип>.
Дата в формате ДД.ММ.ГГГГ
|
|
Код налогового органа
|
КодНО
|
А
|
T(=4)
|
ОК
|
Типовой элемент <СОНОТип>
|
|
Сведения о заявителе
|
СвНП
|
С
|
О
|
Состав элемента представлен в таблице 4.3
|
|
|
Сведения о лице, подписавшем документ
|
Подписант
|
С
|
О
|
Состав элемента представлен в таблице 4.5
|
|
|
Уведомление о выборе налогового органа для постановки на учет российской организации по месту нахождения одного из ее обособленных подразделений, находящихся в одном муниципальном образовании, городах федерального значения Москве, Санкт-Петербурге и Севастополе на территориях, подведомственных разным налоговым органам
|
ВНОУОП
|
С
|
О
|
Состав элемента представлен в таблице 4.7
|
Таблица 4.3
Сведения о заявителе (СвНП)
|
Наименование элемента
|
Сокращенное наименование (код) элемента
|
Признак типа элемента
|
Формат элемента
|
Признак обязательности элемента
|
Дополнительная информация
|
|
Заявитель - российская организация
|
НПЮЛ
|
С
|
О
|
Состав элемента представлен в таблице 4.4
|
Таблица 4.4
Заявитель - российская организация (НПЮЛ)
|
Наименование элемента
|
Сокращенное наименование (код) элемента
|
Признак типа элемента
|
Формат элемента
|
Признак обязательности элемента
|
Дополнительная информация
|
|
Наименование российской организации
|
НаимОрг
|
А
|
T(1-1000)
|
О
|
Приводится полное наименование российской организации
|
|
ИНН организации
|
ИННЮЛ
|
А
|
T(=10)
|
О
|
Типовой элемент <ИННЮЛТип>
|
|
КПП
|
КПП
|
А
|
T(=9)
|
О
|
Типовой элемент <КППТип>
|
|
ОГРН
|
ОГРН
|
А
|
T(=13)
|
О
|
Типовой элемент <ОГРНТип>
|
Таблица 4.5
Сведения о лице, подписавшем документ (Подписант)
|
Наименование элемента
|
Сокращенное наименование (код) элемента
|
Признак типа элемента
|
Формат элемента
|
Признак обязательности элемента
|
Дополнительная информация
|
|
Признак лица, подписавшего документ
|
ПрПодп
|
А
|
T(=1)
|
ОК
|
Принимает значение:
1 - руководитель организации |
2 - представитель организации
|
|
ИНН физического лица
|
ИННФЛ
|
А
|
T(=12)
|
Н
|
Типовой элемент <ИННФЛТип>
|
|
Номер контактного телефона
|
Тлф
|
А
|
T(1-20)
|
Н
|
|
|
Фамилия, имя, отчество руководителя организации либо представителя организации
|
ФИО
|
С
|
О
|
Типовой элемент <ФИОТип>.
Состав элемента представлен в таблице 4.10
|
|
|
Сведения о представителе организации
|
СвПред
|
С
|
НУ
|
Состав элемента представлен в таблице 4.6.
Элемент обязателен при <ПрПодп> = 2
|
Таблица 4.6
Сведения о представителе организации (СвПред)
|
Наименование элемента
|
Сокращенное наименование (код) элемента
|
Признак типа элемента
|
Формат элемента
|
Признак обязательности элемента
|
Дополнительная информация
|
|
Наименование и реквизиты документа, подтверждающего полномочия представителя организации
|
НаимДок
|
А
|
T(1-120)
|
О
|
Таблица 4.7
Уведомление о выборе налогового органа для постановки
на учет российской организации по месту нахождения одного
из ее обособленных подразделений, находящихся в одном
муниципальном образовании, городах федерального значения
Москве, Санкт-Петербурге и Севастополе на территориях,
подведомственных разным налоговым органам (ВНОУОП)
|
Наименование элемента
|
Сокращенное наименование (код) элемента
|
Признак типа элемента
|
Формат элемента
|
Признак обязательности элемента
|
Дополнительная информация
|
|
Код налогового органа, выбранного для постановки на учет российской организации по месту нахождения обособленных подразделений
|
КодНОВыб
|
А
|
T(=4)
|
ОК
|
Типовой элемент <СОНОТип>
|
|
Количество обособленных подразделений
|
КолОП
|
А
|
N(4)
|
О
|
|
|
Признак того, что постановка на учет вновь создаваемых российской организацией филиалов, представительств, иных обособленных подразделений после подачи уведомления осуществляется в выбранном налоговом органе
|
ПрПостУч
|
А
|
T(=1)
|
ОК
|
Принимает значение:
1 - да |
2 - нет
|
|
Сведения об обособленном подразделении
|
СведОП
|
С
|
ОМ
|
Состав элемента представлен в таблице 4.8
|
Таблица 4.8
Сведения об обособленном подразделении (СведОП)
|
Наименование элемента
|
Сокращенное наименование (код) элемента
|
Признак типа элемента
|
Формат элемента
|
Признак обязательности элемента
|
Дополнительная информация
|
|
Вид обособленного подразделения
|
ВидОП
|
А
|
T(=1)
|
ОК
|
Принимает значение:
1 - филиал |
2 - представительство |
3 - иное обособленное подразделение
|
|
КПП, присвоенный организации при постановке на учет в налоговом органе по месту нахождения обособленного подразделения
|
КППОП
|
А
|
T(=9)
|
О
|
Типовой элемент <КППТип>
|
|
Наименование
|
НаимОП
|
А
|
T(1-1000)
|
Н
|
Указывается наименование филиала, представительства, иного обособленного подразделения
|
|
Сведения о внесении записи в ЕГРЮЛ о создании филиала/представительства
|
СведГРН
|
С
|
НУ
|
Состав элемента представлен в таблице 4.9.
Элемент обязателен при <ВидОП> = 1 | 2
|
Таблица 4.9
Сведения о внесении записи в ЕГРЮЛ о создании
филиала/представительства (СведГРН)
|
Наименование элемента
|
Сокращенное наименование (код) элемента
|
Признак типа элемента
|
Формат элемента
|
Признак обязательности элемента
|
Дополнительная информация
|
|
ГРН записи в ЕГРЮЛ о создании филиала/представительства
|
ГРН
|
А
|
T(=13)
|
Н
|
Типовой элемент <ОГРНТип>.
Обязательно заполняется при наличии выписки из регистрирующего органа о внесении записи в ЕГРЮЛ о создании филиала/представительства
|
|
Дата внесения записи в ЕГРЮЛ о создании филиала/представительства
|
ДатаГРН
|
А
|
T(=10)
|
Н
|
Типовой элемент <ДатаТип>.
Дата в формате ДД.ММ.ГГГГ.
Обязательно заполняется при наличии выписки из регистрирующего органа о внесении записи в ЕГРЮЛ о создании филиала/представительства
|
Таблица 4.10
Фамилия, Имя, Отчество (ФИОТип)
|
Наименование элемента
|
Сокращенное наименование (код) элемента
|
Признак типа элемента
|
Формат элемента
|
Признак обязательности элемента
|
Дополнительная информация
|
|
Фамилия
|
Фамилия
|
А
|
T(1-60)
|
О
|
|
|
Имя
|
Имя
|
А
|
T(1-60)
|
О
|
|
|
Отчество
|
Отчество
|
А
|
T(1-60)
|
Н
|
Приложение N 9
к приказу ФНС России
от 04.09.2020 N ЕД-7-14/632@
ПОРЯДОК
ЗАПОЛНЕНИЯ ФОРМЫ "СООБЩЕНИЕ О СОЗДАНИИ НА ТЕРРИТОРИИ
РОССИЙСКОЙ ФЕДЕРАЦИИ ОБОСОБЛЕННЫХ ПОДРАЗДЕЛЕНИЙ (ЗА
ИСКЛЮЧЕНИЕМ ФИЛИАЛОВ И ПРЕДСТАВИТЕЛЬСТВ) РОССИЙСКОЙ
ОРГАНИЗАЦИИ И ОБ ИЗМЕНЕНИЯХ В РАНЕЕ СООБЩЕННЫЕ
СВЕДЕНИЯ О ТАКИХ ОБОСОБЛЕННЫХ ПОДРАЗДЕЛЕНИЯХ"
I. Общие положения
1. Настоящий Порядок заполнения формы "Сообщение о создании на территории Российской Федерации обособленных подразделений (за исключением филиалов и представительств) российской организации и об изменениях в ранее сообщенные сведения о таких обособленных подразделениях" (далее - Сообщение) разработан в соответствии с подпунктом 3 пункта 2 и пунктом 7 статьи 23 Налогового кодекса Российской Федерации.
2. Форма Сообщения заполняется рукописным способом чернилами черного цвета или с использованием соответствующего программного обеспечения в одном экземпляре.
Все разделы и поля Сообщения подлежат обязательному заполнению, за исключением случаев, установленных настоящим Порядком.
Не допускается исправление ошибок с помощью корректирующего или иного аналогичного средства, двусторонняя печать документа на бумажном носителе, скрепление листов документов, приводящее к порче бумажного носителя.
Каждому показателю соответствует одно поле, состоящее из определенного количества знакомест. В каждом поле указывается только один показатель.
Исключение составляют показатели, одним из значений которых является дата.
Для даты предусмотрены три поля: день, месяц и год, разделенные знаком "." (точка).
Пример заполнения даты: 01.05.2018.
3. Страницы Сообщения имеют сквозную нумерацию, начиная с первого листа. Показатель номера страницы Сообщения (поле "Стр."), имеющий три знакоместа, записывается в определенном для нумерации поле, слева направо, начиная с первого (левого) знакоместа.
Например, для первой страницы - "001"; для десятой страницы - "010".
4. Особенности рукописного способа заполнения Сообщения:
1) заполнение полей значениями текстовых, числовых, кодовых показателей осуществляется слева направо, начиная с первого (левого) знакоместа;
2) заполнение текстовых полей осуществляется заглавными печатными буквами;
3) в случае отсутствия данных для заполнения показателя или неполного заполнения знакомест ставится прочерк. При этом прочерк представляет собой прямую линию, проведенную посередине незаполненных знакомест по всей длине строки.
5. При заполнении Сообщения с использованием соответствующего программного обеспечения допускается отсутствие обрамления знакомест и прочерков для незаполненных знакомест, расположение и размеры зон значений показателей не должны изменяться. Печать знаков должна выполняться шрифтом Courier New высотой 16 - 18 пунктов.
II. Заполнение страницы 0001 Сообщения
6. В полях "ИНН" и "КПП" организацией указываются идентификационный номер налогоплательщика (ИНН) и код причины постановки на учет (КПП), присвоенные ей при постановке на учет в налоговом органе по месту нахождения.
7. В поле "Код налогового органа" указывается код налогового органа по месту нахождения организации, в который представляется сообщение.
8. При заполнении поля "Российская организация" указывается полное наименование организации, соответствующее наименованию, указанному в ее учредительных документах.
9. В поле "ОГРН" указывается основной государственный регистрационный номер организации (ОГРН).
10. В поле "Количество обособленных подразделений" указывается количество обособленных подразделений, в отношении которых представляется сообщение.
Например, в случае, если количество обособленных подразделений "2", то в поле, состоящем из четырех знакомест, проставляется соответствующая цифра следующим образом: "2---".
11. При указании вида сообщения в поле, состоящем из одного знакоместа, проставляется соответствующая цифра:
"1" - о создании обособленного подразделения;
"2" - о внесении изменений в ранее сообщенные сведения об обособленном подразделении.
12. В поле "Настоящее сообщение составлено на" указывается количество страниц сообщения.
Например, в случае, если сообщение составлено на трех страницах, то в поле, состоящем из четырех знакомест, проставляется соответствующая цифра следующим образом: "3---".
13. В поле "с приложением копии документа на" указывается количество листов копий документов, подтверждающих полномочия представителя.
14. В разделе "Достоверность и полноту сведений, указанных в настоящем сообщении, подтверждаю":
1) при указании лица, подтверждающего достоверность и полноту сведений, указанных в сообщении, в поле, состоящем из одного знакоместа, проставляется соответствующая цифра:
"1" - руководитель организации;
"2" - представитель организации;
2) в поле "фамилия, имя, отчество руководителя организации либо представителя организации полностью" указываются построчно фамилия, имя и отчество (при наличии) руководителя организации либо представителя организации, подтверждающего достоверность и полноту сведений, указанных в сообщении;
3) в поле "ИНН" указывается ИНН физического лица, указанного в подпункте 2 настоящего пункта, при наличии у него документа, подтверждающего постановку на учет в налоговом органе (Свидетельства о постановке на учет в налоговом органе, отметки в паспорте гражданина Российской Федерации), и использующего ИНН наряду с персональными данными;
4) в поле "Номер контактного телефона" указывается номер контактного телефона, по которому можно связаться с лицом, подтверждающим достоверность и полноту сведений в сообщении (с указанием телефонных кодов, требующихся для обеспечения телефонной связи). Номер телефона указывается без пробелов и прочерков;
5) в месте, отведенном для подписи, проставляются подпись лица, подтверждающего достоверность и полноту сведений, указанных в сообщении;
6) указывается дата подписания сообщения;
7) в поле "Наименование и реквизиты документа, подтверждающего полномочия представителя организации" указывается наименование и реквизиты документа, подтверждающего полномочия представителя организации.
15. Раздел "Заполняется работником налогового органа" содержит сведения о коде способа представления Сообщения (согласно Приложению N 1 к настоящему Порядку), количестве страниц Сообщения, количестве листов копии документа, подтверждающего полномочия представителя, приложенных к Сообщению, дате его представления, фамилии и инициалах имени и отчества (при наличии) работника налогового органа, принявшего Сообщение, его подпись.
III. Заполнение страниц "Сведения
об обособленном подразделении"
16. В случае, если в сообщении одновременно указывается о создании нескольких обособленных подразделений или об изменении сведений о нескольких обособленных подразделениях российской организации, по каждому из них заполняются отдельные страницы, содержащие сведения об обособленном подразделении.
17. В полях "ИНН" и "КПП" указываются ИНН и КПП организации, присвоенные ей при постановке на учет в налоговом органе по месту нахождения.
18. В поле "Стр." указывается номер страницы.
19. При указании вида сообщения в поле, состоящем из одного знакоместа, проставляется соответствующая цифра:
"1" - об изменении места нахождения;
"2" - об изменении наименования;
"3" - об изменении места нахождения и наименования.
Поле заполняется при внесении изменений в ранее сообщенные сведения об обособленном подразделении.
20. В поле "КПП" в случае внесения изменений в ранее сообщенные сведения об обособленном подразделении указывается КПП, присвоенный налоговым органом по месту нахождения обособленного подразделения, при этом поле является обязательным для заполнения при внесении изменений в ранее сообщенные сведения и не может быть заполнено в случае сообщения о создании обособленного подразделения.
21. В поле "Наименование обособленного подразделения (при наличии)" указывается наименование обособленного подразделения при наличии.
При сообщении сведений об изменении наименования обособленного подразделения указывается новое наименование обособленного подразделения.
22. В поле "Дата создания (внесения изменений в ранее сообщенные сведения)" указывается дата создания обособленного подразделения или дата внесения изменений в ранее сообщенные сведения о нем.
23. При сообщении сведений об изменении места нахождения обособленного подразделения указывается адрес нового места нахождения.
24. Заполнение сведений об адресе осуществляется в структурированном виде. Структура адреса, последовательность адресообразующих элементов установлена Правилами присвоения, изменения и аннулирования адресов, утвержденными постановлением Правительства Российской Федерации от 19.11.2014 N 1221 "Об утверждении Правил присвоения, изменения и аннулирования адресов" (Собрание законодательства Российской Федерации, 2014, N 48, ст. 6861; 2018, N 53, ст. 8666).
Сведения об адресе вносятся только при внесении сведений об изменении места нахождения или об изменении места нахождения и наименования.
При написании адреса используются сокращенные наименования видов населенных пунктов и типов адресообразующих элементов в соответствии с Правилами сокращенного наименования адресообразующих элементов, утвержденными приказом Минфина России от 05.11.2015 N 171н "Об утверждении Перечня элементов планировочной структуры, элементов улично-дорожной сети, элементов объектов адресации, типов зданий (сооружений), помещений, используемых в качестве реквизитов адреса, и Правил сокращенного наименования адресообразующих элементов" (зарегистрирован Министерством юстиции Российской Федерации 10.12.2015, регистрационный номер 40069) с изменениями, внесенными приказом Минфином России от 16.10.2018 N 207н "О внесении изменений в приказ Министерства финансов Российской Федерации от 5 ноября 2015 г. N 171н "Об утверждении Перечня элементов планировочной структуры, элементов улично-дорожной сети, элементов объектов адресации, типов зданий (сооружений), помещений, используемых в качестве реквизитов адреса, и Правил сокращенного наименования адресообразующих элементов" (зарегистрирован Министерством юстиции Российской Федерации 08.11.2018, регистрационный номер 52649), приказом Минфина России от 17.06.2019 N 97н "О внесении изменения в Перечень сокращенных наименований видов субъектов Российской Федерации, муниципальных образований, населенных пунктов, элементов планировочной структуры, элементов улично-дорожной сети и идентификационных элементов объекта адресации, являющийся приложением к Правилам сокращенного наименования адресообразующих элементов, утвержденным приказом Министерства финансов Российской Федерации от 5 ноября 2015 г. N 171н" (зарегистрирован Министерством юстиции Российской Федерации 10.07.2019, регистрационный номер 55197), приказом Минфина России от 10.03.2020 N 38н "О внесении изменений в приказ Министерства финансов Российской Федерации от 5 ноября 2015 г. N 171н "Об утверждении Перечня элементов планировочной структуры, элементов улично-дорожной сети, элементов объектов адресации, типов зданий (сооружений), помещений, используемых в качестве реквизитов адреса, и Правил сокращенного наименования адресообразующих элементов" (зарегистрирован Министерством юстиции Российской Федерации 16.04.2020, регистрационный номер 58121).
При заполнении сведений об адресе обособленного подразделения указываются следующие адресообразующие элементы:
1) субъект Российской Федерации (согласно Приложению N 2 к настоящему Порядку);
2) муниципальный район - 1/городской округ - 2/внутригородская территория города федерального значения - 3/муниципальный округ - 4;
В поле "вид" проставляется соответствующее цифровое значение.
В поле "наименование" указывается наименование соответствующего вида муниципального образования;
3) городское поселение - 1/сельское поселение - 2/межселенная территория в составе муниципального образования - 3/внутригородской район городского округа - 4;
В поле "вид" проставляется соответствующее цифровое значение.
В поле "наименование" указывается наименование соответствующего вида муниципального образования.
В случае указания в поле "вид" значения 3 поле "наименование" заполняется при наличии наименования межселенной территории в составе муниципального района;
4) населенный пункт (город, деревня, село и прочее).
В поле "вид" указывается сокращенное наименование вида населенного пункта.
В поле "наименование" указывается наименование соответствующего населенного пункта;
5) элемент планировочной структуры.
В поле "тип" указывается сокращенное наименование типа элемента планировочной структуры.
В поле "наименование" указывается наименование соответствующего типа элемента планировочной структуры.
6) Элемент улично-дорожной сети.
В поле "тип" указывается сокращенное наименование типа элемента улично-дорожной сети.
В поле "наименование" указывается наименование соответствующего типа элемента улично-дорожной сети;
7) здание/сооружение.
В поле "тип" указывается сокращенное наименование типа элемента объекта адресации.
В поле "номер" указывается номер соответствующего типа элемента объекта адресации.
При наличии в структуре адреса объекта адресации одновременно нескольких типов элементов объектов адресации (строение, сооружение, корпус, литер и прочее) последовательно указываются тип и наименование всех имеющихся элементов данного адреса;
8) помещение в пределах здания, сооружения.
В поле "тип" указывается сокращенное наименование типа элемента объекта адресации.
В поле "номер" указывается номер соответствующего типа элемента объекта адресации;
9) помещение в пределах квартиры.
В поле "тип" указывается сокращенное наименование типа элемента объекта адресации.
В поле "номер" указывается номер соответствующего элемента объекта адресации.
25. Адресообразующие элементы, указанные в подпунктах 1 - 2 пункта 24 настоящего Порядка, при заполнении адреса указываются обязательно.
Иные адресообразующие элементы указываются при написании адреса при их наличии в структуре данного адреса.
26. В поле "Достоверность и полноту сведений, указанных на данной странице, подтверждаю" проставляется подпись лица, подтверждающего достоверность и полноту сведений и дата подтверждения сведений, указанных в сообщении.
Приложение N 1
к Порядку заполнения формы
"Сообщение о создании на территории
Российской Федерации обособленных
подразделений (за исключением
филиалов и представительств) российской
организации и об изменениях в ранее
сообщенные сведения о таких
обособленных подразделениях",
утвержденному приказом ФНС России
от 04.09.2020 N ЕД-7-14/632@
КОДЫ, ОПРЕДЕЛЯЮЩИЕ СПОСОБ ПРЕДСТАВЛЕНИЯ СООБЩЕНИЯ
|
Код
|
Наименование
|
|
01
|
на бумажном носителе (по почте)
|
|
02
|
на бумажном носителе (лично)
|
|
03
|
на бумажном носителе с дублированием на съемном носителе (лично)
|
|
04
|
по телекоммуникационным каналам связи
|
|
05
|
другое
|
|
08
|
на бумажном носителе с дублированием на съемном носителе (по почте)
|
|
09
|
на бумажном носителе с использованием штрих-кода (лично)
|
|
10
|
на бумажном носителе с использованием штрих-кода (по почте)
|
Приложение N 2
к Порядку заполнения формы
"Сообщение о создании на территории
Российской Федерации обособленных
подразделений (за исключением
филиалов и представительств) российской
организации и об изменениях в ранее
сообщенные сведения о таких
обособленных подразделениях",
утвержденному приказом ФНС России
от 04.09.2020 N ЕД-7-14/632@
СПРАВОЧНИК "СУБЪЕКТЫ РОССИЙСКОЙ ФЕДЕРАЦИИ"
|
Код
|
Наименование
|
|
01
|
Республика Адыгея
|
|
02
|
Республика Башкортостан
|
|
03
|
Республика Бурятия
|
|
04
|
Республика Алтай
|
|
05
|
Республика Дагестан
|
|
06
|
Республика Ингушетия
|
|
07
|
Кабардино-Балкарская Республика
|
|
08
|
Республика Калмыкия
|
|
09
|
Карачаево-Черкесская Республика
|
|
10
|
Республика Карелия
|
|
11
|
Республика Коми
|
|
12
|
Республика Марий Эл
|
|
13
|
Республика Мордовия
|
|
14
|
Республика Саха (Якутия)
|
|
15
|
Республика Северная Осетия - Алания
|
|
16
|
Республика Татарстан
|
|
17
|
Республика Тыва
|
|
18
|
Удмуртская Республика
|
|
19
|
Республика Хакасия
|
|
20
|
Чеченская Республика
|
|
21
|
Чувашская Республика
|
|
22
|
Алтайский край
|
|
23
|
Краснодарский край
|
|
24
|
Красноярский край
|
|
25
|
Приморский край
|
|
26
|
Ставропольский край
|
|
27
|
Хабаровский край
|
|
28
|
Амурская область
|
|
29
|
Архангельская область
|
|
30
|
Астраханская область
|
|
31
|
Белгородская область
|
|
32
|
Брянская область
|
|
33
|
Владимирская область
|
|
34
|
Волгоградская область
|
|
35
|
Вологодская область
|
|
36
|
Воронежская область
|
|
37
|
Ивановская область
|
|
38
|
Иркутская область
|
|
39
|
Калининградская область
|
|
40
|
Калужская область
|
|
41
|
Камчатский край
|
|
42
|
Кемеровская область - Кузбасс
|
|
43
|
Кировская область
|
|
44
|
Костромская область
|
|
45
|
Курганская область
|
|
46
|
Курская область
|
|
47
|
Ленинградская область
|
|
48
|
Липецкая область
|
|
49
|
Магаданская область
|
|
50
|
Московская область
|
|
51
|
Мурманская область
|
|
52
|
Нижегородская область
|
|
53
|
Новгородская область
|
|
54
|
Новосибирская область
|
|
55
|
Омская область
|
|
56
|
Оренбургская область
|
|
57
|
Орловская область
|
|
58
|
Пензенская область
|
|
59
|
Пермский край
|
|
60
|
Псковская область
|
|
61
|
Ростовская область
|
|
62
|
Рязанская область
|
|
63
|
Самарская область
|
|
64
|
Саратовская область
|
|
65
|
Сахалинская область
|
|
66
|
Свердловская область
|
|
67
|
Смоленская область
|
|
68
|
Тамбовская область
|
|
69
|
Тверская область
|
|
70
|
Томская область
|
|
71
|
Тульская область
|
|
72
|
Тюменская область
|
|
73
|
Ульяновская область
|
|
74
|
Челябинская область
|
|
75
|
Забайкальский край
|
|
76
|
Ярославская область
|
|
77
|
г. Москва
|
|
78
|
г. Санкт-Петербург
|
|
79
|
Еврейская автономная область
|
|
83
|
Ненецкий автономный округ
|
|
86
|
Ханты-Мансийский автономный округ - Югра
|
|
87
|
Чукотский автономный округ
|
|
89
|
Ямало-Ненецкий автономный округ
|
|
91
|
Республика Крым
|
|
92
|
г. Севастополь
|
|
99
|
иные территории, включая город и космодром Байконур
|
Приложение N 10
к приказу ФНС России
от 04.09.2020 N ЕД-7-14/632@
ПОРЯДОК
ЗАПОЛНЕНИЯ ФОРМЫ "СООБЩЕНИЕ ОБ ОБОСОБЛЕННЫХ ПОДРАЗДЕЛЕНИЯХ
РОССИЙСКОЙ ОРГАНИЗАЦИИ НА ТЕРРИТОРИИ РОССИЙСКОЙ ФЕДЕРАЦИИ,
ЧЕРЕЗ КОТОРЫЕ ПРЕКРАЩАЕТСЯ ДЕЯТЕЛЬНОСТЬ ОРГАНИЗАЦИИ
(КОТОРЫЕ ЗАКРЫВАЮТСЯ ОРГАНИЗАЦИЕЙ)"
I. Общие положения
1. Настоящий Порядок заполнения формы "Сообщение об обособленных подразделениях российской организации на территории Российской Федерации, через которые прекращается деятельность организации (которые закрываются организацией)" (далее - Сообщение) разработан в соответствии с подпунктом 3.1 пункта 2 и пунктом 7 статьи 23 Налогового кодекса Российской Федерации.
2. Общие положения к порядку заполнения формы сообщения указаны в пунктах 2 - 5 Приложения N 9 "Порядок заполнения формы "Сообщение о создании на территории Российской Федерации обособленных подразделений (за исключением филиалов и представительств) российской организации и об изменениях в ранее сообщенные сведения о таких обособленных подразделениях" к настоящему приказу (далее - Приложение N 9).
II. Заполнение страницы 001 "Сообщение
об обособленных подразделениях российской организации
на территории Российской Федерации, через которые
прекращается деятельность организации (которые
закрываются организацией)"
3. В полях "ИНН" и "КПП" организацией указываются идентификационный номер налогоплательщика (ИНН) и код причины постановки на учет (КПП), присвоенные ей при постановке на учет в налоговом органе по месту нахождения.
4. В поле "Код налогового органа" указывается код налогового органа по месту нахождения организации, в который представляется сообщение.
5. При заполнении поля "Российская организация" указывается полное наименование организации, соответствующее наименованию, указанному в ее учредительных документах.
6. В поле "ОГРН" указывается основной государственный регистрационный номер организации (ОГРН).
7. В поле "Количество обособленных подразделений" указывается количество обособленных подразделений, в отношении которых представляется сообщение.
Например, в случае, если количество обособленных подразделений "2", то в поле, состоящем из четырех знакомест, проставляется соответствующая цифра следующим образом: "2---".
8. В поле "Настоящее сообщение составлено на" указывается количество страниц сообщения.
Например, в случае, если сообщение составлено на двух страницах, то в поле, состоящем из четырех знакомест, проставляется соответствующая цифра следующим образом: "2---".
9. В поле "с приложением копии документа на" указывается количество листов копий документов, подтверждающих полномочия представителя организации.
10. В разделе "Достоверность и полноту сведений, указанных в настоящем сообщении, подтверждаю":
1) при указании лица, подтверждающего достоверность и полноту сведений, указанных в сообщении, в поле, состоящем из одного знакоместа, проставляется соответствующая цифра:
"1" - руководитель организации;
"2" - представитель организации;
2) в поле "фамилия, имя, отчество руководителя организации либо представителя организации полностью" указываются построчно фамилия, имя и отчество (при наличии) руководителя организации либо представителя организации, подтверждающего достоверность и полноту сведений, указанных в сообщении;
3) в поле "ИНН" указывается ИНН физического лица, указанного в подпункте 2 настоящего пункта, при наличии у него документа, подтверждающего постановку на учет в налоговом органе (Свидетельства о постановке на учет в налоговом органе, отметки в паспорте гражданина Российской Федерации), и использующего ИНН наряду с персональными данными;
4) в поле "Номер контактного телефона" указывается номер контактного телефона, по которому можно связаться с лицом, подтверждающим достоверность и полноту сведений в сообщении (с указанием телефонных кодов, требующихся для обеспечения телефонной связи). Номер телефона указывается без пробелов и прочерков;
5) в месте, отведенном для подписи, проставляются подпись лица, подтверждающего достоверность и полноту сведений, указанных в сообщении;
6) указывается дата подписания сообщения;
7) в поле "Наименование и реквизиты документа, подтверждающего полномочия представителя организации" указывается наименование и реквизиты документа, подтверждающего полномочия представителя организации.
11. Раздел "Заполняется работником налогового органа" содержит сведения о коде способа представления сообщения (согласно Приложению N 1 к Приложению N 9 к настоящему приказу), количестве страниц сообщения, количестве листов копий документов, приложенных к сообщению, дате его представления, фамилии и инициалах имени и отчества работника налогового органа, принявшего сообщение, его подпись.
III. Заполнение страницы "Сведения о филиале,
представительстве, об ином обособленном подразделении"
12. В случае, если в сообщении одновременно указывается о закрытии организацией нескольких филиалов, представительств, иных обособленных подразделений российской организации, по каждому из них заполняется отдельная страница, содержащая сведения об обособленном подразделении.
13. В полях "ИНН" и "КПП" указываются ИНН и КПП организации, присвоенные ей при постановке на учет в налоговом органе по месту нахождения.
14. В поле "Стр." указывается номер страницы.
15. В поле "Сообщает о прекращении деятельности (закрытии)", состоящем из одного знакоместа, проставляется соответствующая цифра:
"1" - филиала;
"2" - представительства;
"3" - иного обособленного подразделения.
16. В поле "КПП" указывается КПП, присвоенный налоговым органом по месту нахождения филиала, представительства, иного обособленного подразделения. Заполнение указанного поля является обязательным.
17. В поле "Наименование (при наличии)" указывается наименование филиала, представительства, иного обособленного подразделения при наличии.
18. В поле "Дата принятия решения о прекращении деятельности (закрытии)" указывается дата принятия решения о прекращении деятельности через филиал или представительство (закрытии филиала или представительства), дата прекращения деятельности российской организации через иное обособленное подразделение (закрытия иного обособленного подразделения).
19. В поле "Достоверность и полноту сведений, указанных на данной странице, подтверждаю" проставляется подпись лица, подтверждающего достоверность и полноту сведений, и дата подтверждения сведений, указанных в сообщении.
Приложение N 11
к приказу ФНС России
от 04.09.2020 N ЕД-7-14/632@
ПОРЯДОК
ЗАПОЛНЕНИЯ ФОРМЫ "СООБЩЕНИЕ РОССИЙСКОЙ ОРГАНИЗАЦИИ -
ПЛАТЕЛЬЩИКА СТРАХОВЫХ ВЗНОСОВ О НАДЕЛЕНИИ ОБОСОБЛЕННОГО
ПОДРАЗДЕЛЕНИЯ (ВКЛЮЧАЯ ФИЛИАЛ, ПРЕДСТАВИТЕЛЬСТВО),
СОЗДАННОГО НА ТЕРРИТОРИИ РОССИЙСКОЙ ФЕДЕРАЦИИ, КОТОРОМУ
ОТКРЫТ СЧЕТ В БАНКЕ, ПОЛНОМОЧИЯМИ (О ЛИШЕНИИ ПОЛНОМОЧИЙ)
НАЧИСЛЯТЬ И ПРОИЗВОДИТЬ ВЫПЛАТЫ И ВОЗНАГРАЖДЕНИЯ
В ПОЛЬЗУ ФИЗИЧЕСКИХ ЛИЦ"
I. Общие положения
1. Настоящий Порядок заполнения формы "Сообщение российской организации - плательщика страховых взносов о наделении обособленного подразделения (включая филиал, представительство), созданного на территории Российской Федерации, которому открыт счет в банке, полномочиями (о лишении полномочий) начислять и производить выплаты и вознаграждения в пользу физических лиц" (далее - Сообщение) разработан в соответствии с подпунктом 7 пункта 3.4 и пунктом 7 статьи 23 Налогового кодекса Российской Федерации (далее - Кодекс).
2. Общие положения к порядку заполнения формы сообщения указаны в пунктах 2 - 5 Приложения N 9 "Порядок заполнения формы "Сообщение о создании на территории Российской Федерации обособленных подразделений (за исключением филиалов и представительств) российской организации и об изменениях в ранее сообщенные сведения о таких обособленных подразделениях" к настоящему приказу (далее - Приложение N 9).
II. Заполнение страницы 001 Сообщения
3. В полях "ИНН" и "КПП" в верхней части страницы Сообщения указываются идентификационный номер налогоплательщика (ИНН) и код причины постановки на учет (КПП), присвоенные организации при постановке на учет в налоговом органе по месту нахождения.
ИНН и КПП указываются в соответствии с документом, подтверждающим постановку на учет в налоговом органе по месту нахождения.
4. В поле "Код налогового органа" указывается код налогового органа по месту нахождения организации, в который представляется Сообщение.
5. При заполнении поля "Российская организация" указывается полное наименование организации, соответствующее наименованию, указанному в ее учредительных документах.
6. В поле "ОГРН" указывается основной государственный регистрационный номер организации (ОГРН).
7. В поле "Количество обособленных подразделений (включая филиалы, представительства)" указывается количество обособленных подразделений, в отношении которых представляется сообщение.
Например, в случае, если количество обособленных подразделений "2", то в поле, состоящем из четырех знакомест, проставляется соответствующая цифра следующим образом: "2---".
8. В поле "Сообщает", состоящем из одного знакоместа, проставляется соответствующая цифра:
"1" - о наделении полномочиями по начислению и произведению выплат и вознаграждений в пользу физических лиц;
"2" - о лишении полномочий по начислению и произведению выплат и вознаграждений в пользу физических лиц.
9. В поле "Настоящее сообщение составлено на __ страницах" указывается количество страниц Сообщения.
Например, в случае, если Сообщение составлено на двух страницах, то в поле, состоящем из трех знакомест, проставляется соответствующая цифра следующим образом: "2---".
10. В поле "с приложением копии документа на __ листах" указывается количество листов копии документа, подтверждающего полномочия представителя организации.
11. В разделе "Достоверность и полноту сведений, указанных в настоящем сообщении, подтверждаю":
1) при указании лица, подтверждающего достоверность и полноту сведений, указанных в Сообщении, в поле, состоящем из одного знакоместа, проставляется соответствующая цифра:
"1" - руководитель организации;
"2" - представитель организации;
2) в поле "фамилия, имя, отчество руководителя организации либо представителя организации полностью" указываются построчно фамилия, имя и отчество (при наличии) руководителя организации либо представителя организации, подтверждающего достоверность и полноту сведений, указанных в Сообщении;
3) в поле "ИНН" указывается ИНН физического лица, указанного в подпункте 2 настоящего пункта, имеющего документ, подтверждающий постановку на учет в налоговом органе (свидетельство о постановке на учет в налоговом органе, отметка в паспорте гражданина Российской Федерации), и использующего ИНН наряду с персональными данными;
4) в поле "Номер контактного телефона" указывается номер контактного телефона (при наличии), по которому можно связаться с лицом, подтверждающим достоверность и полноту сведений, указанных в Сообщении, с указанием телефонных кодов, требующихся для обеспечения телефонной связи. Номер телефона указывается без пробелов и прочерков;
5) в месте, отведенном для подписи, проставляется подпись лица, подтверждающего достоверность и полноту сведений, указанных в Сообщении;
6) в поле "Дата" указывается дата подписания Сообщения;
7) в поле "Наименование и реквизиты документа, подтверждающего полномочия представителя организации" указывается наименование и реквизиты документа, подтверждающего полномочия представителя.
12. Раздел "Заполняется работником налогового органа" содержит сведения о коде способа представления Сообщения (согласно Приложению N 1 к Приложению N 9 к настоящему приказу), количестве страниц Сообщения, количестве листов копии документа, подтверждающего полномочия представителя, приложенных к Сообщению, дате его представления, фамилии и инициалах имени и отчества (при наличии) работника налогового органа, принявшего Сообщение, его подпись.
III. Заполнение страницы "Сведения об обособленном
подразделении (филиале, представительстве)"
13. В случае, если в Сообщении одновременно указываются сведения о нескольких обособленных подразделениях (филиалах, представительствах), по каждому из них заполняется отдельная страница, содержащая сведения об обособленном подразделении.
14. В полях "ИНН" и "КПП" указываются ИНН и КПП организации, присвоенные ей при постановке на учет в налоговом органе по месту нахождения.
15. В поле "Стр." указывается номер страницы.
16. При указании вида обособленного подразделения в поле, состоящем из одного знакоместа, проставляется соответствующая цифра:
"1" - филиал;
"2" - представительство;
"3" - иное обособленное подразделение.
17. В поле "КПП" указывается КПП, присвоенный налоговым органом по месту нахождения обособленного подразделения (филиала, представительства).
18. В поле "Наименование (при наличии)" указывается наименование филиала, представительства, иного обособленного подразделения при наличии.
19. В поле "Достоверность и полноту сведений, указанных на данной странице, подтверждаю" проставляется подпись лица, подтверждающего достоверность и полноту сведений, и дата подтверждения сведений, указанных в сообщении.
Приложение N 12
к приказу ФНС России
от 04.09.2020 N ЕД-7-14/632@
ПОРЯДОК
ЗАПОЛНЕНИЯ ФОРМЫ "УВЕДОМЛЕНИЕ О ВЫБОРЕ НАЛОГОВОГО ОРГАНА
ДЛЯ ПОСТАНОВКИ НА УЧЕТ РОССИЙСКОЙ ОРГАНИЗАЦИИ ПО МЕСТУ
НАХОЖДЕНИЯ ОДНОГО ИЗ ЕЕ ОБОСОБЛЕННЫХ ПОДРАЗДЕЛЕНИЙ,
НАХОДЯЩИХСЯ В ОДНОМ МУНИЦИПАЛЬНОМ ОБРАЗОВАНИИ, ГОРОДАХ
ФЕДЕРАЛЬНОГО ЗНАЧЕНИЯ МОСКВЕ, САНКТ-ПЕТЕРБУРГЕ
И СЕВАСТОПОЛЕ НА ТЕРРИТОРИЯХ, ПОДВЕДОМСТВЕННЫХ
РАЗНЫМ НАЛОГОВЫМ ОРГАНАМ"
I. Общие положения
1. Настоящий Порядок заполнения формы "Уведомление о выборе налогового органа для постановки на учет российской организации по месту нахождения одного из ее обособленных подразделений, находящихся в одном муниципальном образовании, городах федерального значения Москве, Санкт-Петербурге и Севастополе на территориях, подведомственных разным налоговым органам" (далее в настоящем Порядке - Уведомление) разработан в соответствии с пунктом 4 статьи 83, 5.1 статьи 84 Налогового кодекса Российской Федерации.
2. Общие положения к порядку заполнения формы сообщения указаны в пунктах 2 - 5 Приложения N 9 "Порядок заполнения формы "Сообщение о создании на территории Российской Федерации обособленных подразделений (за исключением филиалов и представительств) российской организации и об изменениях в ранее сообщенные сведения о таких обособленных подразделениях" к настоящему приказу (далее - Приложение N 9).
II. Заполнение страницы 001 Уведомления
3. В полях "ИНН" и "КПП" российской организацией указываются идентификационный номер налогоплательщика (ИНН) и код причины постановки на учет (КПП), присвоенные ей при постановке на учет в налоговом органе по месту нахождения.
4. В поле "Код налогового органа" указывается код налогового органа по месту нахождения российской организации.
5. При заполнении поля "Российская организация" указывается полное наименование организации, соответствующее наименованию, указанному в ее учредительных документах.
6. В поле "ОГРН" указывается основной государственный регистрационный номер организации (ОГРН).
7. В поле "Сообщает о выборе налогового органа" указывается код выбранного налогового органа для постановки на учет российской организации по месту нахождения обособленных подразделений, указанных в Уведомлении.
8. В поле "Количество обособленных подразделений" указывается количество обособленных подразделений, в отношении которых представляется Уведомление.
Например, в случае, если количество обособленных подразделений "2", то в поле, состоящем из четырех знакомест, проставляется соответствующая цифра следующим образом: "2---".
9. Для выбора указанного в настоящем Уведомлении налогового органа для постановки российской организации по месту нахождения вновь создаваемых филиалов, представительств, иных обособленных подразделений после подачи настоящего Уведомления, в поле "Постановку на учет российской организации по месту нахождения вновь создаваемых филиалов, представительств, иных обособленных подразделений после подачи настоящего уведомления осуществлять в выбранном налоговом органе", проставляется соответствующая цифра:
"1" - да;
"2" - нет.
10. В поле "Настоящее уведомление составлено на" указывается количество страниц Уведомления.
Например, в случае, если Уведомление составлено на двух страницах, то в поле, состоящем из четырех знакомест, проставляется соответствующая цифра следующим образом: "2---".
11. В поле "с приложением копии документа на" указывается количество листов копий документов, подтверждающих полномочия представителя.
12. В разделе "Достоверность и полноту сведений, указанных в настоящем уведомлении, подтверждаю":
1) при указании лица, подтверждающего достоверность и полноту сведений, указанных в Уведомлении, в поле, состоящем из одного знакоместа, проставляется соответствующая цифра:
"1" - руководитель организации;
"2" - представитель организации;
2) в поле "фамилия, имя, отчество руководителя организации либо представителя организации полностью" указываются построчно фамилия, имя и отчество (при наличии) руководителя организации либо представителя организации, подтверждающего достоверность и полноту сведений, указанных в Уведомлении;
3) в поле "ИНН" указывается ИНН физического лица, указанного в подпункте 2 настоящего пункта, при наличии у него документа, подтверждающего постановку на учет в налоговом органе (Свидетельства о постановке на учет в налоговом органе, отметки в паспорте гражданина Российской Федерации), и использующего ИНН наряду с персональными данными;
4) в поле "Номер контактного телефона" указывается номер контактного телефона, по которому можно связаться с лицом, подтверждающим достоверность и полноту сведений в Уведомлении (с указанием телефонных кодов, требующихся для обеспечения телефонной связи). Номер телефона указывается без пробелов и прочерков;
5) в месте, отведенном для подписи, проставляется подпись лица, подтверждающего достоверность и полноту сведений, указанных в Уведомлении;
6) указывается дата подписания Уведомления;
7) в поле "Наименование и реквизиты документа, подтверждающего полномочия представителя организации" указывается наименование и реквизиты документа, подтверждающего полномочия представителя.
13. Раздел "Заполняется работником налогового органа" содержит сведения о коде способа представления Уведомления (согласно Приложению N 1 к Приложению N 9 к настоящему приказу), количестве страниц Уведомления, количестве листов копий документов, приложенных к Уведомлению, дате его представления, фамилии и инициалах имени и отчества работника налогового органа, принявшего Уведомление, его подпись.
III. Порядок заполнения страницы "Сведения об обособленном
подразделении" Уведомления
14. Страница "Сведения об обособленном подразделении" заполняется отдельно по каждому обособленному подразделению российской организации, в отношении которого представляется Уведомление.
15. В полях "ИНН" и "КПП" указываются ИНН и КПП организации, присвоенные ей при постановке на учет в налоговом органе по месту нахождения.
16. Вид обособленного подразделения указывается путем проставления в поле, состоящем из одного знакоместа, соответствующей цифры:
"1" - филиал;
"2" - представительство;
"3" - иное обособленное подразделение.
17. В поле "Стр." указывается номер страницы.
18. В поле "КПП" указывается КПП, присвоенный организации налоговым органом по месту нахождения обособленного подразделения.
19. В поле "Наименование (при наличии)" указывается наименование обособленного подразделения при наличии.
20. В сведениях о внесении записи в Единый государственный реестр юридических лиц (ЕГРЮЛ) о создании филиала/представительства в поле "ГРН" указывается государственной регистрационный номер (ГРН), присвоенный при внесении в ЕГРЮЛ записи о создании филиала/представительства, в поле "дата" указывается дата внесения записи в ЕГРЮЛ.
21. В поле "Достоверность и полноту сведений, указанных на данной странице, подтверждаю" проставляется подпись лица, подтверждающего достоверность и полноту сведений, и дата подтверждения сведений, указанных в сообщении.