Приказ ФНС России от 25.07.2019 N ММВ-7-21/377@ "Об утверждении формы заявления налогоплательщика-организации о предоставлении налоговой льготы по транспортному налогу и (или) земельному налогу, порядка ее заполнения и формата представления указанного заявления в электронной форме" (Зарегистрировано в Минюсте России 10.09.2019 N 55866)
МИНИСТЕРСТВО ФИНАНСОВ РОССИЙСКОЙ ФЕДЕРАЦИИ
ФЕДЕРАЛЬНАЯ НАЛОГОВАЯ СЛУЖБА
ПРИКАЗ
от 25 июля 2019 г. N ММВ-7-21/377@
ОБ УТВЕРЖДЕНИИ ФОРМЫ ЗАЯВЛЕНИЯ
НАЛОГОПЛАТЕЛЬЩИКА-ОРГАНИЗАЦИИ О ПРЕДОСТАВЛЕНИИ НАЛОГОВОЙ
ЛЬГОТЫ ПО ТРАНСПОРТНОМУ НАЛОГУ И (ИЛИ) ЗЕМЕЛЬНОМУ НАЛОГУ,
ПОРЯДКА ЕЕ ЗАПОЛНЕНИЯ И ФОРМАТА ПРЕДСТАВЛЕНИЯ УКАЗАННОГО
ЗАЯВЛЕНИЯ В ЭЛЕКТРОННОЙ ФОРМЕ
В соответствии с пунктом 4 статьи 31 части первой Налогового кодекса Российской Федерации (Собрание законодательства Российской Федерации, 1998, N 31, ст. 3824; 2007, N 1 (ч. 1), ст. 31; 2010, N 31, ст. 4198; 2013, N 30 (ч. 1), ст. 4081; 2014, N 45, ст. 6157; 2015, N 18, ст. 2616; 2019, N 23, ст. 2908), пунктом 3 статьи 361.1, пунктом 10 статьи 396 части второй Налогового кодекса Российской Федерации (Собрание законодательства Российской Федерации, 2000, N 32, ст. 3340; 2017, N 40, ст. 5753; 2018, N 1 (ч. 1), ст. 20; 2019, N 16, ст. 1826; 2019, N 27, ст. 3527), а также на основании подпункта 5.9.37 пункта 5 Положения о Федеральной налоговой службе, утвержденного постановлением Правительства Российской Федерации от 30.09.2004 N 506 "Об утверждении Положения о Федеральной налоговой службе" (Собрание законодательства Российской Федерации, 2004, N 40, ст. 3961; 2015, N 15, ст. 2286; 2019, N 22, ст. 2811), приказываю:
1. Утвердить:
форму заявления налогоплательщика-организации о предоставлении налоговой льготы по транспортному налогу и (или) земельному налогу согласно приложению N 1 к настоящему приказу;
порядок заполнения формы заявления налогоплательщика-организации о предоставлении налоговой льготы по транспортному налогу и (или) земельному налогу согласно приложению N 2 к настоящему приказу;
формат представления заявления налогоплательщика-организации о предоставлении налоговой льготы по транспортному налогу и (или) земельному налогу в электронной форме согласно приложению N 3 к настоящему приказу.
2. Руководителям (исполняющим обязанности руководителя) управлений Федеральной налоговой службы по субъектам Российской Федерации довести настоящий приказ до нижестоящих налоговых органов и обеспечить его применение.
3. Настоящий приказ вступает в силу с 1 января 2020 года, но не ранее чем по истечении одного месяца со дня его официального опубликования.
4. Контроль за исполнением настоящего приказа возложить на заместителя руководителя Федеральной налоговой службы, координирующего методологическое обеспечение работы налоговых органов по вопросам исчисления, полноты и своевременности уплаты транспортного налога и земельного налога.
Руководитель
Федеральной налоговой службы
М.В.МИШУСТИН
Приложение N 1
к приказу ФНС России
от 25.07.2019 N ММВ-7-21/377@
┌─┐ ┌─┐ ┌─┬─┬─┬─┬─┬─┬─┬─┬─┬─┐
└─┘││││││││││││││└─┘ ИНН │ │ │ │ │ │ │ │ │ │ │
││││││││││││││ └─┴─┴─┴─┴─┴─┴─┴─┴─┴─┘
││2230││1017││ ┌─┬─┬─┬─┬─┬─┬─┬─┬─┐ ┌─┬─┬─┐
КПП │ │ │ │ │ │ │ │ │ │ Стр. │0│0│1│
└─┴─┴─┴─┴─┴─┴─┴─┴─┘ └─┴─┴─┘
Форма по КНД 1150064
Заявление
налогоплательщика-организации о предоставлении налоговой льготы
по транспортному налогу и (или) земельному налогу
┌─┬─┬─┬─┐
1. Представляется в налоговый орган (код) <1> │ │ │ │ │
└─┴─┴─┴─┘
2. Сведения о налогоплательщике-организации:
┌─┬─┬─┬─┬─┬─┬─┬─┬─┬─┬─┬─┬─┬─┬─┬─┬─┬─┬─┬─┬─┬─┬─┬─┬─┬─┬─┬─┬─┬─┬─┬─┬─┬─┬─┬─┬─┬─┬─┬─┐
│ │ │ │ │ │ │ │ │ │ │ │ │ │ │ │ │ │ │ │ │ │ │ │ │ │ │ │ │ │ │ │ │ │ │ │ │ │ │ │ │
└─┴─┴─┴─┴─┴─┴─┴─┴─┴─┴─┴─┴─┴─┴─┴─┴─┴─┴─┴─┴─┴─┴─┴─┴─┴─┴─┴─┴─┴─┴─┴─┴─┴─┴─┴─┴─┴─┴─┴─┘
┌─┬─┬─┬─┬─┬─┬─┬─┬─┬─┬─┬─┬─┬─┬─┬─┬─┬─┬─┬─┬─┬─┬─┬─┬─┬─┬─┬─┬─┬─┬─┬─┬─┬─┬─┬─┬─┬─┬─┬─┐
│ │ │ │ │ │ │ │ │ │ │ │ │ │ │ │ │ │ │ │ │ │ │ │ │ │ │ │ │ │ │ │ │ │ │ │ │ │ │ │ │
└─┴─┴─┴─┴─┴─┴─┴─┴─┴─┴─┴─┴─┴─┴─┴─┴─┴─┴─┴─┴─┴─┴─┴─┴─┴─┴─┴─┴─┴─┴─┴─┴─┴─┴─┴─┴─┴─┴─┴─┘
┌─┬─┬─┬─┬─┬─┬─┬─┬─┬─┬─┬─┬─┬─┬─┬─┬─┬─┬─┬─┬─┬─┬─┬─┬─┬─┬─┬─┬─┬─┬─┬─┬─┬─┬─┬─┬─┬─┬─┬─┐
│ │ │ │ │ │ │ │ │ │ │ │ │ │ │ │ │ │ │ │ │ │ │ │ │ │ │ │ │ │ │ │ │ │ │ │ │ │ │ │ │
└─┴─┴─┴─┴─┴─┴─┴─┴─┴─┴─┴─┴─┴─┴─┴─┴─┴─┴─┴─┴─┴─┴─┴─┴─┴─┴─┴─┴─┴─┴─┴─┴─┴─┴─┴─┴─┴─┴─┴─┘
┌─┬─┬─┬─┬─┬─┬─┬─┬─┬─┬─┬─┬─┬─┬─┬─┬─┬─┬─┬─┬─┬─┬─┬─┬─┬─┬─┬─┬─┬─┬─┬─┬─┬─┬─┬─┬─┬─┬─┬─┐
│ │ │ │ │ │ │ │ │ │ │ │ │ │ │ │ │ │ │ │ │ │ │ │ │ │ │ │ │ │ │ │ │ │ │ │ │ │ │ │ │
└─┴─┴─┴─┴─┴─┴─┴─┴─┴─┴─┴─┴─┴─┴─┴─┴─┴─┴─┴─┴─┴─┴─┴─┴─┴─┴─┴─┴─┴─┴─┴─┴─┴─┴─┴─┴─┴─┴─┴─┘
(полное наименование организации)
┌─┬─┬─┬─┬─┬─┬─┬─┬─┬─┬─┬─┬─┬─┬─┬─┬─┬─┬─┬─┐
3. Номер контактного телефона │ │ │ │ │ │ │ │ │ │ │ │ │ │ │ │ │ │ │ │ │
└─┴─┴─┴─┴─┴─┴─┴─┴─┴─┴─┴─┴─┴─┴─┴─┴─┴─┴─┴─┘
4. Способ информирования налогоплательщика-организации о результатах
рассмотрения настоящего заявления:
1 - лично в налоговом органе, через который подано настоящее заявление
┌─┐ 2 - по почте по имеющемуся у налогового органа адресу
│ │ налогоплательщика-организации
└─┘ 3 - по телекоммуникационным каналам связи через оператора электронного
документооборота
┌─┬─┬─┐ страницах с приложением ┌─┬─┬─┐
Заявление составлено на │ │ │ │ подтверждающих документов │ │ │ │ листах
└─┴─┴─┘ или их копий на └─┴─┴─┘
─────────────────────────────────────────┬───────────────────────────────────────
Достоверность и полноту сведений, │ Заполняется работником налогового
указанных в настоящем заявлении, │ органа
подтверждаю: │ Сведения о представлении заявления
│
┌─┐ 1 - налогоплательщик │Настоящее заявление ┌─┬─┐
│ │ 2 - представитель налогоплательщика │представлено (код) │ │ │
└─┘ <2> │ └─┴─┘
┌─┬─┬─┬─┬─┬─┬─┬─┬─┬─┬─┬─┬─┬─┬─┬─┬─┬─┬─┬─┐│ ┌─┬─┬─┐
│ │ │ │ │ │ │ │ │ │ │ │ │ │ │ │ │ │ │ │ ││ на │ │ │ │ страницах
└─┴─┴─┴─┴─┴─┴─┴─┴─┴─┴─┴─┴─┴─┴─┴─┴─┴─┴─┴─┘│ └─┴─┴─┘
┌─┬─┬─┬─┬─┬─┬─┬─┬─┬─┬─┬─┬─┬─┬─┬─┬─┬─┬─┬─┐│с приложением подтверждающих документов
│ │ │ │ │ │ │ │ │ │ │ │ │ │ │ │ │ │ │ │ ││ ┌─┬─┬─┐
└─┴─┴─┴─┴─┴─┴─┴─┴─┴─┴─┴─┴─┴─┴─┴─┴─┴─┴─┴─┘│или их копий на │ │ │ │ листах
┌─┬─┬─┬─┬─┬─┬─┬─┬─┬─┬─┬─┬─┬─┬─┬─┬─┬─┬─┬─┐│ └─┴─┴─┘
│ │ │ │ │ │ │ │ │ │ │ │ │ │ │ │ │ │ │ │ ││
└─┴─┴─┴─┴─┴─┴─┴─┴─┴─┴─┴─┴─┴─┴─┴─┴─┴─┴─┴─┘│Дата ┌─┬─┐ ┌─┬─┐ ┌─┬─┬─┬─┐
(Фамилия, имя, отчество <3> │представления │ │ │.│ │ │.│ │ │ │ │
представителя налогоплательщика) │заявления └─┴─┘ └─┴─┘ └─┴─┴─┴─┘
┌─┬─┬─┬─┬─┬─┬─┬─┬─┬─┬─┬─┬─┬─┬─┬─┬─┬─┬─┬─┐│
│ │ │ │ │ │ │ │ │ │ │ │ │ │ │ │ │ │ │ │ ││Зарегистри- ┌─┬─┬─┬─┬─┬─┬─┬─┬─┬─┬─┬─┬─┐
└─┴─┴─┴─┴─┴─┴─┴─┴─┴─┴─┴─┴─┴─┴─┴─┴─┴─┴─┴─┘│ровано за N │ │ │ │ │ │ │ │ │ │ │ │ │ │
┌─┬─┬─┬─┬─┬─┬─┬─┬─┬─┬─┬─┬─┬─┬─┬─┬─┬─┬─┬─┐│ └─┴─┴─┴─┴─┴─┴─┴─┴─┴─┴─┴─┴─┘
│ │ │ │ │ │ │ │ │ │ │ │ │ │ │ │ │ │ │ │ ││
└─┴─┴─┴─┴─┴─┴─┴─┴─┴─┴─┴─┴─┴─┴─┴─┴─┴─┴─┴─┘│
┌─┬─┬─┬─┬─┬─┬─┬─┬─┬─┬─┬─┬─┬─┬─┬─┬─┬─┬─┬─┐│
│ │ │ │ │ │ │ │ │ │ │ │ │ │ │ │ │ │ │ │ ││
└─┴─┴─┴─┴─┴─┴─┴─┴─┴─┴─┴─┴─┴─┴─┴─┴─┴─┴─┴─┘│
┌─┬─┬─┬─┬─┬─┬─┬─┬─┬─┬─┬─┬─┬─┬─┬─┬─┬─┬─┬─┐│
│ │ │ │ │ │ │ │ │ │ │ │ │ │ │ │ │ │ │ │ ││
└─┴─┴─┴─┴─┴─┴─┴─┴─┴─┴─┴─┴─┴─┴─┴─┴─┴─┴─┴─┘│
┌─┬─┬─┬─┬─┬─┬─┬─┬─┬─┬─┬─┬─┬─┬─┬─┬─┬─┬─┬─┐│
│ │ │ │ │ │ │ │ │ │ │ │ │ │ │ │ │ │ │ │ ││
└─┴─┴─┴─┴─┴─┴─┴─┴─┴─┴─┴─┴─┴─┴─┴─┴─┴─┴─┴─┘│
┌─┬─┬─┬─┬─┬─┬─┬─┬─┬─┬─┬─┬─┬─┬─┬─┬─┬─┬─┬─┐│
│ │ │ │ │ │ │ │ │ │ │ │ │ │ │ │ │ │ │ │ ││
└─┴─┴─┴─┴─┴─┴─┴─┴─┴─┴─┴─┴─┴─┴─┴─┴─┴─┴─┴─┘│
┌─┬─┬─┬─┬─┬─┬─┬─┬─┬─┬─┬─┬─┬─┬─┬─┬─┬─┬─┬─┐│
│ │ │ │ │ │ │ │ │ │ │ │ │ │ │ │ │ │ │ │ ││
└─┴─┴─┴─┴─┴─┴─┴─┴─┴─┴─┴─┴─┴─┴─┴─┴─┴─┴─┴─┘│
┌─┬─┬─┬─┬─┬─┬─┬─┬─┬─┬─┬─┬─┬─┬─┬─┬─┬─┬─┬─┐│
│ │ │ │ │ │ │ │ │ │ │ │ │ │ │ │ │ │ │ │ ││
└─┴─┴─┴─┴─┴─┴─┴─┴─┴─┴─┴─┴─┴─┴─┴─┴─┴─┴─┴─┘│
(наименование организации - представителя│
налогоплательщика) │
┌─┬─┐ ┌─┬─┐ ┌─┬─┬─┬─┐│
Подпись ______ Дата │ │ │.│ │ │.│ │ │ │ ││
└─┴─┘ └─┴─┘ └─┴─┴─┴─┘│
│
Наименование и реквизиты документа, │
подтверждающего полномочия представителя│
налогоплательщика │
┌─┬─┬─┬─┬─┬─┬─┬─┬─┬─┬─┬─┬─┬─┬─┬─┬─┬─┬─┬─┐│
│ │ │ │ │ │ │ │ │ │ │ │ │ │ │ │ │ │ │ │ ││
└─┴─┴─┴─┴─┴─┴─┴─┴─┴─┴─┴─┴─┴─┴─┴─┴─┴─┴─┴─┘│
┌─┬─┬─┬─┬─┬─┬─┬─┬─┬─┬─┬─┬─┬─┬─┬─┬─┬─┬─┬─┐│
│ │ │ │ │ │ │ │ │ │ │ │ │ │ │ │ │ │ │ │ ││ __________________ __________________
└─┴─┴─┴─┴─┴─┴─┴─┴─┴─┴─┴─┴─┴─┴─┴─┴─┴─┴─┴─┘│ Фамилия, И.О. <3> Подпись
--------------------------------
<1> Справочная информация о кодах налоговых органов размещена на
официальном сайте Федеральной налоговой службы в
информационно-телекоммуникационной сети "Интернет".
<2> К заявлению прилагается копия документа, подтверждающего полномочия
представителя.
<3> Отчество указывается при наличии.
┌─┐ ┌─┐
└─┘ └─┘
┌─┐ ┌─┐ ┌─┬─┬─┬─┬─┬─┬─┬─┬─┬─┐
└─┘││││││││││││││└─┘ ИНН │ │ │ │ │ │ │ │ │ │ │
││││││││││││││ └─┴─┴─┴─┴─┴─┴─┴─┴─┴─┘
││2230││1024││ ┌─┬─┬─┬─┬─┬─┬─┬─┬─┐ ┌─┬─┬─┐
КПП │ │ │ │ │ │ │ │ │ │ Стр. │ │ │ │
└─┴─┴─┴─┴─┴─┴─┴─┴─┘ └─┴─┴─┘
5. Прошу предоставить налоговую льготу по транспортному налогу:
5.1. Вид ┌─┬─┐ 01 - автомобиль 05 - мотороллер 09 - вертолет 13 - катер
транспортного │ │ │ легковой
средства └─┴─┘ 02 - автомобиль 06 - снегоход 10 - самолет 14 - гидроцикл
грузовой
03 - автобус 07 - трактор 11 - теплоход 15 - моторная
лодка
04 - мотоцикл 08 - мотосани 12 - яхта 16 - иное
5.2. Марка (модель)
┌─┬─┬─┬─┬─┬─┬─┬─┬─┬─┬─┬─┬─┬─┬─┬─┬─┬─┬─┬─┬─┬─┬─┬─┬─┬─┬─┬─┬─┬─┬─┬─┬─┬─┬─┬─┬─┬─┬─┬─┐
│ │ │ │ │ │ │ │ │ │ │ │ │ │ │ │ │ │ │ │ │ │ │ │ │ │ │ │ │ │ │ │ │ │ │ │ │ │ │ │ │
└─┴─┴─┴─┴─┴─┴─┴─┴─┴─┴─┴─┴─┴─┴─┴─┴─┴─┴─┴─┴─┴─┴─┴─┴─┴─┴─┴─┴─┴─┴─┴─┴─┴─┴─┴─┴─┴─┴─┴─┘
┌─┬─┬─┬─┬─┬─┬─┬─┬─┬─┬─┬─┬─┬─┬─┬─┬─┬─┬─┬─┬─┬─┬─┬─┬─┬─┬─┬─┬─┬─┬─┬─┬─┬─┬─┬─┬─┬─┬─┬─┐
│ │ │ │ │ │ │ │ │ │ │ │ │ │ │ │ │ │ │ │ │ │ │ │ │ │ │ │ │ │ │ │ │ │ │ │ │ │ │ │ │
└─┴─┴─┴─┴─┴─┴─┴─┴─┴─┴─┴─┴─┴─┴─┴─┴─┴─┴─┴─┴─┴─┴─┴─┴─┴─┴─┴─┴─┴─┴─┴─┴─┴─┴─┴─┴─┴─┴─┴─┘
5.3. Государственный регистрационный знак (номер)
┌─┬─┬─┬─┬─┬─┬─┬─┬─┬─┬─┬─┬─┬─┬─┬─┬─┬─┬─┬─┬─┬─┬─┬─┬─┬─┬─┬─┬─┬─┬─┬─┬─┬─┬─┬─┬─┬─┬─┬─┐
│ │ │ │ │ │ │ │ │ │ │ │ │ │ │ │ │ │ │ │ │ │ │ │ │ │ │ │ │ │ │ │ │ │ │ │ │ │ │ │ │
└─┴─┴─┴─┴─┴─┴─┴─┴─┴─┴─┴─┴─┴─┴─┴─┴─┴─┴─┴─┴─┴─┴─┴─┴─┴─┴─┴─┴─┴─┴─┴─┴─┴─┴─┴─┴─┴─┴─┴─┘
┌─┬─┐ ┌─┬─┐ ┌─┬─┬─┬─┐ ┌─┬─┐ ┌─┬─┐ ┌─┬─┬─┬─┐
5.4. Срок предоставления с │ │ │.│ │ │.│ │ │ │ │ по │ │ │.│ │ │.│ │ │ │ │
налоговой льготы └─┴─┘ └─┴─┘ └─┴─┴─┴─┘ └─┴─┘ └─┴─┘ └─┴─┴─┴─┘
┌─┬─┬─┬─┬─┐
5.5. Код налоговой льготы <4> │ │ │ │ │ │
└─┴─┴─┴─┴─┘
5.6. Сведения о законе субъекта Российской Федерации, предусматривающем налоговую
льготу
┌─┬─┐ ┌─┬─┐ ┌─┬─┬─┬─┐
5.6.1. Дата │ │ │.│ │ │.│ │ │ │ │
└─┴─┘ └─┴─┘ └─┴─┴─┴─┘
┌─┬─┬─┬─┬─┬─┬─┬─┬─┬─┬─┬─┬─┬─┬─┬─┬─┬─┬─┬─┬─┬─┬─┬─┬─┬─┬─┬─┬─┬─┐
5.6.2. Номер │ │ │ │ │ │ │ │ │ │ │ │ │ │ │ │ │ │ │ │ │ │ │ │ │ │ │ │ │ │ │
└─┴─┴─┴─┴─┴─┴─┴─┴─┴─┴─┴─┴─┴─┴─┴─┴─┴─┴─┴─┴─┴─┴─┴─┴─┴─┴─┴─┴─┴─┘
5.6.3. Структурная единица ┌─┬─┬─┬─┬─┬─┬─┬─┬─┬─┬─┬─┬─┬─┬─┬─┬─┬─┬─┬─┬─┬─┬─┬─┐
(статья, часть, пункт, │ │ │ │ │ │ │ │ │ │ │ │ │ │ │ │ │ │ │ │ │ │ │ │ │
подпункт, абзац, иное) └─┴─┴─┴─┴─┴─┴─┴─┴─┴─┴─┴─┴─┴─┴─┴─┴─┴─┴─┴─┴─┴─┴─┴─┘
5.7. Право на налоговую льготу подтверждается следующим документом:
5.7.1. Полное наименование документа
┌─┬─┬─┬─┬─┬─┬─┬─┬─┬─┬─┬─┬─┬─┬─┬─┬─┬─┬─┬─┬─┬─┬─┬─┬─┬─┬─┬─┬─┬─┬─┬─┬─┬─┬─┬─┬─┬─┬─┬─┐
│ │ │ │ │ │ │ │ │ │ │ │ │ │ │ │ │ │ │ │ │ │ │ │ │ │ │ │ │ │ │ │ │ │ │ │ │ │ │ │ │
└─┴─┴─┴─┴─┴─┴─┴─┴─┴─┴─┴─┴─┴─┴─┴─┴─┴─┴─┴─┴─┴─┴─┴─┴─┴─┴─┴─┴─┴─┴─┴─┴─┴─┴─┴─┴─┴─┴─┴─┘
┌─┬─┬─┬─┬─┬─┬─┬─┬─┬─┬─┬─┬─┬─┬─┬─┬─┬─┬─┬─┬─┬─┬─┬─┬─┬─┬─┬─┬─┬─┬─┬─┬─┬─┬─┬─┬─┬─┬─┬─┐
│ │ │ │ │ │ │ │ │ │ │ │ │ │ │ │ │ │ │ │ │ │ │ │ │ │ │ │ │ │ │ │ │ │ │ │ │ │ │ │ │
└─┴─┴─┴─┴─┴─┴─┴─┴─┴─┴─┴─┴─┴─┴─┴─┴─┴─┴─┴─┴─┴─┴─┴─┴─┴─┴─┴─┴─┴─┴─┴─┴─┴─┴─┴─┴─┴─┴─┴─┘
┌─┬─┬─┬─┬─┬─┬─┬─┬─┬─┬─┬─┬─┬─┬─┬─┬─┬─┬─┬─┬─┬─┬─┬─┬─┬─┬─┬─┬─┬─┬─┬─┬─┬─┬─┬─┬─┬─┬─┬─┐
│ │ │ │ │ │ │ │ │ │ │ │ │ │ │ │ │ │ │ │ │ │ │ │ │ │ │ │ │ │ │ │ │ │ │ │ │ │ │ │ │
└─┴─┴─┴─┴─┴─┴─┴─┴─┴─┴─┴─┴─┴─┴─┴─┴─┴─┴─┴─┴─┴─┴─┴─┴─┴─┴─┴─┴─┴─┴─┴─┴─┴─┴─┴─┴─┴─┴─┴─┘
┌─┬─┬─┬─┬─┬─┬─┬─┬─┬─┬─┬─┬─┬─┬─┬─┬─┬─┬─┬─┬─┬─┬─┬─┬─┬─┬─┬─┬─┬─┬─┬─┬─┬─┬─┬─┬─┬─┬─┬─┐
│ │ │ │ │ │ │ │ │ │ │ │ │ │ │ │ │ │ │ │ │ │ │ │ │ │ │ │ │ │ │ │ │ │ │ │ │ │ │ │ │
└─┴─┴─┴─┴─┴─┴─┴─┴─┴─┴─┴─┴─┴─┴─┴─┴─┴─┴─┴─┴─┴─┴─┴─┴─┴─┴─┴─┴─┴─┴─┴─┴─┴─┴─┴─┴─┴─┴─┴─┘
┌─┬─┬─┬─┬─┬─┬─┬─┬─┬─┬─┬─┬─┬─┬─┬─┬─┬─┬─┬─┬─┬─┬─┬─┬─┬─┬─┬─┬─┬─┬─┬─┬─┬─┬─┬─┬─┬─┬─┬─┐
│ │ │ │ │ │ │ │ │ │ │ │ │ │ │ │ │ │ │ │ │ │ │ │ │ │ │ │ │ │ │ │ │ │ │ │ │ │ │ │ │
└─┴─┴─┴─┴─┴─┴─┴─┴─┴─┴─┴─┴─┴─┴─┴─┴─┴─┴─┴─┴─┴─┴─┴─┴─┴─┴─┴─┴─┴─┴─┴─┴─┴─┴─┴─┴─┴─┴─┴─┘
┌─┬─┬─┬─┬─┬─┬─┬─┬─┬─┬─┬─┬─┬─┬─┬─┬─┬─┬─┬─┬─┬─┬─┬─┬─┬─┬─┬─┬─┬─┬─┬─┬─┬─┬─┬─┬─┬─┬─┬─┐
│ │ │ │ │ │ │ │ │ │ │ │ │ │ │ │ │ │ │ │ │ │ │ │ │ │ │ │ │ │ │ │ │ │ │ │ │ │ │ │ │
└─┴─┴─┴─┴─┴─┴─┴─┴─┴─┴─┴─┴─┴─┴─┴─┴─┴─┴─┴─┴─┴─┴─┴─┴─┴─┴─┴─┴─┴─┴─┴─┴─┴─┴─┴─┴─┴─┴─┴─┘
┌─┬─┬─┬─┬─┬─┬─┬─┬─┬─┬─┬─┬─┬─┬─┬─┬─┬─┬─┬─┬─┬─┬─┬─┬─┬─┬─┬─┬─┬─┬─┬─┬─┬─┬─┬─┬─┬─┬─┬─┐
│ │ │ │ │ │ │ │ │ │ │ │ │ │ │ │ │ │ │ │ │ │ │ │ │ │ │ │ │ │ │ │ │ │ │ │ │ │ │ │ │
└─┴─┴─┴─┴─┴─┴─┴─┴─┴─┴─┴─┴─┴─┴─┴─┴─┴─┴─┴─┴─┴─┴─┴─┴─┴─┴─┴─┴─┴─┴─┴─┴─┴─┴─┴─┴─┴─┴─┴─┘
┌─┬─┬─┬─┬─┬─┬─┬─┬─┬─┬─┬─┬─┬─┬─┬─┬─┬─┬─┬─┬─┬─┬─┬─┬─┬─┬─┬─┬─┬─┬─┬─┬─┬─┬─┬─┬─┬─┬─┬─┐
│ │ │ │ │ │ │ │ │ │ │ │ │ │ │ │ │ │ │ │ │ │ │ │ │ │ │ │ │ │ │ │ │ │ │ │ │ │ │ │ │
└─┴─┴─┴─┴─┴─┴─┴─┴─┴─┴─┴─┴─┴─┴─┴─┴─┴─┴─┴─┴─┴─┴─┴─┴─┴─┴─┴─┴─┴─┴─┴─┴─┴─┴─┴─┴─┴─┴─┴─┘
(документ, подтверждающий отнесение налогоплательщика к общественным
организациям инвалидов, документ, подтверждающий отнесение налогоплательщика
к сельскохозяйственным товаропроизводителям, выписка из реестра резидентов
особых экономических зон, иное)
5.7.2. Полное наименование органа или иного лица, выдавшего документ
┌─┬─┬─┬─┬─┬─┬─┬─┬─┬─┬─┬─┬─┬─┬─┬─┬─┬─┬─┬─┬─┬─┬─┬─┬─┬─┬─┬─┬─┬─┬─┬─┬─┬─┬─┬─┬─┬─┬─┬─┐
│ │ │ │ │ │ │ │ │ │ │ │ │ │ │ │ │ │ │ │ │ │ │ │ │ │ │ │ │ │ │ │ │ │ │ │ │ │ │ │ │
└─┴─┴─┴─┴─┴─┴─┴─┴─┴─┴─┴─┴─┴─┴─┴─┴─┴─┴─┴─┴─┴─┴─┴─┴─┴─┴─┴─┴─┴─┴─┴─┴─┴─┴─┴─┴─┴─┴─┴─┘
┌─┬─┬─┬─┬─┬─┬─┬─┬─┬─┬─┬─┬─┬─┬─┬─┬─┬─┬─┬─┬─┬─┬─┬─┬─┬─┬─┬─┬─┬─┬─┬─┬─┬─┬─┬─┬─┬─┬─┬─┐
│ │ │ │ │ │ │ │ │ │ │ │ │ │ │ │ │ │ │ │ │ │ │ │ │ │ │ │ │ │ │ │ │ │ │ │ │ │ │ │ │
└─┴─┴─┴─┴─┴─┴─┴─┴─┴─┴─┴─┴─┴─┴─┴─┴─┴─┴─┴─┴─┴─┴─┴─┴─┴─┴─┴─┴─┴─┴─┴─┴─┴─┴─┴─┴─┴─┴─┴─┘
┌─┬─┬─┬─┬─┬─┬─┬─┬─┬─┬─┬─┬─┬─┬─┬─┬─┬─┬─┬─┬─┬─┬─┬─┬─┬─┬─┬─┬─┬─┬─┬─┬─┬─┬─┬─┬─┬─┬─┬─┐
│ │ │ │ │ │ │ │ │ │ │ │ │ │ │ │ │ │ │ │ │ │ │ │ │ │ │ │ │ │ │ │ │ │ │ │ │ │ │ │ │
└─┴─┴─┴─┴─┴─┴─┴─┴─┴─┴─┴─┴─┴─┴─┴─┴─┴─┴─┴─┴─┴─┴─┴─┴─┴─┴─┴─┴─┴─┴─┴─┴─┴─┴─┴─┴─┴─┴─┴─┘
┌─┬─┐ ┌─┬─┐ ┌─┬─┬─┬─┐
5.7.3. Дата документа │ │ │.│ │ │.│ │ │ │ │
└─┴─┘ └─┴─┘ └─┴─┴─┴─┘
5.7.4. Период ┌─┐ 1 - бессрочно; ┌─┬─┐ ┌─┬─┐ ┌─┬─┬─┬─┐ ┌─┬─┐ ┌─┬─┐ ┌─┬─┬─┬─┐
действия │ │ 2 - срок с │ │ │.│ │ │.│ │ │ │ │ по │ │ │.│ │ │.│ │ │ │ │
документа └─┘ ограничен └─┴─┘ └─┴─┘ └─┴─┴─┴─┘ └─┴─┘ └─┴─┘ └─┴─┴─┴─┘
┌─┬─┬─┬─┬─┬─┬─┬─┬─┬─┬─┬─┬─┬─┬─┬─┬─┬─┬─┬─┬─┬─┬─┬─┬─┬─┬─┬─┬─┬─┐
5.7.5. Номер │ │ │ │ │ │ │ │ │ │ │ │ │ │ │ │ │ │ │ │ │ │ │ │ │ │ │ │ │ │ │
документа └─┴─┴─┴─┴─┴─┴─┴─┴─┴─┴─┴─┴─┴─┴─┴─┴─┴─┴─┴─┴─┴─┴─┴─┴─┴─┴─┴─┴─┴─┘
--------------------------------
<4> Указывается в соответствии с приложением N 1 к Порядку заполнения формы
заявления налогоплательщиков-организаций о предоставлении налоговых льгот по
транспортному налогу и (или) земельному налогу (далее - Порядок заполнения формы).
Достоверность и полноту сведений, указанных на настоящей
странице, подтверждаю:
_________________ (подпись) _______________ (дата)
┌─┐ ┌─┐
└─┘ └─┘
┌─┐ ┌─┐ ┌─┬─┬─┬─┬─┬─┬─┬─┬─┬─┐
└─┘││││││││││││││└─┘ ИНН │ │ │ │ │ │ │ │ │ │ │
││││││││││││││ └─┴─┴─┴─┴─┴─┴─┴─┴─┴─┘
││2230││1031││ ┌─┬─┬─┬─┬─┬─┬─┬─┬─┐ ┌─┬─┬─┐
КПП │ │ │ │ │ │ │ │ │ │ Стр. │ │ │ │
└─┴─┴─┴─┴─┴─┴─┴─┴─┘ └─┴─┴─┘
6. Прошу предоставить налоговую льготу по земельному налогу:
6.1. Кадастровый номер земельного участка
┌─┬─┬─┬─┬─┬─┬─┬─┬─┬─┬─┬─┬─┬─┬─┬─┬─┬─┬─┬─┬─┬─┬─┬─┬─┬─┬─┬─┬─┬─┬─┬─┬─┬─┬─┬─┬─┬─┬─┬─┐
│ │ │ │ │ │ │ │ │ │ │ │ │ │ │ │ │ │ │ │ │ │ │ │ │ │ │ │ │ │ │ │ │ │ │ │ │ │ │ │ │
└─┴─┴─┴─┴─┴─┴─┴─┴─┴─┴─┴─┴─┴─┴─┴─┴─┴─┴─┴─┴─┴─┴─┴─┴─┴─┴─┴─┴─┴─┴─┴─┴─┴─┴─┴─┴─┴─┴─┴─┘
┌─┬─┐ ┌─┬─┐ ┌─┬─┬─┬─┐ ┌─┬─┐ ┌─┬─┐ ┌─┬─┬─┬─┐
6.2. Срок предоставления с │ │ │.│ │ │.│ │ │ │ │ по │ │ │.│ │ │.│ │ │ │ │
налоговой льготы └─┴─┘ └─┴─┘ └─┴─┴─┴─┘ └─┴─┘ └─┴─┘ └─┴─┴─┴─┘
┌─┬─┬─┬─┬─┬─┬─┐
6.3. Код налоговой льготы <5> │ │ │ │ │ │ │ │
└─┴─┴─┴─┴─┴─┴─┘
6.4. Сведения о нормативном правовом акте представительного органа муниципального
образования (законах городов федерального значения Москвы, Санкт-Петербурга и
Севастополя), предусматривающем налоговую льготу
┌─┬─┐ ┌─┬─┐ ┌─┬─┬─┬─┐
6.4.1. Дата │ │ │.│ │ │.│ │ │ │ │
└─┴─┘ └─┴─┘ └─┴─┴─┴─┘
┌─┬─┬─┬─┬─┬─┬─┬─┬─┬─┬─┬─┬─┬─┬─┬─┬─┬─┬─┬─┬─┬─┬─┬─┬─┬─┬─┬─┬─┬─┐
6.4.2. Номер │ │ │ │ │ │ │ │ │ │ │ │ │ │ │ │ │ │ │ │ │ │ │ │ │ │ │ │ │ │ │
└─┴─┴─┴─┴─┴─┴─┴─┴─┴─┴─┴─┴─┴─┴─┴─┴─┴─┴─┴─┴─┴─┴─┴─┴─┴─┴─┴─┴─┴─┘
6.4.3. Структурная единица ┌─┬─┬─┬─┬─┬─┬─┬─┬─┬─┬─┬─┬─┬─┬─┬─┬─┬─┬─┬─┬─┬─┬─┬─┐
(статья, часть, пункт, │ │ │ │ │ │ │ │ │ │ │ │ │ │ │ │ │ │ │ │ │ │ │ │ │
подпункт, абзац, иное) └─┴─┴─┴─┴─┴─┴─┴─┴─┴─┴─┴─┴─┴─┴─┴─┴─┴─┴─┴─┴─┴─┴─┴─┘
6.5. Право на налоговую льготу подтверждается следующим документом:
6.5.1. Полное наименование документа
┌─┬─┬─┬─┬─┬─┬─┬─┬─┬─┬─┬─┬─┬─┬─┬─┬─┬─┬─┬─┬─┬─┬─┬─┬─┬─┬─┬─┬─┬─┬─┬─┬─┬─┬─┬─┬─┬─┬─┬─┐
│ │ │ │ │ │ │ │ │ │ │ │ │ │ │ │ │ │ │ │ │ │ │ │ │ │ │ │ │ │ │ │ │ │ │ │ │ │ │ │ │
└─┴─┴─┴─┴─┴─┴─┴─┴─┴─┴─┴─┴─┴─┴─┴─┴─┴─┴─┴─┴─┴─┴─┴─┴─┴─┴─┴─┴─┴─┴─┴─┴─┴─┴─┴─┴─┴─┴─┴─┘
┌─┬─┬─┬─┬─┬─┬─┬─┬─┬─┬─┬─┬─┬─┬─┬─┬─┬─┬─┬─┬─┬─┬─┬─┬─┬─┬─┬─┬─┬─┬─┬─┬─┬─┬─┬─┬─┬─┬─┬─┐
│ │ │ │ │ │ │ │ │ │ │ │ │ │ │ │ │ │ │ │ │ │ │ │ │ │ │ │ │ │ │ │ │ │ │ │ │ │ │ │ │
└─┴─┴─┴─┴─┴─┴─┴─┴─┴─┴─┴─┴─┴─┴─┴─┴─┴─┴─┴─┴─┴─┴─┴─┴─┴─┴─┴─┴─┴─┴─┴─┴─┴─┴─┴─┴─┴─┴─┴─┘
┌─┬─┬─┬─┬─┬─┬─┬─┬─┬─┬─┬─┬─┬─┬─┬─┬─┬─┬─┬─┬─┬─┬─┬─┬─┬─┬─┬─┬─┬─┬─┬─┬─┬─┬─┬─┬─┬─┬─┬─┐
│ │ │ │ │ │ │ │ │ │ │ │ │ │ │ │ │ │ │ │ │ │ │ │ │ │ │ │ │ │ │ │ │ │ │ │ │ │ │ │ │
└─┴─┴─┴─┴─┴─┴─┴─┴─┴─┴─┴─┴─┴─┴─┴─┴─┴─┴─┴─┴─┴─┴─┴─┴─┴─┴─┴─┴─┴─┴─┴─┴─┴─┴─┴─┴─┴─┴─┴─┘
┌─┬─┬─┬─┬─┬─┬─┬─┬─┬─┬─┬─┬─┬─┬─┬─┬─┬─┬─┬─┬─┬─┬─┬─┬─┬─┬─┬─┬─┬─┬─┬─┬─┬─┬─┬─┬─┬─┬─┬─┐
│ │ │ │ │ │ │ │ │ │ │ │ │ │ │ │ │ │ │ │ │ │ │ │ │ │ │ │ │ │ │ │ │ │ │ │ │ │ │ │ │
└─┴─┴─┴─┴─┴─┴─┴─┴─┴─┴─┴─┴─┴─┴─┴─┴─┴─┴─┴─┴─┴─┴─┴─┴─┴─┴─┴─┴─┴─┴─┴─┴─┴─┴─┴─┴─┴─┴─┴─┘
┌─┬─┬─┬─┬─┬─┬─┬─┬─┬─┬─┬─┬─┬─┬─┬─┬─┬─┬─┬─┬─┬─┬─┬─┬─┬─┬─┬─┬─┬─┬─┬─┬─┬─┬─┬─┬─┬─┬─┬─┐
│ │ │ │ │ │ │ │ │ │ │ │ │ │ │ │ │ │ │ │ │ │ │ │ │ │ │ │ │ │ │ │ │ │ │ │ │ │ │ │ │
└─┴─┴─┴─┴─┴─┴─┴─┴─┴─┴─┴─┴─┴─┴─┴─┴─┴─┴─┴─┴─┴─┴─┴─┴─┴─┴─┴─┴─┴─┴─┴─┴─┴─┴─┴─┴─┴─┴─┴─┘
┌─┬─┬─┬─┬─┬─┬─┬─┬─┬─┬─┬─┬─┬─┬─┬─┬─┬─┬─┬─┬─┬─┬─┬─┬─┬─┬─┬─┬─┬─┬─┬─┬─┬─┬─┬─┬─┬─┬─┬─┐
│ │ │ │ │ │ │ │ │ │ │ │ │ │ │ │ │ │ │ │ │ │ │ │ │ │ │ │ │ │ │ │ │ │ │ │ │ │ │ │ │
└─┴─┴─┴─┴─┴─┴─┴─┴─┴─┴─┴─┴─┴─┴─┴─┴─┴─┴─┴─┴─┴─┴─┴─┴─┴─┴─┴─┴─┴─┴─┴─┴─┴─┴─┴─┴─┴─┴─┴─┘
┌─┬─┬─┬─┬─┬─┬─┬─┬─┬─┬─┬─┬─┬─┬─┬─┬─┬─┬─┬─┬─┬─┬─┬─┬─┬─┬─┬─┬─┬─┬─┬─┬─┬─┬─┬─┬─┬─┬─┬─┐
│ │ │ │ │ │ │ │ │ │ │ │ │ │ │ │ │ │ │ │ │ │ │ │ │ │ │ │ │ │ │ │ │ │ │ │ │ │ │ │ │
└─┴─┴─┴─┴─┴─┴─┴─┴─┴─┴─┴─┴─┴─┴─┴─┴─┴─┴─┴─┴─┴─┴─┴─┴─┴─┴─┴─┴─┴─┴─┴─┴─┴─┴─┴─┴─┴─┴─┴─┘
┌─┬─┬─┬─┬─┬─┬─┬─┬─┬─┬─┬─┬─┬─┬─┬─┬─┬─┬─┬─┬─┬─┬─┬─┬─┬─┬─┬─┬─┬─┬─┬─┬─┬─┬─┬─┬─┬─┬─┬─┐
│ │ │ │ │ │ │ │ │ │ │ │ │ │ │ │ │ │ │ │ │ │ │ │ │ │ │ │ │ │ │ │ │ │ │ │ │ │ │ │ │
└─┴─┴─┴─┴─┴─┴─┴─┴─┴─┴─┴─┴─┴─┴─┴─┴─┴─┴─┴─┴─┴─┴─┴─┴─┴─┴─┴─┴─┴─┴─┴─┴─┴─┴─┴─┴─┴─┴─┴─┘
(документ, подтверждающий отнесение налогоплательщика к общественным
организациям инвалидов, документ, подтверждающий отнесение налогоплательщика
к сельскохозяйственным товаропроизводителям, выписка из реестра резидентов
особых экономических зон, иное)
6.5.2. Полное наименование органа или иного лица, выдавшего документ
┌─┬─┬─┬─┬─┬─┬─┬─┬─┬─┬─┬─┬─┬─┬─┬─┬─┬─┬─┬─┬─┬─┬─┬─┬─┬─┬─┬─┬─┬─┬─┬─┬─┬─┬─┬─┬─┬─┬─┬─┐
│ │ │ │ │ │ │ │ │ │ │ │ │ │ │ │ │ │ │ │ │ │ │ │ │ │ │ │ │ │ │ │ │ │ │ │ │ │ │ │ │
└─┴─┴─┴─┴─┴─┴─┴─┴─┴─┴─┴─┴─┴─┴─┴─┴─┴─┴─┴─┴─┴─┴─┴─┴─┴─┴─┴─┴─┴─┴─┴─┴─┴─┴─┴─┴─┴─┴─┴─┘
┌─┬─┬─┬─┬─┬─┬─┬─┬─┬─┬─┬─┬─┬─┬─┬─┬─┬─┬─┬─┬─┬─┬─┬─┬─┬─┬─┬─┬─┬─┬─┬─┬─┬─┬─┬─┬─┬─┬─┬─┐
│ │ │ │ │ │ │ │ │ │ │ │ │ │ │ │ │ │ │ │ │ │ │ │ │ │ │ │ │ │ │ │ │ │ │ │ │ │ │ │ │
└─┴─┴─┴─┴─┴─┴─┴─┴─┴─┴─┴─┴─┴─┴─┴─┴─┴─┴─┴─┴─┴─┴─┴─┴─┴─┴─┴─┴─┴─┴─┴─┴─┴─┴─┴─┴─┴─┴─┴─┘
┌─┬─┬─┬─┬─┬─┬─┬─┬─┬─┬─┬─┬─┬─┬─┬─┬─┬─┬─┬─┬─┬─┬─┬─┬─┬─┬─┬─┬─┬─┬─┬─┬─┬─┬─┬─┬─┬─┬─┬─┐
│ │ │ │ │ │ │ │ │ │ │ │ │ │ │ │ │ │ │ │ │ │ │ │ │ │ │ │ │ │ │ │ │ │ │ │ │ │ │ │ │
└─┴─┴─┴─┴─┴─┴─┴─┴─┴─┴─┴─┴─┴─┴─┴─┴─┴─┴─┴─┴─┴─┴─┴─┴─┴─┴─┴─┴─┴─┴─┴─┴─┴─┴─┴─┴─┴─┴─┴─┘
┌─┬─┐ ┌─┬─┐ ┌─┬─┬─┬─┐
6.5.3. Дата документа │ │ │.│ │ │.│ │ │ │ │
└─┴─┘ └─┴─┘ └─┴─┴─┴─┘
6.5.4. Период ┌─┐ 1 - бессрочно; ┌─┬─┐ ┌─┬─┐ ┌─┬─┬─┬─┐ ┌─┬─┐ ┌─┬─┐ ┌─┬─┬─┬─┐
действия │ │ 2 - срок с │ │ │.│ │ │.│ │ │ │ │ по │ │ │.│ │ │.│ │ │ │ │
документа └─┘ ограничен └─┴─┘ └─┴─┘ └─┴─┴─┴─┘ └─┴─┘ └─┴─┘ └─┴─┴─┴─┘
┌─┬─┬─┬─┬─┬─┬─┬─┬─┬─┬─┬─┬─┬─┬─┬─┬─┬─┬─┬─┬─┬─┬─┬─┬─┬─┬─┬─┬─┬─┐
6.5.5. Номер │ │ │ │ │ │ │ │ │ │ │ │ │ │ │ │ │ │ │ │ │ │ │ │ │ │ │ │ │ │ │
документа └─┴─┴─┴─┴─┴─┴─┴─┴─┴─┴─┴─┴─┴─┴─┴─┴─┴─┴─┴─┴─┴─┴─┴─┴─┴─┴─┴─┴─┴─┘
--------------------------------
<5> Указывается в соответствии с приложением N 2 к Порядку заполнения формы.
Достоверность и полноту сведений, указанных на настоящей
странице, подтверждаю:
_________________ (подпись) _______________ (дата)
┌─┐ ┌─┐
└─┘ └─┘
Приложение N 2
к приказу ФНС России
от 25.07.2019 N ММВ-7-21/377@
ПОРЯДОК
ЗАПОЛНЕНИЯ ФОРМЫ ЗАЯВЛЕНИЯ НАЛОГОПЛАТЕЛЬЩИКА-ОРГАНИЗАЦИИ
О ПРЕДОСТАВЛЕНИИ НАЛОГОВОЙ ЛЬГОТЫ ПО ТРАНСПОРТНОМУ НАЛОГУ
И (ИЛИ) ЗЕМЕЛЬНОМУ НАЛОГУ
I. Общие положения
1. Настоящий Порядок заполнения формы заявления налогоплательщика-организации о предоставлении налоговой льготы по транспортному налогу и (или) земельному налогу (далее - Порядок) разработан в целях реализации пункта 3 статьи 361.1, пункта 10 статьи 396 части второй Налогового кодекса Российской Федерации (далее - Кодекс).
2. Заявление налогоплательщика-организации о предоставлении налоговой льготы по транспортному налогу и (или) земельному налогу (далее - Заявление) заполняется в случае обращения налогоплательщика-организации (далее - налогоплательщик) в налоговый орган за предоставлением налоговой льготы по транспортному налогу и (или) земельному налогу, включая предоставление налоговых вычетов, а также применение иных установленных законодательством о налогах и сборах оснований, освобождающих от уплаты указанных налогов (далее - налоговая льгота).
3. При заполнении Заявления на бумажном носителе может использоваться форма Заявления с двухмерным штрих-кодом.
4. В состав формы Заявления включаются:
1) титульный лист;
2) лист с информацией о заявленной налоговой льготе.
5. Страницы Заявления должны иметь сквозную нумерацию, начиная с первого листа (страница 001). Порядковый номер страницы указывается в поле "Стр." слева направо, начиная с первого (левого) знакоместа. Например, для первой страницы указывается "001", для второй страницы - "002".
6. Заявление заполняется рукописным способом чернилами черного цвета или с использованием программного обеспечения в одном экземпляре.
Не допускается исправление ошибок с помощью корректирующего или иного аналогичного средства, двусторонняя печать документа на бумажном носителе.
Каждому показателю соответствует одно поле, состоящее из определенного количества знакомест. В каждом поле указывается только один показатель.
Исключение составляют показатели, одним из значений которых является дата.
Для даты предусмотрены три поля: день, месяц и год, разделенные знаком "." (точка). Пример заполнения даты: 01.02.2020.
7. Особенности рукописного способа заполнения Заявления:
1) заполнение полей значениями текстовых, числовых, кодовых показателей осуществляется слева направо, начиная с первого (левого) знакоместа;
2) заполнение текстовых полей осуществляется заглавными печатными буквами;
3) в случае отсутствия данных для заполнения показателя проставляется прочерк.
При этом прочерк представляет собой прямую линию, проведенную посередине знакомест по всей длине показателя или по правой части показателя при его неполном заполнении.
8. При распечатке на принтере формы Заявления, заполненного с использованием программного обеспечения, допускается отсутствие обрамления знакомест и прочерков для незаполненных знакомест, расположение и размеры зон значений показателей не должны изменяться. Печать знаков должна выполняться шрифтом Courier New высотой 16 - 18 пунктов.
II. Заполнение титульного листа
9. Титульный лист заполняется налогоплательщиком, за исключением поля "Заполняется работником налогового органа".
В поле "ИНН" для российской организации указывается идентификационный номер налогоплательщика (далее - ИНН), в поле "КПП" указывается код причины постановки на учет в налоговом органе налогоплательщика по месту нахождения принадлежащих ему транспортного средства и (или) земельного участка, сведения о которых указаны в Заявлении.
10. В разделе 1 "Представляется в налоговый орган (код)" указывается код налогового органа, выбранного налогоплательщиком для представления Заявления, в том числе по выбору налогоплательщика Заявление может представляться в налоговый орган согласно свидетельству о постановке на учет российской организации в налоговом органе по месту ее нахождения или согласно уведомлению о постановке на учет российской организации в налоговом органе по месту нахождения объектов недвижимого имущества и (или) транспортных средств.
11. В разделе 2 "Сведения о налогоплательщике-организации:" указывается полное наименование организации, соответствующее наименованию, указанному в Едином государственном реестре юридических лиц.
12. В разделе 3 "Номер контактного телефона" указывается при наличии номер телефона налогоплательщика или его представителя с телефонными кодами (код города), требующимися для обеспечения телефонной связи в пределах территории Российской Федерации. Номера телефонов указываются без пробелов и прочерков. Для каждой скобки и знака отводится одно знакоместо.
13. В разделе 4 "Способ информирования налогоплательщика-организации о результатах рассмотрения настоящего заявления:" указываются:
1) код "1" - в случае необходимости информирования о результатах рассмотрения Заявления лично в налоговом органе, через который подано Заявление;
2) код "2" - в случае необходимости информирования о результатах рассмотрения Заявления по почте по имеющемуся у налогового органа адресу налогоплательщика;
3) код "3" - в случае необходимости информирования о результатах рассмотрения Заявления по телекоммуникационным каналам связи через оператора электронного документооборота.
14. В разделе 4 в поле "Заявление составлено на ___ страницах" указывается общее количество страниц, на которых составлено Заявление, в поле "с приложением подтверждающих документов или их копий на ___ листах" указывается количество листов документов (копий) (в случае их представления), подтверждающих право налогоплательщика на налоговую льготу, включая документы или их копии, подтверждающие полномочия представителя налогоплательщика (в случае представления Заявления представителем налогоплательщика, если полномочия представителя налогоплательщика не подтверждаются сведениями из Единого государственного реестра юридических лиц), приложенных к Заявлению.
15. В поле "Достоверность и полноту сведений, указанных в настоящем заявлении, подтверждаю:" указываются:
1) в случае подтверждения достоверности и полноты сведений руководителем налогоплательщика-организации проставляется код "1"; в случае подтверждения достоверности и полноты сведений представителем налогоплательщика проставляется код "2";
2) при представлении Заявления в бумажном виде в месте, отведенном для подписи, проставляется подпись руководителя налогоплательщика-организации и дата подписания Заявления; при представлении Заявления в электронной форме через личный кабинет налогоплательщика подпись и дата не заполняются;
3) при представлении Заявления представителем налогоплательщика заполняются строки "фамилия, имя, отчество представителя налогоплательщика" или "наименование организации - представителя налогоплательщика". Проставляется подпись лица, подтверждающего достоверность и полноту сведений, указанных в Заявлении, дата подписания;
4) в поле "Наименование и реквизиты документа, подтверждающего полномочия представителя налогоплательщика" указываются вид и реквизиты документа, подтверждающего полномочия представителя налогоплательщика.
III. Заполнение листа с информацией о заявленной
налоговой льготе
16. Лист с информацией о заявленной налоговой льготе (далее - Лист) заполняется по соответствующему виду налога (налогов), по которым заявлена налоговая льгота, а также объектам налогообложения.
17. При наличии у налогоплательщика права на налоговую льготу на более чем один объект налогообложения Лист заполняется по каждому объекту налогообложения отдельно.
18. При заполнении Листа указываются ИНН и КПП налогоплательщика по месту нахождения принадлежащих ему транспортного средства и (или) земельного участка, сведения о которых внесены в Заявление.
19. В разделе 5 "Прошу предоставить налоговую льготу по транспортному налогу:" указываются:
1) в поле 5.1 - вид транспортного средства с проставлением соответствующего кода (код "01" - автомобиль легковой, код "02" - автомобиль грузовой, код "03" - автобус, код "04" - мотоцикл, код "05" - мотороллер, код "06" - снегоход, код "07" - трактор, код "08" - мотосани, код "09" - вертолет, код "10" - самолет, код "11" - теплоход, код "12" - яхта, код "13" - катер, код "14" - гидроцикл, код "15" - моторная лодка, код "16" - иное);
2) в поле 5.2 - марка (модель) транспортного средства (при наличии);
3) в поле 5.3 - государственный регистрационный знак (номер) транспортного средства, в отношении которого заявлена налоговая льгота, в том числе серийный (идентификационный) номер для воздушного судна, идентификационный номер морского, речного судна (при наличии), регистрационный номер судна, присвоенный Международной морской организацией (ИМО) (при наличии), регистровый номер классификационного общества (при наличии);
4) в поле 5.4 - заявляемый налогоплательщиком период действия налоговой льготы согласно документу (документам), подтверждающему право на соответствующую налоговую льготу;
5) в поле 5.5 - код налоговой льготы по транспортному налогу в соответствии с приложением N 1 к настоящему Порядку;
6) в поле 5.6 - сведения о законе субъекта Российской Федерации, предусматривающем налоговую льготу, с указанием в полях 5.6.1 - 5.6.2 его даты и номера.
В поле 5.6.3 указывается номер или буквенное обозначение соответствующей структурной единицы (статья, часть, пункт, подпункт, абзац, иное) закона субъекта Российской Федерации, которым установлена налоговая льгота.
Для каждой указываемой структурной единицы (позиции) отведено по 4 знакоместа, при этом заполнение осуществляется слева направо и, если реквизит имеет меньше четырех знаков, свободные знакоместа слева от значения заполняются нулями.
Например, если соответствующая налоговая льгота в виде освобождения от налогообложения по транспортному налогу установлена статьей 7 пунктом 5 подпунктом 10.2 закона субъекта Российской Федерации, то по строке 5.6.3 указывается:
|
0
|
0
|
0
|
7
|
0
|
0
|
0
|
0
|
0
|
0
|
0
|
5
|
1
|
0
|
.
|
2
|
0
|
0
|
0
|
0
|
0
|
0
|
0
|
0
|
При указании в поле 5.5 кода налоговой льготы 30200 поля 5.6.1 - 5.6.3 не заполняются;
7) в поле 5.7 - сведения о документе, подтверждающем право на налоговую льготу в отношении указанного в Заявлении объекта налогообложения.
При этом заполняются:
поле 5.7.1 с указанием полного наименования документа (например, документ, подтверждающий отнесение налогоплательщика к общественным организациям инвалидов, документ, подтверждающий отнесение налогоплательщика к сельскохозяйственным товаропроизводителям, выписка из реестра резидентов особых экономических зон, иное);
поле 5.7.2 с указанием полного наименования органа или иного лица, выдавшего документ;
поле 5.7.3 с указанием даты выдачи или подписания документа;
поле 5.7.4 с указанием периода действия документа (код "1" - бессрочно, код "2" - на определенный срок с указанием данного срока);
поле 5.7.5 с указанием (при наличии) серии и (или) номера документа.
Поля 5.7.1 - 5.7.5 могут заполняться дополнительно для представления сведений о нескольких документах, подтверждающих право на налоговую льготу.
20. В разделе 6 "Прошу предоставить налоговую льготу по земельному налогу:" указываются:
1) в поле 6.1 - кадастровый номер земельного участка, в отношении которого заявлена налоговая льгота;
2) поле 6.2 заполняется по аналогии с полем 5.4 Заявления;
3) в поле 6.3 - код налоговой льготы по земельному налогу в соответствии с приложением N 2 к настоящему Порядку;
4) в поле 6.4 - сведения о нормативном правовом акте представительного органа муниципального образования (законах городов федерального значения Москвы, Санкт-Петербурга и Севастополя) по месту нахождения земельного участка, предусматривающем налоговую льготу, с указанием в полях 6.4.1 - 6.4.2 его даты и номера.
В поле 6.4.3 указывается номер или буквенное обозначение соответствующей структурной единицы (статья, часть, пункт, подпункт, абзац, иное) нормативного правового акта представительного органа муниципального образования (законах городов федерального значения Москвы, Санкт-Петербурга и Севастополя), в соответствии с которым предоставляется налоговая льгота.
Для каждой указываемой структурной единицы (позиции) отведено по 4 знакоместа, при этом заполнение осуществляется слева направо и, если реквизит имеет меньше четырех знаков, свободные знакоместа слева от значения заполняются нулями.
Например, если соответствующая налоговая льгота в виде не облагаемой налогом суммы установлена статьей 2 пунктом 3 подпунктом "а" нормативного правового акта представительного органа муниципального образования, то по строке 6.4.3 указывается:
|
0
|
0
|
0
|
2
|
0
|
0
|
0
|
0
|
0
|
0
|
0
|
3
|
0
|
0
|
0
|
а
|
0
|
0
|
0
|
0
|
0
|
0
|
0
|
0
|
При указании в поле 6.3 кодов налоговой льготы 3021110 - 3021198 и 3029000 поля 6.4.1 - 6.4.3 не заполняются;
5) поля 6.5.1 - 6.5.5 заполняются по аналогии с полями 5.7.1 - 5.7.5 Заявления.
21. В поле "Достоверность и полноту сведений, указанных на настоящей странице, подтверждаю:" при представлении Заявления в бумажном виде указываются:
1) подпись лица, заполнившего Заявление;
2) дата заполнения Заявления.
Приложение N 1
к Порядку заполнения формы
заявления налогоплательщика-организации
о предоставлении налоговой льготы
по транспортному налогу и (или)
земельному налогу, утвержденному
приказом ФНС России
от 25.07.2019 N ММВ-7-21/377@
КОДЫ НАЛОГОВЫХ ЛЬГОТ ПО ТРАНСПОРТНОМУ НАЛОГУ
|
Код
|
Наименование вида налоговой льготы
|
Основание
|
|
20210
|
льготы в виде освобождения от налогообложения по транспортному налогу
|
часть 3 статьи 356 Кодекса
|
|
20220
|
льготы в виде уменьшения суммы транспортного налога
|
|
|
20230
|
льготы в виде снижения налоговой ставки транспортного налога
|
|
|
30200
|
льготы (освобождения) по транспортному налогу, предусмотренные международными договорами Российской Федерации
|
статья 7 Кодекса
|
Приложение N 2
к Порядку заполнения формы
заявления налогоплательщика-организации
о предоставлении налоговой льготы
по транспортному налогу и (или)
земельному налогу, утвержденному
приказом ФНС России
от 25.07.2019 N ММВ-7-21/377@
КОДЫ НАЛОГОВЫХ ЛЬГОТ ПО ЗЕМЕЛЬНОМУ НАЛОГУ
|
Код
|
Наименование вида налоговой льготы
|
Основание
|
|
3021110
|
учреждения и органы уголовно-исполнительной системы - в отношении земельных участков, предоставленных для непосредственного выполнения возложенных на эти учреждения и органы функций
|
подпункт 1 пункта 1 статьи 395 Кодекса
|
|
3021120
|
организации - в отношении земельных участков, занятых государственными автомобильными дорогами общего пользования
|
подпункт 2 пункта 1 статьи 395 Кодекса
|
|
3021160
|
религиозные организации - в отношении принадлежащих им земельных участков, на которых расположены здания, строения и сооружения религиозного и благотворительного назначения
|
подпункт 4 пункта 1 статьи 395 Кодекса
|
|
3021170
|
общероссийские общественные организации инвалидов (в том числе созданные как союзы общественных организаций инвалидов), среди членов которых инвалиды и их законные представители составляют не менее 80 процентов, - в отношении земельных участков, используемых ими для осуществления уставной деятельности
|
абзац первый подпункта 5 пункта 1 статьи 395 Кодекса
|
|
3021180
|
организации, уставный капитал которых полностью состоит из вкладов указанных в абзаце 1 подпункта 5 пункта 1 статьи 395 Кодекса общероссийских общественных организаций инвалидов, если среднесписочная численность инвалидов среди их работников составляет не менее 50 процентов, а их доля в фонде оплаты труда - не менее 25 процентов, - в отношении земельных участков, используемых ими для производства и (или) реализации товаров (за исключением подакцизных товаров, минерального сырья и иных полезных ископаемых, а также иных товаров по перечню, утверждаемому Правительством Российской Федерации по согласованию с общероссийскими общественными организациями инвалидов), работ и услуг (за исключением брокерских и иных посреднических услуг)
|
абзац второй подпункта 5 пункта 1 статьи 395 Кодекса
|
|
3021190
|
учреждения, единственными собственниками имущества которых являются указанные общероссийские общественные организации инвалидов, - в отношении земельных участков, используемых ими для достижения образовательных, культурных, лечебно-оздоровительных, физкультурно-спортивных, научных, информационных и иных целей социальной защиты и реабилитации инвалидов, а также для оказания правовой и иной помощи инвалидам, детям-инвалидам и их родителям
|
абзац третий подпункта 5 пункта 1 статьи 395 Кодекса
|
|
3021191
|
организации народных художественных промыслов - в отношении земельных участков, находящихся в местах традиционного бытования народных художественных промыслов и используемых для производства и реализации изделий народных художественных промыслов
|
подпункт 6 пункта 1 статьи 395 Кодекса
|
|
3021194
|
организации - резиденты особой экономической зоны, за исключением организаций, указанных в подпункте 11 пункта 1 статьи 395 Кодекса, - в отношении земельных участков, расположенных на территории особой экономической зоны, сроком на пять лет с месяца возникновения права собственности на каждый земельный участок
|
подпункт 9 пункта 1 статьи 395 Кодекса
|
|
3021195
|
организации, признаваемые управляющими компаниями в соответствии с Федеральным законом от 28.09.2010 N 244-ФЗ "Об инновационном центре "Сколково", - в отношении земельных участков, входящих в состав территории инновационного центра "Сколково" и предоставленных (приобретенных) для непосредственного выполнения возложенных на эти организации функций в соответствии с указанным Федеральным законом
|
подпункт 10 пункта 1 статьи 395 Кодекса
|
|
3021196
|
судостроительные организации, имеющие статус резидента промышленно-производственной особой экономической зоны, - в отношении земельных участков, занятых принадлежащими им на праве собственности и используемыми в целях строительства и ремонта судов зданиями, строениями, сооружениями производственного назначения, с даты регистрации таких организаций в качестве резидента особой экономической зоны сроком на десять лет
|
подпункт 11 пункта 1 статьи 395 Кодекса
|
|
3021197
|
организации - участники свободной экономической зоны - в отношении земельных участков, расположенных на территории свободной экономической зоны и используемых в целях выполнения договора об условиях деятельности в свободной экономической зоне, сроком на три года с месяца возникновения права собственности на каждый земельный участок
|
подпункт 12 пункта 1 статьи 395 Кодекса
|
|
3021198
|
организации, признаваемые фондами в соответствии с Федеральным законом от 29 июля 2017 года N 216-ФЗ "Об инновационных научно-технологических центрах и о внесении изменений в отдельные законодательные акты Российской Федерации", - в отношении земельных участков, входящих в состав территории инновационного научно-технологического центра
|
подпункт 13 пункта 1 статьи 395 Кодекса
|
|
3022100
|
льготы в виде налогового вычета по земельному налогу
|
пункт 2 статьи 387 Кодекса
|
|
3022200
|
льготы в виде уменьшения суммы земельного налога
|
пункт 2 статьи 387 Кодекса
|
|
3022300
|
льготы в виде доли необлагаемой земельным налогом площади земельного участка
|
пункт 2 статьи 387 Кодекса
|
|
3022400
|
льготы в виде освобождения от налогообложения по земельному налогу
|
пункт 2 статьи 387 Кодекса
|
|
3022500
|
льготы в виде снижения налоговой ставки земельного налога
|
пункт 2 статьи 387 Кодекса
|
|
3029000
|
льготы (освобождения) по земельному налогу, предусмотренные международными договорами Российской Федерации
|
статья 7 Кодекса
|
Приложение N 3
к приказу ФНС России
от 25.07.2019 N ММВ-7-21/377@
ФОРМАТ
ПРЕДСТАВЛЕНИЯ ЗАЯВЛЕНИЯ НАЛОГОПЛАТЕЛЬЩИКА-ОРГАНИЗАЦИИ
О ПРЕДОСТАВЛЕНИИ НАЛОГОВОЙ ЛЬГОТЫ ПО ТРАНСПОРТНОМУ НАЛОГУ
И (ИЛИ) ЗЕМЕЛЬНОМУ НАЛОГУ В ЭЛЕКТРОННОЙ ФОРМЕ
I. ОБЩИЕ СВЕДЕНИЯ
1. Настоящий формат описывает требования к XML файлам (далее - файл обмена) передачи в налоговые органы заявления налогоплательщика-организации о предоставлении налоговой льготы по транспортному налогу и (или) земельному налогу в электронной форме.
2. Номер версии настоящего формата 5.01, часть CCXXIII.
II. ОПИСАНИЕ ФАЙЛА ОБМЕНА
3. Имя файла обмена должно иметь следующий вид:
R_T_A_K_O_GGGGMMDD_N, где:
R_T - префикс, принимающий значение UT_PRORGLZTRNAL;
A_K - идентификатор получателя информации, где: A - идентификатор получателя, которому направляется файл обмена, K - идентификатор конечного получателя, для которого предназначена информация из данного файла обмена <1>. Каждый из идентификаторов (A и K) имеет вид для налоговых органов - четырехразрядный код налогового органа;
--------------------------------
<1> Передача файла от отправителя к конечному получателю (K) может осуществляться в несколько этапов через другие налоговые органы, осуществляющие передачу файла на промежуточных этапах, которые обозначаются идентификатором A. В случае передачи файла от отправителя к конечному получателю при отсутствии налоговых органов, осуществляющих передачу на промежуточных этапах, значения идентификаторов A и K совпадают.
O - идентификатор отправителя информации, имеет вид:
для организаций - девятнадцатиразрядный код (идентификационный номер налогоплательщика (далее - ИНН) и код причины постановки на учет (далее - КПП) организации (обособленного подразделения);
для физических лиц - двенадцатиразрядный код (ИНН физического лица, при наличии. При отсутствии ИНН - последовательность из двенадцати нулей).
GGGG - год формирования передаваемого файла, MM - месяц, DD - день;
N - идентификационный номер файла. (Длина - от 1 до 36 знаков. Идентификационный номер файла должен обеспечивать уникальность файла).
Расширение имени файла - xml. Расширение имени файла может указываться как строчными, так и прописными буквами.
Параметры первой строки файла обмена
Первая строка XML файла должна иметь следующий вид:
<?xml version ="1.0" encoding ="windows-1251"?>
Имя файла, содержащего XML схему файла обмена, должно иметь следующий вид:
UT_PRORGLZTRNAL_1_223_00_05_01_xx, где xx - номер версии схемы.
Расширение имени файла - xsd.
XML схема файла обмена приводится отдельным файлом и размещается на официальном сайте Федеральной налоговой службы.
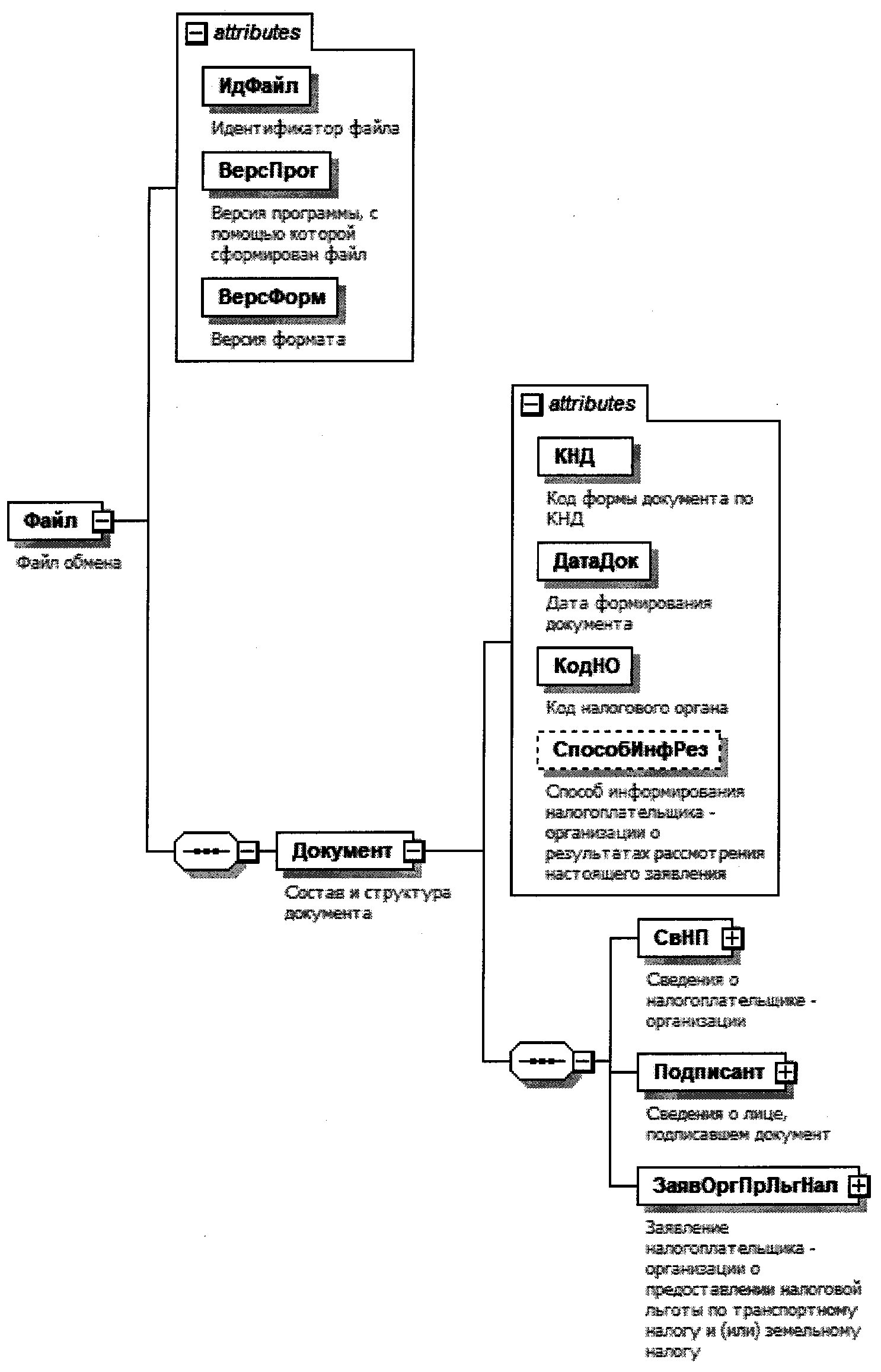
4. Логическая модель файла обмена представлена в виде диаграммы структуры файла обмена на рисунке 1 настоящего формата. Элементами логической модели файла обмена являются элементы и атрибуты XML файла. Перечень структурных элементов логической модели файла обмена и сведения о них приведены в таблицах 4.1 - 4.15 настоящего формата.
Для каждого структурного элемента логической модели файла обмена приводятся следующие сведения:
наименование элемента. Приводится полное наименование элемента <1>;
--------------------------------
<1> В строке таблицы могут быть описаны несколько элементов, наименования которых разделены символом "|". Такая форма записи применяется при наличии в файле обмена только одного элемента из описанных в этой строке.
сокращенное наименование (код) элемента. Приводится сокращенное наименование элемента. Синтаксис сокращенного наименования должен удовлетворять спецификации XML;
признак типа элемента. Может принимать следующие значения: "С" - сложный элемент логической модели (содержит вложенные элементы), "П" - простой элемент логической модели, реализованный в виде элемента XML файла, "А" - простой элемент логической модели, реализованный в виде атрибута элемента XML файла. Простой элемент логической модели не содержит вложенные элементы;
формат элемента. Формат элемента представляется следующими условными обозначениями: Т - символьная строка; N - числовое значение (целое или дробное).
Формат символьной строки указывается в виде T(n-k) или T(=k), где: n - минимальное количество знаков, k - максимальное количество знаков, символ "-" - разделитель, символ "=" означает фиксированное количество знаков в строке. В случае, если минимальное количество знаков равно 0, формат имеет вид T(0-k). В случае, если максимальное количество знаков неограничено, формат имеет вид T(n-).
Формат числового значения указывается в виде N(m.k), где: m - максимальное количество знаков в числе, включая знак (для отрицательного числа), целую и дробную часть числа без разделяющей десятичной точки, k - максимальное число знаков дробной части числа. Если число знаков дробной части числа равно 0 (то есть число целое), то формат числового значения имеет вид N(m).
Для простых элементов, являющихся базовыми в XML, например, элемент с типом "date", поле "Формат элемента" не заполняется. Для таких элементов в поле "Дополнительная информация" указывается тип базового элемента;
признак обязательности элемента определяет обязательность наличия элемента (совокупности наименования элемента и его значения) в файле обмена. Признак обязательности элемента может принимать следующие значения: "О" - наличие элемента в файле обмена обязательно; "Н" - наличие элемента в файле обмена необязательно, то есть элемент может отсутствовать. Если элемент принимает ограниченный перечень значений (по классификатору, кодовому словарю и тому подобному), то признак обязательности элемента дополняется символом "К". Например, "ОК". В случае если количество реализаций элемента может быть более одной, то признак обязательности элемента дополняется символом "М". Например, "НМ" или "ОКМ".
К вышеперечисленным признакам обязательности элемента может добавляться значение "У" в случае описания в XML схеме условий, предъявляемых к элементу в файле обмена, описанных в графе "Дополнительная информация". Например, "НУ" или "ОКУ";
дополнительная информация содержит, при необходимости, требования к элементу файла обмена, не указанные ранее. Для сложных элементов указывается ссылка на таблицу, в которой описывается состав данного элемента. Для элементов, принимающих ограниченный перечень значений из классификатора (кодового словаря и тому подобного), указывается соответствующее наименование классификатора (кодового словаря и тому подобного) или приводится перечень возможных значений. Для классификатора (кодового словаря и тому подобного) может указываться ссылка на его местонахождение. Для элементов, использующих пользовательский тип данных, указывается наименование типового элемента.

Рисунок 1. Диаграмма структуры файла обмена
Таблица 4.1
Файл обмена (Файл)
|
Наименование элемента
|
Сокращенное наименование (код) элемента
|
Признак типа элемента
|
Формат элемента
|
Признак обязательности элемента
|
Дополнительная информация
|
|
Идентификатор файла
|
ИдФайл
|
А
|
T(1-255)
|
ОУ
|
Содержит (повторяет) имя сформированного файла (без расширения)
|
|
Версия программы, с помощью которой сформирован файл
|
ВерсПрог
|
А
|
T(1-40)
|
О
|
|
|
Версия формата
|
ВерсФорм
|
А
|
T(1-5)
|
О
|
Принимает значение: 5.01
|
|
Состав и структура документа
|
Документ
|
С
|
О
|
Состав элемента представлен в таблице 4.2
|
Таблица 4.2
Состав и структура документа (Документ)
|
Наименование элемента
|
Сокращенное наименование (код) элемента
|
Признак типа элемента
|
Формат элемента
|
Признак обязательности элемента
|
Дополнительная информация
|
|
Код формы документа по КНД
|
КНД
|
А
|
T(=7)
|
ОК
|
Типовой элемент <КНДТип>.
Принимает значение: 1150064
|
|
Дата формирования документа
|
ДатаДок
|
А
|
T(=10)
|
О
|
Типовой элемент <ДатаТип>.
Дата в формате ДД.ММ.ГГГГ
|
|
Код налогового органа
|
КодНО
|
А
|
T(=4)
|
ОК
|
Типовой элемент <СОНОТип>
|
|
Способ информирования налогоплательщика-организации о результатах рассмотрения настоящего заявления
|
СпособИнфРез
|
А
|
T(=1)
|
ОК
|
Принимает значение:
1 - лично в налоговом органе, через который подано настоящее заявление |
2 - по почте по имеющемуся у налогового органа адресу налогоплательщика-организации |
3 - по телекоммуникационным каналам связи через оператора электронного документооборота
|
|
Сведения о налогоплательщике-организации
|
СвНП
|
С
|
О
|
Состав элемента представлен в таблице 4.3
|
|
|
Сведения о лице, подписавшем документ
|
Подписант
|
С
|
О
|
Состав элемента представлен в таблице 4.5
|
|
|
Заявление налогоплательщика-организации о предоставлении налоговой льготы по транспортному налогу и (или) земельному налогу
|
ЗаявОргПрЛьгНал
|
С
|
О
|
Состав элемента представлен в таблице 4.7
|
Таблица 4.3
Сведения о налогоплательщике-организации (СвНП)
|
Наименование элемента
|
Сокращенное наименование (код) элемента
|
Признак типа элемента
|
Формат элемента
|
Признак обязательности элемента
|
Дополнительная информация
|
|
Номер контактного телефона
|
Тлф
|
А
|
T(1-20)
|
Н
|
|
|
Налогоплательщик-организация
|
НПЮЛ
|
С
|
О
|
Состав элемента представлен в таблице 4.4
|
Таблица 4.4
Налогоплательщик-организация (НПЮЛ)
|
Наименование элемента
|
Сокращенное наименование (код) элемента
|
Признак типа элемента
|
Формат элемента
|
Признак обязательности элемента
|
Дополнительная информация
|
|
Полное наименование организации
|
НаимОрг
|
А
|
T(1-5000)
|
О
|
|
|
ИНН
|
ИННЮЛ
|
А
|
T(=10)
|
О
|
Типовой элемент <ИННЮЛТип>
|
|
КПП
|
КПП
|
А
|
T(=9)
|
О
|
Типовой элемент <КППТип>
|
Таблица 4.5
Сведения о лице, подписавшем документ (Подписант)
|
Наименование элемента
|
Сокращенное наименование (код) элемента
|
Признак типа элемента
|
Формат элемента
|
Признак обязательности элемента
|
Дополнительная информация
|
|
Признак лица, подписавшего документ
|
ПрПодп
|
А
|
T(=1)
|
ОК
|
Принимает значение:
1 - налогоплательщик |
2 - представитель налогоплательщика
|
|
Фамилия, имя, отчество
|
ФИО
|
С
|
О
|
Типовой элемент <ФИОТип>.
Состав элемента представлен в таблице 4.15
|
|
|
Сведения о представителе налогоплательщика
|
СвПред
|
С
|
НУ
|
Состав элемента представлен в таблице 4.6
Элемент обязателен при <ПрПодп>=2
|
Таблица 4.6
Сведения о представителе налогоплательщика (СвПред)
|
Наименование элемента
|
Сокращенное наименование (код) элемента
|
Признак типа элемента
|
Формат элемента
|
Признак обязательности элемента
|
Дополнительная информация
|
|
Наименование документа, подтверждающего полномочия представителя налогоплательщика
|
НаимДок
|
А
|
T(1-120)
|
О
|
|
|
Наименование организации - представителя налогоплательщика
|
НаимОрг
|
А
|
T(1-1000)
|
Н
|
Таблица 4.7
Заявление налогоплательщика-организации о предоставлении
налоговой льготы по транспортному налогу и (или) земельному
налогу (ЗаявОргПрЛьгНал)
|
Наименование элемента
|
Сокращенное наименование (код) элемента
|
Признак типа элемента
|
Формат элемента
|
Признак обязательности элемента
|
Дополнительная информация
|
|
Сведения о налоговой льготе по транспортному налогу
|
СведТС
|
С
|
НМУ
|
Состав элемента представлен в таблице 4.8
Элемент обязателен при отсутствии элемента <СведЗемУч>
|
|
|
Сведения о налоговой льготе по земельному налогу
|
СведЗемУч
|
С
|
НМУ
|
Состав элемента представлен в таблице 4.10
Элемент обязателен при отсутствии элемента <СведТС>
|
Таблица 4.8
Сведения о налоговой льготе по транспортному
налогу (СведТС)
|
Наименование элемента
|
Сокращенное наименование (код) элемента
|
Признак типа элемента
|
Формат элемента
|
Признак обязательности элемента
|
Дополнительная информация
|
|
Вид транспортного средства
|
ВидТС
|
А
|
T(=2)
|
ОК
|
Принимает значение:
01 - автомобиль легковой |
02 - автомобиль грузовой |
03 - автобус |
04 - мотоцикл |
05 - мотороллер |
06 - снегоход |
07 - трактор |
08 - мотосани |
09 - вертолет|
10 - самолет |
11 - теплоход |
12 - яхта |
13 - катер |
14 - гидроцикл |
15 - моторная лодка |
16 - иное
|
|
Марка (модель)
|
МаркаТС
|
А
|
T(1-120)
|
Н
|
|
|
Государственный регистрационный знак (номер)
|
РегЗнакТС
|
А
|
T(1-30)
|
О
|
|
|
Код налоговой льготы
|
КодНалЛьготТр
|
А
|
T(=5)
|
О
|
Код налоговой льготы по транспортному налогу в соответствии с приложением N 1 к Порядку заполнения формы заявления налогоплательщика-организации о предоставлении налоговой льготы по транспортному налогу и (или) земельному налогу (далее - Порядок заполнения)
|
|
Сведения о предоставлении налоговой льготы на транспортное средство
|
СведЛьгТС
|
С
|
О
|
Типовой элемент <СрокДокТип>.
Состав элемента представлен в таблице 4.12
|
|
|
Сведения о законе субъекта Российской Федерации, предусматривающем налоговую льготу
|
СвЗаконСубРФ
|
С
|
Н
|
Состав элемента представлен в таблице 4.9
Элемент не указывается, если КодНалЛьготТр принимает значение 30200
|
Таблица 4.9
Сведения о законе субъекта Российской Федерации,
предусматривающем налоговую льготу (СвЗаконСубРФ)
|
Наименование элемента
|
Сокращенное наименование (код) элемента
|
Признак типа элемента
|
Формат элемента
|
Признак обязательности элемента
|
Дополнительная информация
|
|
Дата
|
ДатаЗакона
|
А
|
T(=10)
|
О
|
Типовой элемент <ДатаТип>.
Дата в формате ДД.ММ.ГГГГ
|
|
Номер
|
НомерЗакона
|
А
|
T(1-30)
|
О
|
|
|
Структурная единица (статья, часть, пункт, подпункт, абзац, иное)
|
СтруктЕдЗакона
|
А
|
T(=24)
|
О
|
Значение элемента представляется в виде:
номер статьи (XXXX), части (XXXX), пункта (XXXX), подпункта (XXXX), абзаца (XXXX) и иное (XXXX) закона субъекта Российской Федерации по месту нахождения транспортных средств, в соответствии с которым предоставляется соответствующая льгота
|
Таблица 4.10
Сведения о налоговой льготе по земельному
налогу (СведЗемУч)
|
Наименование элемента
|
Сокращенное наименование (кол) элемента
|
Признак типа элемента
|
Формат элемента
|
Признак обязательности элемента
|
Дополнительная информация
|
|
Кадастровый номер земельного участка
|
НомКадастрЗУ
|
А
|
T(1-100)
|
О
|
|
|
Код налоговой льготы
|
КодНалЛьготЗем
|
А
|
T(=7)
|
О
|
Код налоговой льготы по земельному налогу в соответствии с приложением N 2 к Порядку заполнения.
|
|
Сведения о предоставлении налоговой льготы на земельный участок
|
СведЛьгЗемУч
|
С
|
О
|
Типовой элемент <СрокДокТип>.
Состав элемента представлен в таблице 4.12
|
|
|
Сведения о нормативном правовом акте представительного органа муниципального образования (законах городов федерального значения Москвы, Санкт-Петербурга и Севастополя), предусматривающем налоговую льготу
|
СвНормАкт
|
С
|
Н
|
Состав элемента представлен в таблице 4.11
Элемент не указывается, если КодНалЛьготЗем принимает значение 3021110 - 3021198 и 3029000
|
Таблица 4.11
Сведения о нормативном правовом акте
представительного органа муниципального образования (законе
городов федерального значения Москвы, Санкт-Петербурга
и Севастополя), предусматривающем налоговую
льготу (СвНормАкт)
|
Наименование элемента
|
Сокращенное наименование (код) элемента
|
Признак типа элемента
|
Формат элемента
|
Признак обязательности элемента
|
Дополнительная информация
|
|
Дата
|
ДатаАкт
|
А
|
T(=10)
|
О
|
Типовой элемент <ДатаТип>.
Дата в формате ДД.ММ.ГГГГ
|
|
Номер
|
НомерАкт
|
А
|
T(1-30)
|
О
|
|
|
Структурная единица (статья, часть, пункт, подпункт, абзац, иное)
|
СтруктЕдАкт
|
А
|
T(=24)
|
О
|
Номер номер статьи (XXXX), части (XXXX), пункта (XXXX), подпункта (XXXX), абзаца (XXXX) и иное (XXXX) нормативного правового акта представительного органа муниципального образования (законов городов федерального значения Москвы, Санкт-Петербурга и Севастополя), в соответствии с которым предоставляется соответствующая льгота
|
Таблица 4.12
Сведения о сроке предоставления налоговой
льготы и документе, подтверждающем право на налоговую
льготу (СрокДокТип)
|
Наименование элемента
|
Сокращенное наименование (код) элемента
|
Признак типа элемента
|
Формат элемента
|
Признак обязательности элемента
|
Дополнительная информация
|
|
Сведения о сроке предоставления налоговой льготы
|
СведСрНалЛьг
|
С
|
О
|
Состав элемента представлен в таблице 4.13
|
|
|
Сведения о документе, подтверждающем право на налоговую льготу
|
СведДокПодтвЛьг
|
С
|
ОМ
|
Состав элемента представлен в таблице 4.14
|
Таблица 4.13
Сведения о сроке предоставления налоговой
льготы (СведСрНалЛьг)
|
Наименование элемента
|
Сокращенное наименование (код) элемента
|
Признак типа элемента
|
Формат элемента
|
Признак обязательности элемента
|
Дополнительная информация
|
|
Дата начала срока предоставления налоговой льготы
|
ДатаНачСр
|
А
|
T(=10)
|
О
|
Типовой элемент <ДатаТип>.
Дата в формате ДД.ММ.ГГГГ
|
|
Дата окончания срока предоставления налоговой льготы
|
ДатаКонСр
|
А
|
T(=10)
|
НУ
|
Типовой элемент <ДатаТип>.
Дата в формате ДД.ММ.ГГГГ
Элемент обязателен при <ПрСрНалЛьг>=2
Элемент не заполняется при <ПрСрНалЛьг>=1
|
Таблица 4.14
Сведения о документе, подтверждающем право на налоговую
льготу (СведДокПодтвЛьг)
|
Наименование элемента
|
Сокращенное наименование (код) элемента
|
Признак типа элемента
|
Формат элемента
|
Признак обязательности элемента
|
Дополнительная информация
|
|
Полное наименование документа
|
НаимДок
|
А
|
T(1-500)
|
О
|
|
|
Полное наименование органа или иного лица, выдавшего документ
|
ВыдДок
|
А
|
T(1-255)
|
О
|
|
|
Дата документа
|
ДатаДок
|
А
|
T(=10)
|
О
|
Типовой элемент <ДатаТип>.
Дата в формате ДД.ММ.ГГГГ
|
|
Признак периода действия документа
|
ПрПериодДок
|
А
|
T(=1)
|
ОК
|
Принимает значение:
1 - бессрочно |
2 - срок ограничен
|
|
Дата начала периода действия документа
|
ДатаНачПериод
|
А
|
T(=10)
|
О
|
Типовой элемент <ДатаТип>.
Дата в формате ДД.ММ.ГГГГ
|
|
Дата окончания периода действия документа
|
ДатаКонПериод
|
А
|
T(=10)
|
НУ
|
Типовой элемент <ДатаТип>.
Дата в формате ДД.ММ.ГГГГ
Элемент обязателен при <ПрПериодДок>=2
Элемент не заполняется при <ПрПериодДок>=1
|
|
Номер документа
|
НомерДок
|
А
|
T(1-25)
|
Н
|
Таблица 4.15
Фамилия, имя, отчество (ФИОТип)
|
Наименование элемента
|
Сокращенное наименование (код) элемента
|
Признак типа элемента
|
Формат элемента
|
Признак обязательности элемента
|
Дополнительная информация
|
|
Фамилия
|
Фамилия
|
А
|
T(1-60)
|
О
|
|
|
Имя
|
Имя
|
А
|
T(1-60)
|
О
|
|
|
Отчество
|
Отчество
|
А
|
T(1-60)
|
Н
|